Tags and keywords
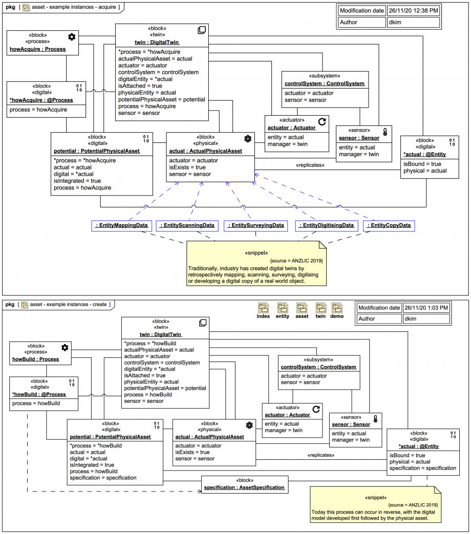
DigitalTwin
and «physical» ActualPhysicalAsset
are attached to a «sensor» Sensor
and «actuator» 
Actuator
.
The upper diagram corresponds to this case:
The «digital»
PotentialPhysicalAsset
has a process related mapper «digital»
*howAcquire
for a «process» howAcquire
. Selected information from data sets for :EntityMappingData
, :EntityScanningData
, :EntitySurveyingData
, :EntityDigitisingData
, and :EntityCopyData
gleaned from a pre-existing «physical» actual:ActualPhysicalAsset
has been translated and written into the «digital»
*actual:@Entity
in a standard internal format.

PotentialPhysicalAsset
has a process related mapper «digital» 
*howBuild
for a «process» howBuild
. Selected information from an :AssetSpecification
has been translated and written into the «digital» 
@Entity
(acting as a Digital Twin Prototype) and the «digital» 
PotentialPhysicalAsset
in a standard internal format, and has been used to create a new «physical» ActualPhysicalAsset
.
In both cases, in terms of states, the «physical» ActualPhysicalAsset
now Exists
, the «digital»
PotentialPhysicalAsset
is now Integrated
, and the DigitalTwin
is now Attached
. We'll see this simulated in a screencast video Magic Model Analyst® (Cameo Simulation Toolkit®)
later in the trail. These states are indicated here in the instance diagrams using additional "state flags":
And in both cases: