Tags and keywords
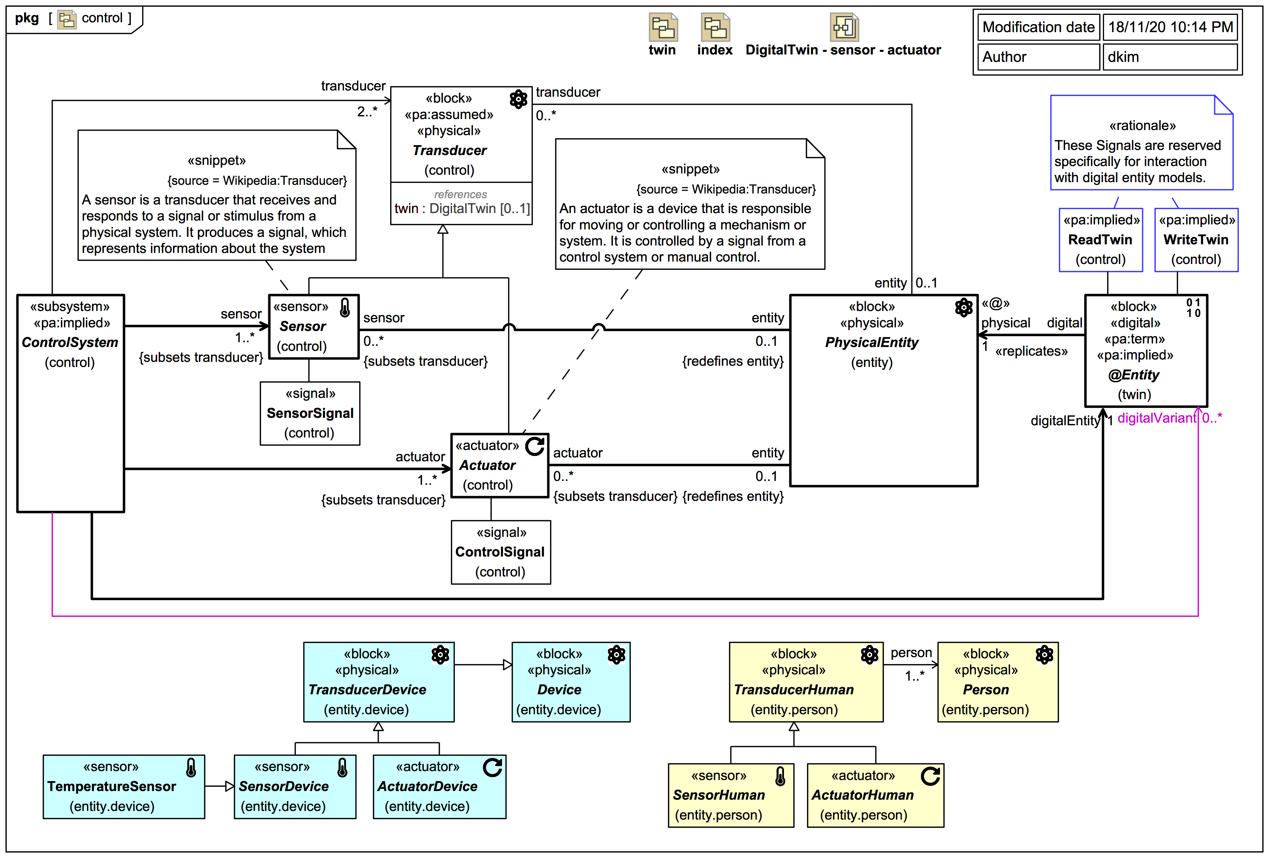
Addressing this:
And borrowing also some definition help:
Note that bit about variants again! The
ControlSystem
can play with any number of variants separately and use them to help drive the PhysicalEntity
into a desired state (as then measured later by sensors or other reliable data sources):
Please note again also that the terms 'sensor' and 'actuator' are used in the most general way: