Tags and keywords
We're diving straight in to interpret this:
Some custom Stereotypes and icons
- «twin»
- «mappable»
- «physical»
- «process»
- «sensor»
- «actuator»
- «digital»
Some special notations
CAVEAT: Some of these notational conventions may be subject to change!
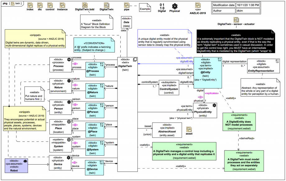
The Webel Twin Pattern for SysML has some special notational conventions to support it:
A «digital» 
@Entity
maps a real-world «physical»PhysicalEntity
.@Person
maps a real-world «physical»Person
(+ data).@Place
maps a real-world «mappable»Place
(+ data).@System
maps a real-world «mappable»System
.
- Example: The block «twin»
DigitalTwin
has*person:@Person[0..*]
and*system:@System[0..*]
properties. - Compare: The same block «twin»
DigitalTwin
has adigitalEntity:@Entity[1]
property (uses the verbose form for clarity for this special case)..
Dr Darren says:
I'm not 100% happy with that '*' prefix notation. The tool won't let one use '@' as a prefix in Property names, so this is a workaround. It is meant to be reminiscent of a "pointer".
The target of a «digital»
DigitalEntity
(a.k.a. @Entity) is always at least «mappable». Not every «mappable» element is «physical» (has mass). For example, a «process» Process
is not «physical» but can still be mapped by a «digital»
@Process
entity.
By definition here a Place
is «mappable» but not «physical» - because it is used here to reference place in a purely geometrical, geographical way. You can't "pick up a Place
and feel how heavy it is". It may, however, refer to the spatial location of something «physical» that does have mass.
Last but not least, the following is a strict policy throughout the Webel Twin Pattern for SysML: