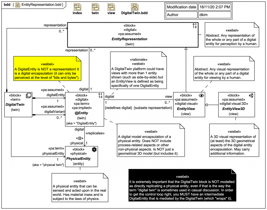
Gallery Tutorial TRAIL: The Webel SysMLv1 Pattern for Digital Twinning Section Tags and keywords Topic level INTERMEDIATE SysML keywords SysML Block Definition Diagram Keywords WTP:DigitalEntity WTP:PhysicalEntity WTP:@Entity Webel Twin Pattern Slide kind SysML Block Definition Diagram (BDD) Magritte again: Wikipedia: 'The famous pipe. How people reproached me for it! And yet, could you stuff my pipe? No, it's just a representation, is it not? So if I had written on my picture "This is a pipe", I'd have been lying!' Click on the image to view it full size CAVEAT: The current Font Awesome icon used for 3D views is in fact actually a Unity branding icon [as a placeholder] that WILL change. Up next 07: BDD of twin control loop Blocks Notes [CONVENTION]{SUBJECT-TO-CHANGE} Webel: Convention: [MIGHT CHANGE]: An '@' prefix in a DigitalTwin model indicates a «digital» Block that maps a non-digital «mappable» Block. [POLICY]{STRICT} Webel Twin Pattern: A DigitalTwin must model processes and the entities they act on separately. [POLICY]{STRICT} Webel Twin Pattern: A «digital» DigitalEntity (a.k.a. @Entity) encapsulates strictly geometrical, spatial, and material aspects of a «physical» PhysicalEntity only. BY DEFINITION of this pattern it DOES NOT encapsulate processes! [POLICY]{STRICT} Webel Twin Pattern: It is a DigitalEntity (a.k.a. @Entity) - not the DigitalTwin that owns it - that directly «replicates» geometrical, spatial, and material aspects (only) of a single PhysicalEntity. [POLICY]{STRICT} Webel Twin Pattern: A PotentialPhysicalAsset is «digital», not «physical». It is used to acquire (an existing) or create (build, manifest, make) an «physical» ActualPhysicalAsset, which is a special case of «physical» PhysicalEntity. [POLICY]{STRICT} Webel Twin Pattern: A DigitalTwin manages a control loop including a PhysicalEntity and a DigitalEntity (a.k.a. @Entity) that «replicates» it. It typically includes at least one Sensor and at least one Actuator. [WARNING]{INFORMATIVE} WARNING: In natural language casual conversation one often hears people speaking of a digital twin "replicating" or "twinning" a physical entity. If you do it that way literally, you will NOT have anything to manage the control system loop! [POLICY]{STRICT} Webel Twin Pattern: A «digital» DigitalEntity (a.k.a. @Entity) is NOT a representation! It is a digital encapsulation (it can only be perceived at the level of "bits and bytes"). It HAS many representations (such as views)! [POLICY]{STRICT} Webel Twin Pattern: The primary aim of the digitalEntity:@Entity of a DigitalTwin is to replicate its physical:PhysicalEntity as closely as possible (not to explore variants). [POLICY]{STRICT} Webel Twin Pattern: A DigitalTwin may use one or more variantEntity:@Entity[0..*] to explore the impact of changes (optimisation studies, trade off studies) and then use them to drive the PhysicalEntity into a desired state (via its ControlSystem). [WARNING] CAVEAT: The current Font Awesome icon used for 3D views is in fact actually a Unity branding icon [as a placeholder] that WILL change. Snippets (quotes/extracts) The famous pipe. How people reproached me for it! And yet, could you stuff my pipe? No, it's just a representation, is it not? So if I had written on my picture "This is a pipe", I'd have been lying! Related slides (includes other tutorials) Related slides (backlinks, includes other tutorials) Visit also Visit also (backlinks) Flags Book traversal links for 06: Focus BDD for EntityRepresentation Previous Up Next