- Home
- About
- SysML/MBSE Training
- SysML Q&A
- Services
- Model-Based Systems Engineering with SysML
- SysML/MBSE Training & e-Learning
- SysML/MBSE Educational Consultancy web sessions
- Model-Based Software Engineering
- Python and REST web service APIs and OpenAPI
- Docker application deployment for VPS and Traefik
- Data modelling: XML, JSON, databases
- Wolfram Mathematica: Data analysis & visualisation
- Spreadsheet data extraction and migration
- Physics simulations, technical animations, 3D modelling
- Technical Media: Video, Audio, Graphics
- Drupal CMS web sites & PHP
- Keywords
- Contact
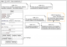
Signal
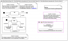
SysMLv1: Cameo Simulation Toolkit: Cases for Transitions triggered by Signals sent direct to a remote target vs via Ports [with mini video]
This content has been marked as discussing an ADVANCED topic!
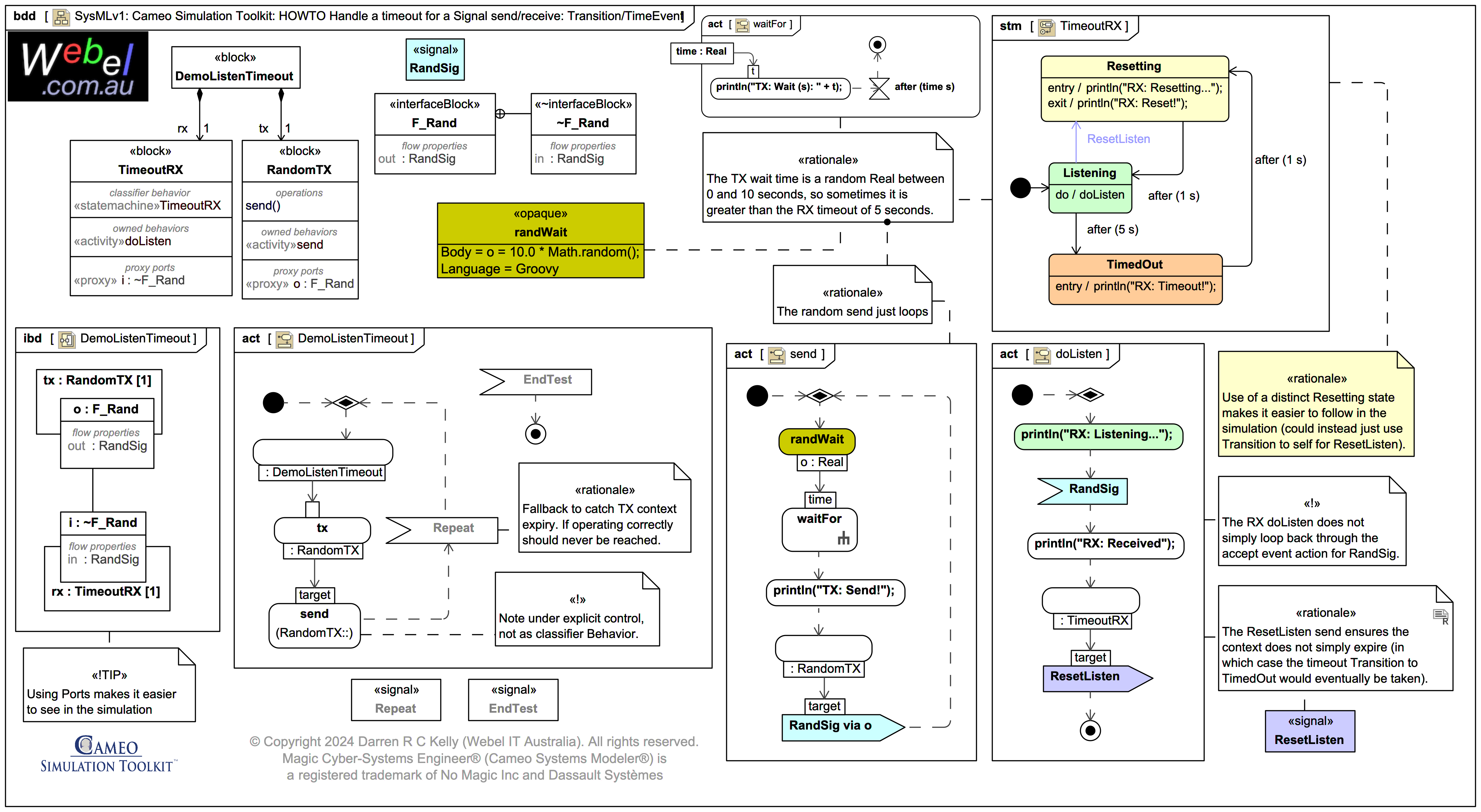
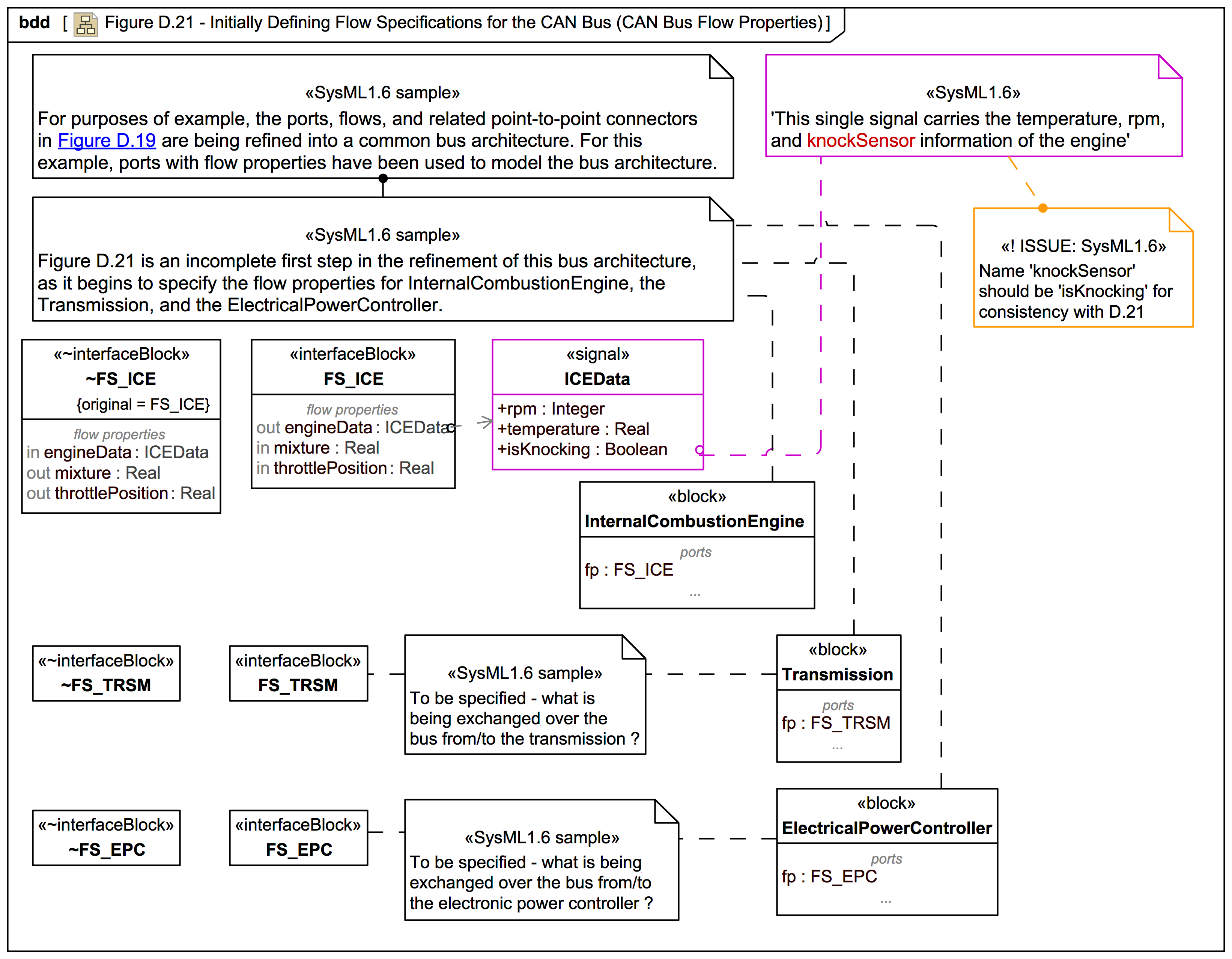
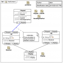
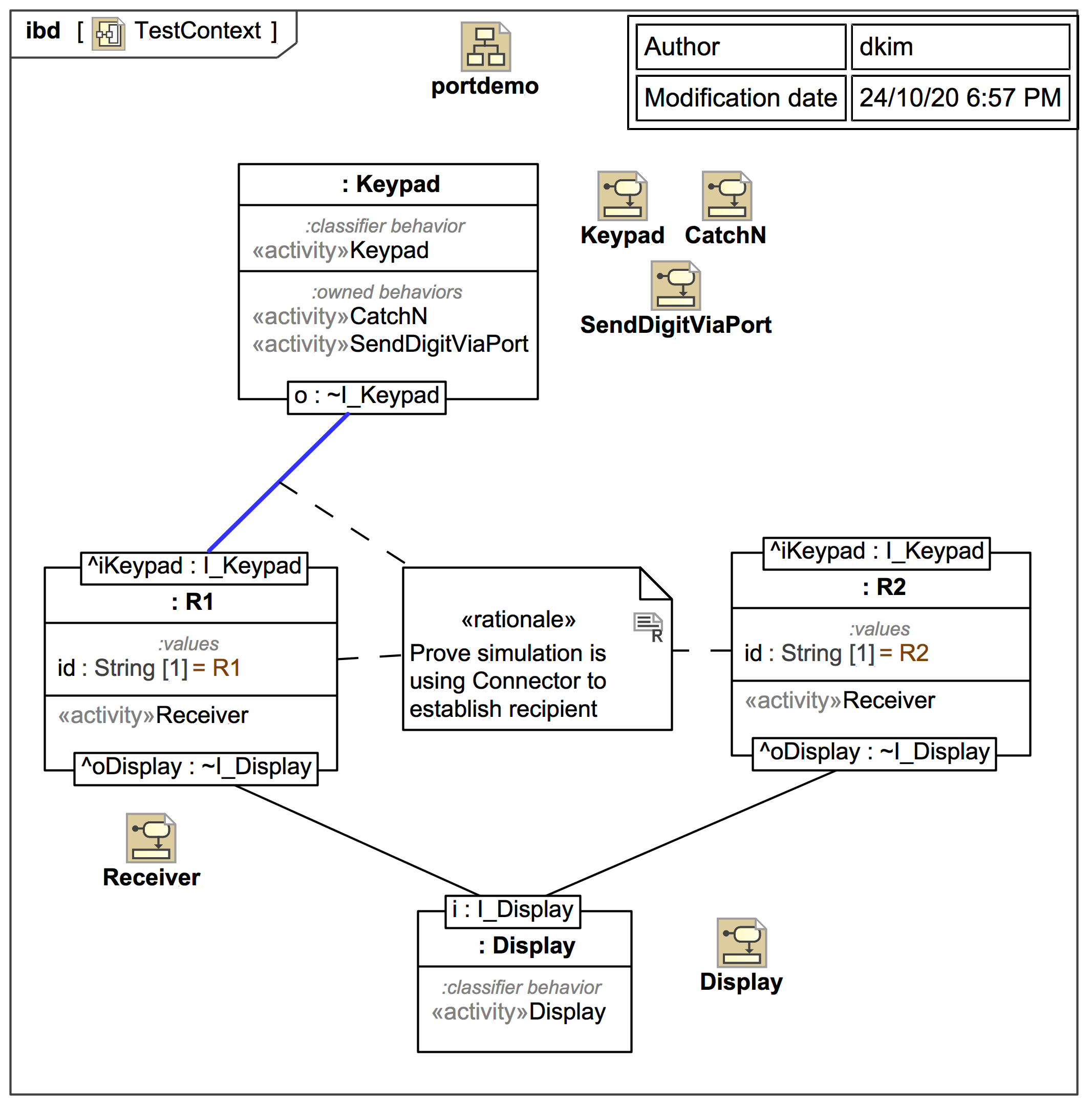
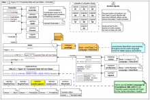
SysMLv1: Cameo Simulation Toolkit: HOWTO handle sending and receiving families of related Signal types with reuse of send/receive and processing logic [with mini video]
This content has been marked as discussing an ADVANCED topic!
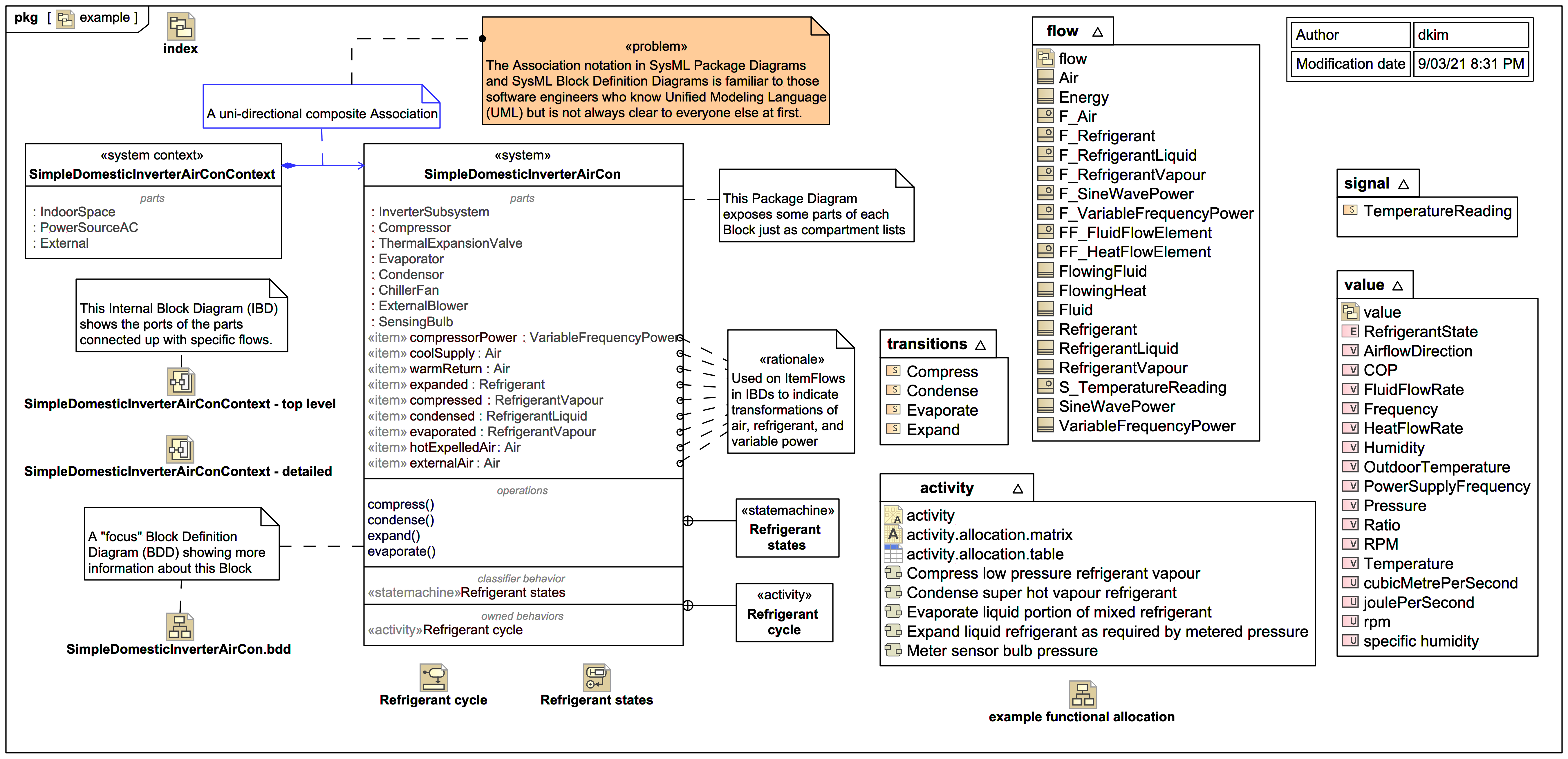
Screencast: SysML/MBSE: An air conditioner refrigerant cycle in Cameo Simulation Toolkit
Video style
This video only shows the Activities and StateMachines. For the underlying Block model please visit this accompanying slide trail:
© Copyright 2021 Darren R C Kelly (Webel IT Australia). All rights reserved.
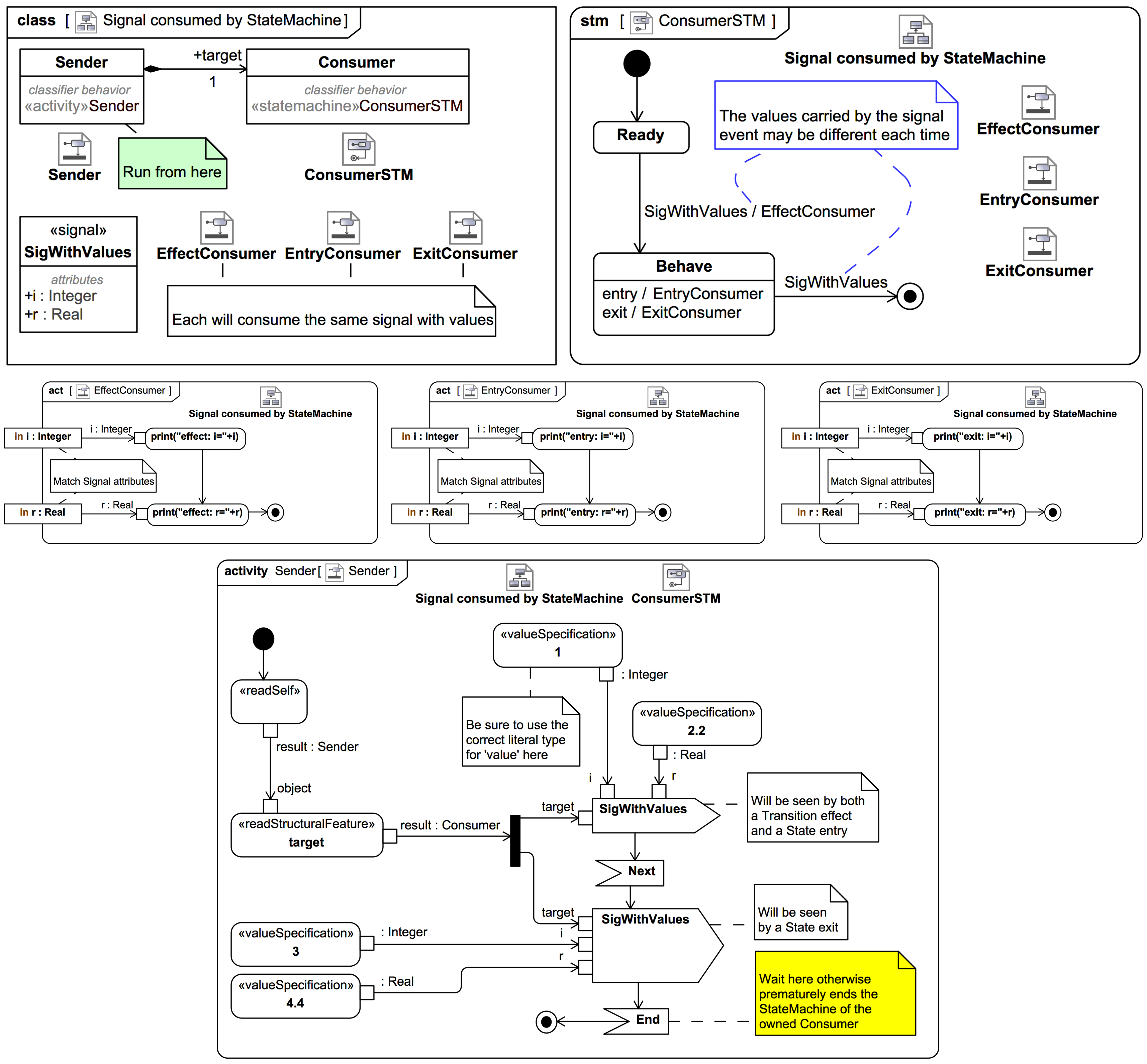
Screencast: UML/SysML: HOWTO Consume a SignalEvent message in a StateMachine Transition 'effect' or State 'entry' or 'exit' Activity
Video style
© Copyright 2020 Darren R C Kelly (Webel IT Australia). All rights reserved.
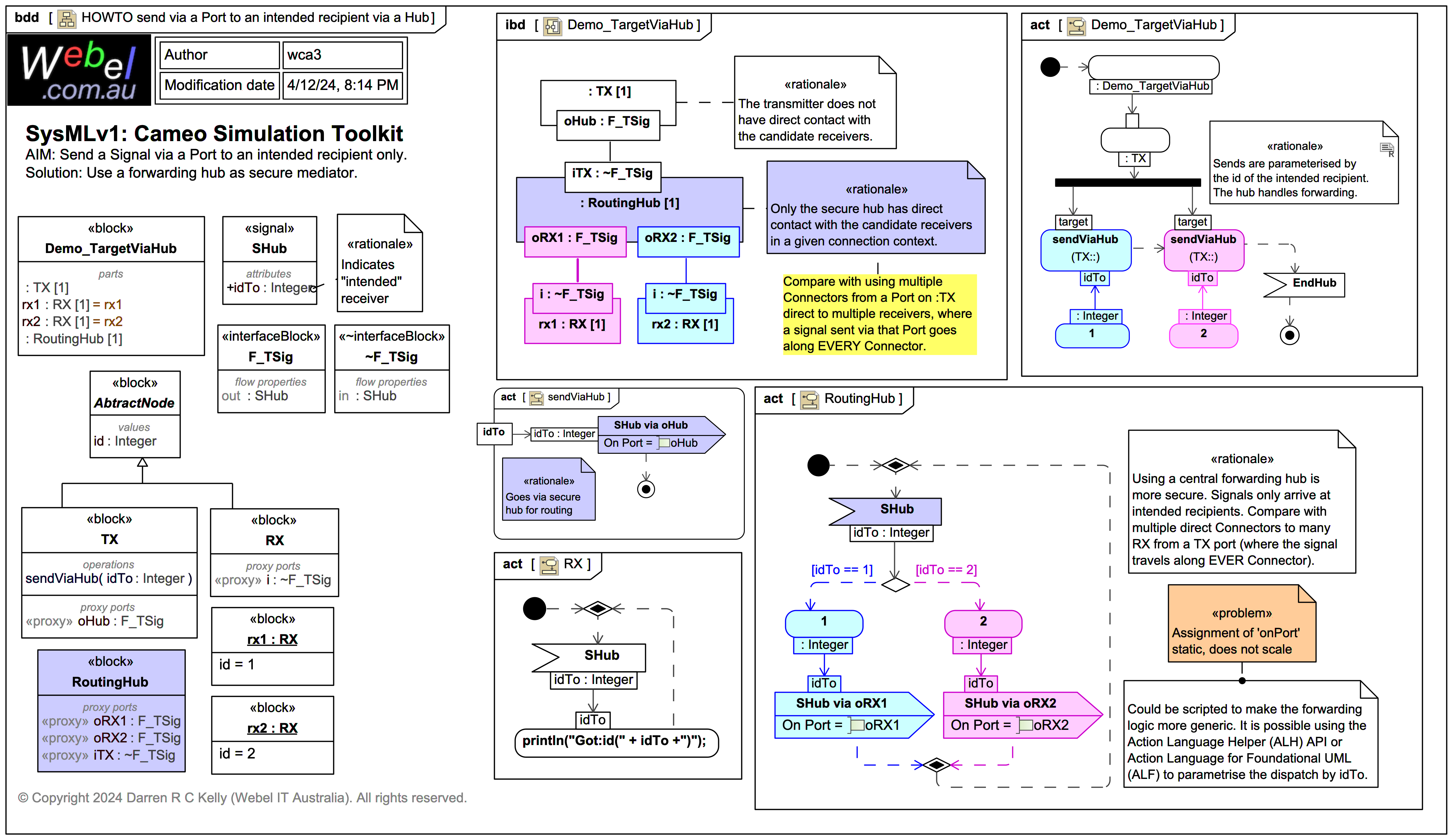
Screencast: HOWTO: Send and receive a Signal via Ports in SysML and Cameo Simulation Toolkit
Video style
This video accompanies this mini tutorial trail: HOWTO: Send and receive a Signal via Ports in SysML and Cameo Simulation Toolkit.
© Copyright 2020 Darren R C Kelly (Webel IT Australia). All rights reserved.
Transitions
This content has been marked as discussing an ADVANCED topic!
Screencast: Mini tutorial: UML/SysML: Cameo Simulation Toolkit: Send and receive a Signal using a SendSignalAction and an AcceptEventAction
Video style
A very simple demonstration of sending a Signal using a SendSignalAction and receiving it with an AcceptEventAction within Activities. Uses SysML but the same applies to UML.
Uses Cameo Simulation Toolkit for MagicDraw SysML and Cameo System Modeler.
© Copyright 2020 Darren R C Kelly (Webel IT Australia). All rights reserved.