SysMLv1: Cameo Simulation Toolkit: GOTCHA: In SysMLv1 it is "officially" recommended that an analysis context Block has a reference (only) to the subject of the analysis (but then you need to assign an instance as default value to make it run IN THE TOOL)
SysMLv1 Parametric Diagram of the Effectiveness-NTU Method for a finned tube cross flow air conditioner heat exchanger Gallery Tutorial [TECHNICAL SLIDE TRAIL] The Webel libraries for Wolfram Mathematica: With SysMLv1 models. Section SECTION: Miscellaneous examples of applications of Webel libraries for Mathematica to air conditioners and heat exchangers. With SysMLv1 models. Slide kind SysML Parametric Diagram
Webel: SysML4Mathematica: POLICY: Handle flow sign changes via a single negative (not duplicated and "adjusted" algebra). This strategy may come at a very slight performance cost (for benefit of more robustness).
Cameo Simulation Toolkit: You can use Mathematica as an external maths engine to share maths between an OpaqueBehavior and a ConstraintBlock using custom auto-loaded Mathematica functions (keeps a project nice and DRY and respects Single Source of Truth)
HOWTO: MagicDraw/Cameo: v2022Refresh1: JDK 11 download compatible with the modelling tools AND Apple Silicon (ARM) machines (such as M1 Max)
SysMLv1.x: Limitation: The 'body' (maths formula) of an OpaqueBehavior can't be synchronised (shared) with the 'constraint' of a ConstraintBlock (directly in the SysML model). Can lead to a WET (not DRY) model and breaks Single Source of Truth!
Webel: SysML4Mathematica: TIP: Representing Mathematica functions as SysML ConstraintBlocks modelled in SysML Parametric Diagrams and as Activities in SysML Activity Diagrams is super for analysing the dependencies between functions and their arguments!
SysML: Cameo Systems Modeler: A ValueType that does not extend Real might not always simulate correctly when used to type a constraint parameter of a ConstraintBlock (in a SysML Parametric Diagram) or to type a parameter (in a SysML Activity Diagram)!
Webel: SysML4Mathematica: SysML Parametric Diagrams are not well suited to modelling calculations with Blocks for MTools classes, or for modelling complex logic flow of Mathematica functions. Prefer SysML Activity Diagrams for those modelling cases.
TIP: Webel: SysML/UML: On the boundary of symbols for ConstraintParameters on a ConstraintProperty (ConstraintBlock usage) symbol in Parametric Diagrams use any placement or "ordering" of ConstraintParameter symbols that works for the diagram!
SysML4Mathematica: Example 11 [B]: Total (qDotTot), sensible (qDotSen), and latent cooling (qDotLat) required for cooling air: Using Webel MPsy objects and SysML Activity Diagrams Gallery Tutorial TRAIL: Air Conditioning Psychrometrics (vs CED Engineering course): Example results (only) in Mathematica and SysML using the Webel Psy package and MPsy class Section Slide kind SysML Activity Diagram
SysML4Mathematica: Example 11 [A] Total (qDotTot), sensible (qDotSen), and latent cooling (qDotLat) required for cooling air: Using CoolProp wrappers and SysML Parametric Diagrams Gallery Tutorial TRAIL: Air Conditioning Psychrometrics (vs CED Engineering course): Example results (only) in Mathematica and SysML using the Webel Psy package and MPsy class Section Slide kind SysML Parametric Diagram
SysML4Mathematica: Example 10: Condition and dehumidify air by chilling and condensing some moisture: Process table Gallery Tutorial TRAIL: Air Conditioning Psychrometrics (vs CED Engineering course): Example results (only) in Mathematica and SysML using the Webel Psy package and MPsy class Section Slide kind SysML Activity Diagram SysML Parametric Diagram
SysML4Mathematica: Example 09: Moisture added to air: Amount (mass) Gallery Tutorial TRAIL: Air Conditioning Psychrometrics (vs CED Engineering course): Example results (only) in Mathematica and SysML using the Webel Psy package and MPsy class Section Slide kind SysML Activity Diagram SysML Parametric Diagram
SysML4Mathematica: Example 08a: Humidification: Drying lumber with air: required volumetric air flow rate Gallery Tutorial TRAIL: Air Conditioning Psychrometrics (vs CED Engineering course): Example results (only) in Mathematica and SysML using the Webel Psy package and MPsy class Section Slide kind SysML Activity Diagram SysML Parametric Diagram
SysML4Mathematica: Example 07: Sensible cooling: 'qDotSen' (-ve): energy transfer rate FROM humid air Gallery Tutorial TRAIL: Air Conditioning Psychrometrics (vs CED Engineering course): Example results (only) in Mathematica and SysML using the Webel Psy package and MPsy class Section Slide kind SysML Activity Diagram SysML Parametric Diagram
SysML4Mathematica: Example 06: Sensible heating: 'qSen' per mass (+ve): energy transfer TO humid air Gallery Tutorial TRAIL: Air Conditioning Psychrometrics (vs CED Engineering course): Example results (only) in Mathematica and SysML using the Webel Psy package and MPsy class Section Slide kind SysML Activity Diagram SysML Parametric Diagram
SysML4Mathematica: Example 05: Sensible heating: 'qSen' (+ve): energy transfer TO humid air Gallery Tutorial TRAIL: Air Conditioning Psychrometrics (vs CED Engineering course): Example results (only) in Mathematica and SysML using the Webel Psy package and MPsy class Section Slide kind SysML Activity Diagram SysML Parametric Diagram
SysML Parametrics: You can use custom stereotypes keywords «i» and «o» on constraint parameters to indicate their intended use (causality) as (i)nputs and (o)utputs on ConstraintBlocks
SysML4Mathematica: Psychrometrics (humid air physics) Air Conditioning scenarios in graphical Systems Modeling Language (SysMLv1.x) and Mathematica Gallery Tutorial TRAIL: Air Conditioning Psychrometrics (vs CED Engineering course): Example results (only) in Mathematica and SysML using the Webel Psy package and MPsy class Section Slide kind SysML Package Diagram
HOWTO access custom (user-defined) Mathematica functions using Mathematica v13.2 as an external maths engine for SysML Parametrics (ConstraintBlocks) in Magic Model Analyst (Cameo Simulation Toolkit) versions 2021x, 2021xR1, 2022xR1
Mathematica + Magic Model Analyst (Cameo Simulation Toolkit) for SysML Parametrics: GOTCHA: You must use a regular '=' on the SysML side, not the Mathematica '==' (or it will be intepreted as a constraint condition to test, not an equation to solve).
HOWTO use Mathematica v12.3.2 as an external maths engine for SysML Parametrics (ConstraintBlocks) in Magic Model Analyst (Cameo Simulation Toolkit) versions 2021x, 2021xR1, 2022xR1
TIP/GOTCHA: MagicDraw SysML/Cameo: In Parametric Diagrams create BindingConnectors involving part properties by selecting the constraint parameter symbol first and use the smart manipulator (otherwise you might accidentally create a regular Connector)
MagicDraw/SysML vs SysPhS-1.1: Can't reproduce the "shortcut" property path representation of some properties nested within Ports as shortcut symbols fully inside the diagram frame. (Might be a specification diagram style issue.)
Figure 62 and Figure 63 show the parametric diagrams of the tank and the pipe, respectively. Source SysPhS-1.1
Binding connectors link constraint parameters to simulation variables and constants, indicating their values must be the same. Source SysPhS-1.1
Component parametric diagrams show properties typed by constraint blocks (constraint properties), as well as component and port simulation variables and constants. Source SysPhS-1.1
Equations in constraint blocks are applied to components using binding connectors in component parametric diagrams. Source SysPhS-1.1
Figure 52 through Figure 57 show parametric diagrams for the source, amplifier, high-pass fil[t]er, low-pass filter, mixer, and sink, respectively. Source SysPhS-1.1
Binding connectors link constraint parameters to simulation variables and constants, indicating their values must be the same. Source SysPhS-1.1
Component parametric diagrams show properties typed by constraint blocks (constraint properties), as well as component and port simulation variables and constants. Source SysPhS-1.1
Equations in constraint blocks are applied to components using binding connectors in component parametric diagrams. Source SysPhS-1.1
Parametric diagrams with BindingConnectors for concrete implementation blocks A1 and A2 Gallery Tutorial TRAIL: HOWTO simulate Dependency Injection of SysML Parametric calculations Section Slide kind hybrid diagram SysML Parametric Diagram
The problem statement: A Client subscribes to an output value property but does not know what computes it or how Gallery Tutorial TRAIL: HOWTO simulate Dependency Injection of SysML Parametric calculations Section Slide kind hybrid diagram SysML Block Definition Diagram (BDD) SysML Parametric Diagram
TRAIL: HOWTO simulate Dependency Injection of SysML Parametric calculations Jump to first slide The problem statement: A Client subscribes to an output value property but does not know what computes it or how Sections
Calculate wavelengths from frequencies and compare EM regions in a table Gallery Tutorial TRAIL: Webel SysML Parsing Analysis example: Optical telescopes from Wikipedia: Structure and port-based light flow model Section Slide kind hybrid diagram MagicDraw/Cameo: table SysML Package Diagram SysML Parametric Diagram
GOTCHA: Cameo: If you run a parametrics calculation from an instance symbol in a diagram it will just show computed values in the simulation window; if you run from an Instance Table diagram it will populate the instance Slots with the computed values.
Converting mass and charge using SysML Parametrics Gallery Tutorial TRAIL: Webel SysML Parsing Analysis example: A particle physics taxonomy from Wikipedia Section Slide kind hybrid diagram SysML Block Definition Diagram (BDD) SysML Parametric Diagram
Calculate whether a specific particle is a lepton using SysML parametrics Gallery Tutorial TRAIL: Webel SysML Parsing Analysis example: A particle physics taxonomy from Wikipedia Section Slide kind SysML Parametric Diagram
The parametric diagram is a new SysML diagram type that describes the constraints among the properties associated with blocks. This diagram is used to integrate behavior and structure models with engineering analysis models such as performance, ... Source OMG Systems Modeling Language (SysML) 1.6
The SysML diagrams Gallery Tutorial TRAIL: Webel's ultimate guide to Systems Modeling Language (v1) with MagicDraw/Cameo Section 01:01: [BRIEF] SysMLv1 Overview Slide kind SysML Package Diagram
In the case of the profile diagram, profile definitions can be captured on a package diagram and the parametric diagram. Source OMG Systems Modeling Language (SysML) 1.6
MagicDraw/Cameo support for the SysML Parametric Diagram and ConstraintBlocks for equations and mathematics is excellent, and it integrates with powerful maths engines such as Mathematica. It CAN be used on industrial strength real-world projects.
10:01: [LINKS TO EXAMPLES] ConstraintBlocks: equations, parametrics, and mathematics in SysML TRAIL: Webel's ultimate guide to Systems Modeling Language (v1) with MagicDraw/Cameo
The Sample Problem in Annex D provides definitions of the containing EconomyContext block for which this parametric diagram is shown. Source OMG Systems Modeling Language (SysML) 1.6
A parametric diagram is similar to an internal block diagram with the exception that the only connectors that may be shown are binding connectors. Source OMG Systems Modeling Language (SysML) 1.6
parametric diagrams can make use of the nested property name notation to refer to multiple levels of nested property containment, as shown in this example. Source OMG Systems Modeling Language (SysML) 1.6
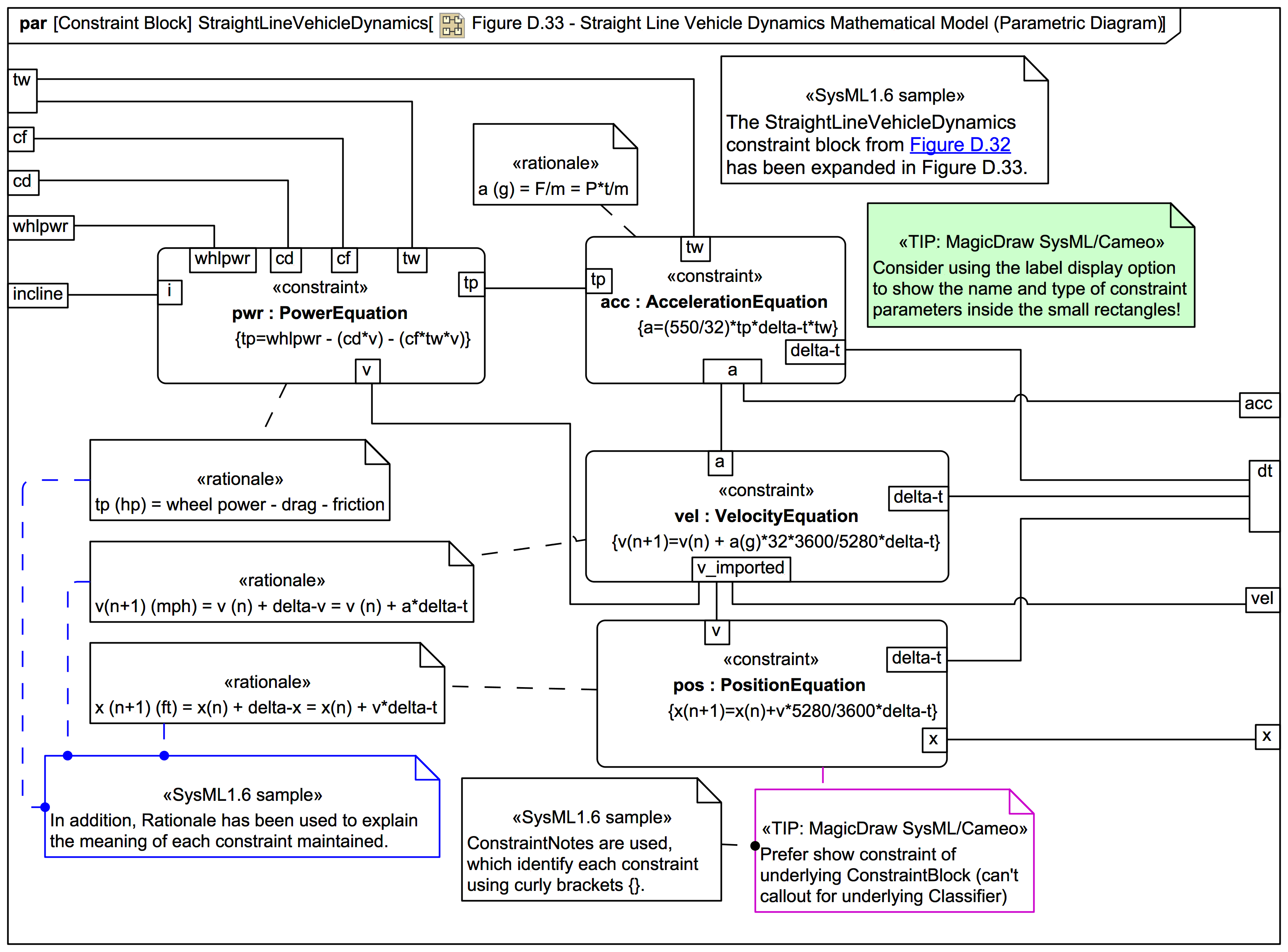
Figure D.32 shows the use of constraint properties on a parametric diagram. This diagram shows the use of nested property references to the properties of the parts; Source OMG Systems Modeling Language (SysML) 1.6
Figure D.33 - Straight Line Vehicle Dynamics Mathematical Model (Parametric Diagram) Gallery Tutorial TRAIL: The SysML-1.6 Hybrid SUV sample and specification diagrams in MagicDraw/Cameo (with annotations) [UNDERGOING UPDATE to SysML1.7] Section Section: SysML-1.6: HSUV sample Slide kind SysML Parametric Diagram
Figure D.32 - Establishing Mathematical Relationships for Fuel Economy Calculations (VARIATION: labels inside) Gallery Tutorial TRAIL: The SysML-1.6 Hybrid SUV sample and specification diagrams in MagicDraw/Cameo (with annotations) [UNDERGOING UPDATE to SysML1.7] Section Section: SysML-1.6: HSUV sample Slide kind SysML Parametric Diagram
Figure D.32 - Establishing Mathematical Relationships for Fuel Economy Calculations (Parametric Diagram) Gallery Tutorial TRAIL: The SysML-1.6 Hybrid SUV sample and specification diagrams in MagicDraw/Cameo (with annotations) [UNDERGOING UPDATE to SysML1.7] Section Section: SysML-1.6: HSUV sample Slide kind SysML Parametric Diagram
TIP: UML/SysML: MagicDraw/Cameo: Consider showing the constraint parameter name and type label inside the small rectangular parameter symbol on SysML Parametric Diagrams. Dr Darren swears by it!
A parametric diagram is a restricted form of internal block diagram that shows only the use of constraint blocks along with the properties they constrain within a context. Source OMG Systems Modeling Language (SysML) 1.6
Figure D.24 - Defining Fuel Flow Constraints (Parametric Diagram) [ANNOTATED] Gallery Tutorial TRAIL: The SysML-1.6 Hybrid SUV sample and specification diagrams in MagicDraw/Cameo (with annotations) [UNDERGOING UPDATE to SysML1.7] Section Section: SysML-1.6: HSUV sample Slide kind SysML Parametric Diagram
The context for the usages of constraint blocks shall also be specified in a parametric diagram to maintain the proper namespace for the nested properties. Source OMG Systems Modeling Language (SysML) 1.6
This allows a value property (such as an engine displacement) that may be deeply nested within a containing hierarchy (such as vehicle, power system, engine) to be referenced at the outer containing level (such as vehicle-level equations). Source OMG Systems Modeling Language (SysML) 1.6
A pathname dot notation can be used to refer to nested properties within a block hierarchy. Source OMG Systems Modeling Language (SysML) 1.6
The constrained properties, such as mass or response time, typically have simple value types that may also carry units, quantity kinds, or probability distributions. Source OMG Systems Modeling Language (SysML) 1.6
The usage of a constraint binds the parameters of the constraint, such as F, m, and a, to specific properties of a block, such as a mass, that provide values for the parameters. Source OMG Systems Modeling Language (SysML) 1.6
Parametric diagrams include usages of constraint blocks to constrain the properties of another block. Source OMG Systems Modeling Language (SysML) 1.6
A constraint property may be shown on a parametric diagram using a rectangle with rounded corners. This graphical shape distinguishes a constraint property from all other properties and avoids the need to show an explicit «constraint» keyword. Otherwise.. Source OMG Systems Modeling Language (SysML) 1.6
All properties that appear, other than the constraints themselves, shall either be bound directly to a constraint parameter, or contain a property that is bound to one (through any number of levels of containment). Source OMG Systems Modeling Language (SysML) 1.6
A parametric diagram is defined as a restricted form of internal block diagram. A parametric diagram may contain constraint properties and their parameters, along with other properties from within the internal block context. Source OMG Systems Modeling Language (SysML) 1.6
Figure D.24 - Defining Fuel Flow Constraints (Parametric Diagram) Gallery Tutorial TRAIL: The SysML-1.6 Hybrid SUV sample and specification diagrams in MagicDraw/Cameo (with annotations) [UNDERGOING UPDATE to SysML1.7] Section Section: SysML-1.6: HSUV sample Slide kind SysML Parametric Diagram