Tags and keywords
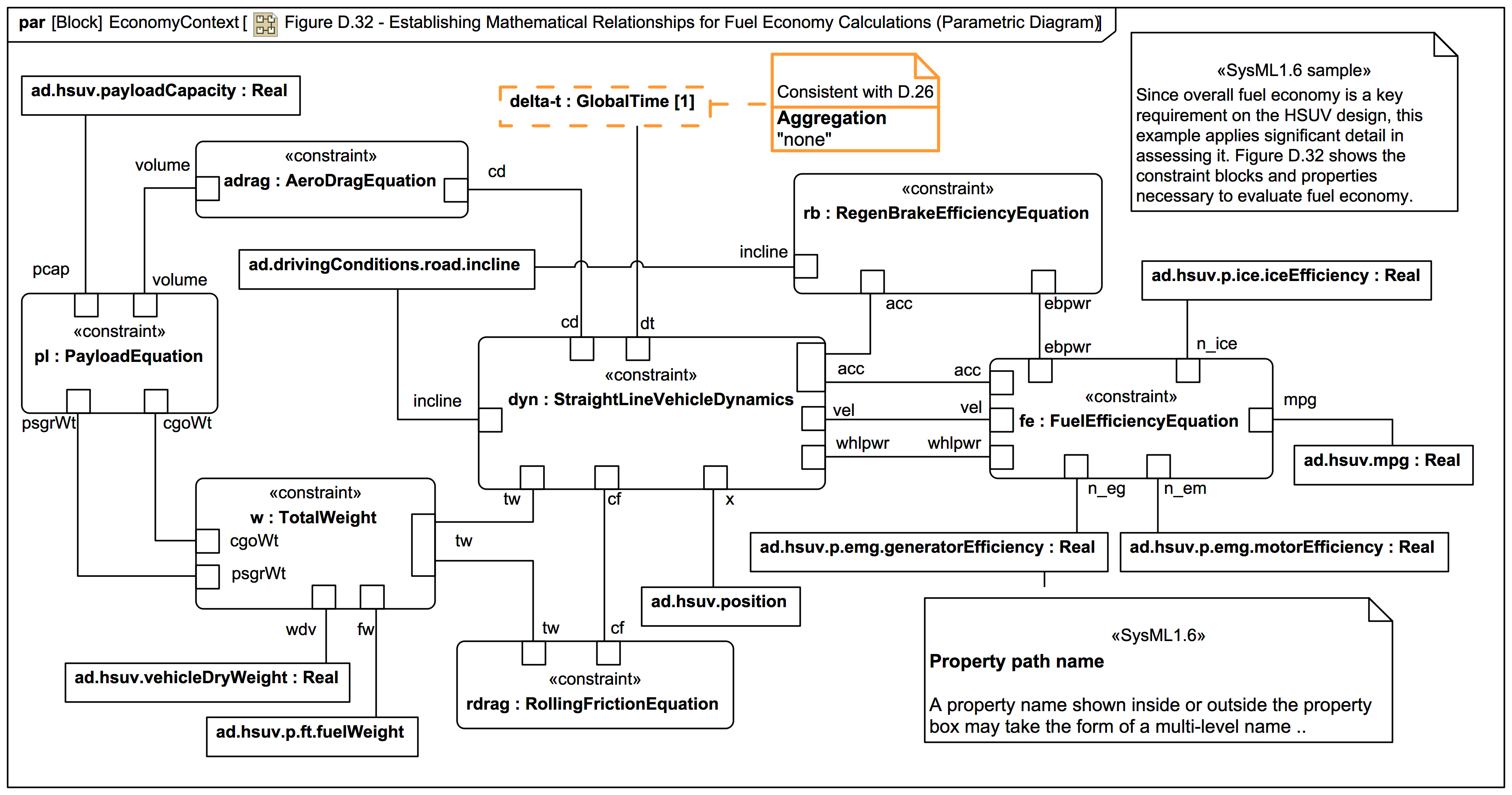
Webel does not recommend constraint parameter names like
delta-t
. Names like n_em
and n_eg
with underscores may have some tradition in coding but lowerCamelCase works better together with the UpperPascalCase convention for most Classifiers recommended here:
The spec figure also has spaces in some of the ConstraintBlock names, this is also not recommended here: