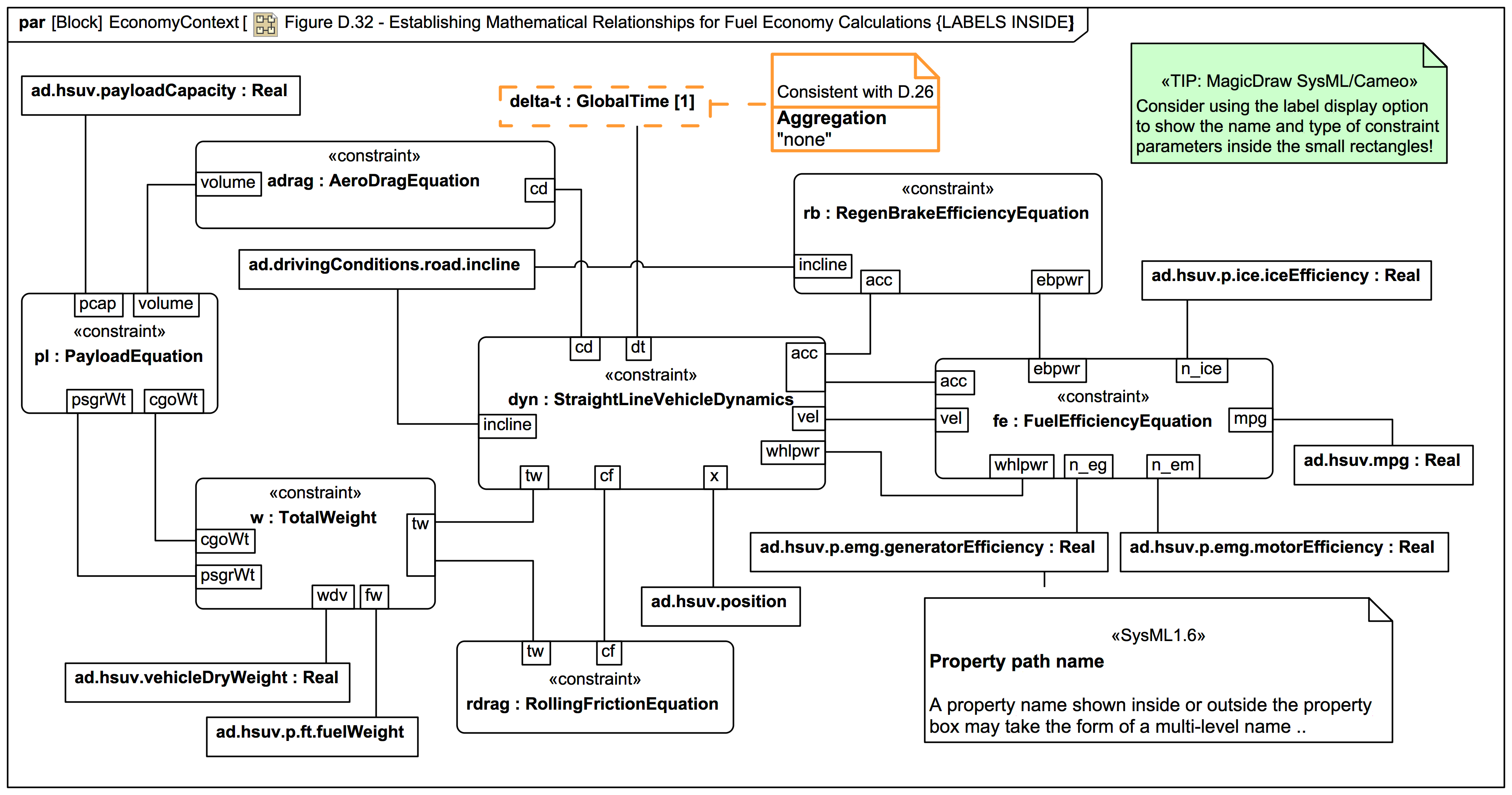
Gallery Tutorial TRAIL: The SysML-1.6 Hybrid SUV sample and specification diagrams in MagicDraw/Cameo (with annotations) [UNDERGOING UPDATE to SysML1.7] Section Section: SysML-1.6: HSUV sample Tags and keywords SysML keywords HSUV sample problem SysML Parametric Diagram constraint parameter constraint property BindingConnector Slide kind SysML Parametric Diagram Click on the image to view it full size This is a variation on Figure D.32: TIP: UML/SysML: MagicDraw/Cameo: Consider showing the constraint parameter name and type label inside the small rectangular parameter symbol on SysML Parametric Diagrams. Dr Darren swears by it! SysML-1.6: 'Port labels appear in the same format as properties on the end of an association. Port labels can appear inside port rectangles.' Up next Figure D.33 - Straight Line Vehicle Dynamics Mathematical Model (Parametric Diagram) Notes [ISSUE] SysML-1.6: Figure D.32 aggregation kind on 'delta-t' is inconsistent w.r.t. Figure D.26 [ISSUE] SysML-1.6: Figure D.32 does not have 'incline' value property connected [CONVENTION, NAMING, STYLE]{STRONG} Avoid punctuation in Property names (except when used to "quote text"). You can usually avoid underscores in Property names (even if they are used in the Type name) if you can "Trust the Type"! [NAMING, POLICY]{STRICT} DO NOT use spaces in Property names or Class/Block names! If you want to communicate familiar names of elements within an organisation use a custom stereotype and tagged values (such as 'aka')! [NAMING, POLICY]{STRICT} SysML: Naming: Always use either anonymous or first letter lower case for Property, ObjectNode and InstanceSpecification names; no exceptions (unless using names to "quote text")! Valid: 'lowerCamelCase' OR 'tla' vs TLA acronym OR 'uCC' vs UpperCamelCase [CAPABILITY, FEATURE, STYLE, TIP]{RECOMMENDED} TIP: UML/SysML: MagicDraw/Cameo: Consider showing the constraint parameter name and type label inside the small rectangular parameter symbol on SysML Parametric Diagrams. Dr Darren swears by it! Snippets (quotes/extracts) [SysML-1.6] Since overall fuel economy is a key requirement on the HSUV design, this example applies significant detail in assessing it. Figure D.32 shows the constraint blocks and properties necessary to evaluate fuel economy. [SysML-1.6] A property name shown inside or outside the property box may take the form of a multi-level name. This form of name references a nested property accessible through a sequence of intermediate properties from a referencing context. [SysML-1.6] A constraint property may be shown on a parametric diagram using a rectangle with rounded corners. This graphical shape distinguishes a constraint property from all other properties and avoids the need to show an explicit «constraint» keyword. Otherwise.. Related slides (includes other tutorials) Related slides (backlinks, includes other tutorials) Visit also Visit also (backlinks) Flags Book traversal links for Figure D.32 - Establishing Mathematical Relationships for Fuel Economy Calculations (VARIATION: labels inside) Previous Up Next