Tags and keywords
This content has been marked as discussing an ADVANCED topic!
This topic is now also covered in more detail in a separate dedicated tutorial trail:
NEWS: New detailed tutorial: TRAIL: Theory and best practices for the Webel Parsing Analysis recipe for SysMLv1.6+
For completeness, this disclaimer and disclosure once again:
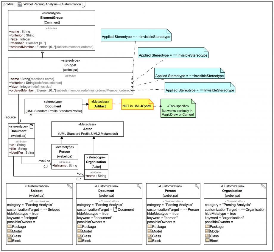
Full details on how to use Customizations in MagicDraw SysML Plugin and Magic Cyber-Systems Engineer ® (Cameo Systems Modeler®) are beyond the scope of this ElementGroup trail section, but we'll look quickly at the main tricks:
Note also how «invisibleStereotype» has been applied to the verbose properties we wish to (by default) hide from the tagged values display on the comment symbol.
If you have been following this trail section as a prerequisite to the Webel Parsing Analysis recipe for SysML tutorials please return here.
The Customizations also have hideMetatype
set TRUE so that the custom Stereotypes will be treated as new Elements. Some 'possibleOwners' have been assigned. And a 'category' has been set so that «snippet» and «document» can be chosen as elements under the Create Element context menu item in the model browser under a category Parsing Analysis.
— END OF TRAIL —
NEWS: New detailed tutorial: TRAIL: Webel SysML Parsing Analysis example: A particle physics taxonomy from Wikipedia
NEWS: New detailed tutorial: TRAIL: Webel SysML Parsing Analysis example: Optical telescopes from Wikipedia: Structure and port-based light flow model
If you have been following this trail section as a prerequisite to the Webel Parsing Analysis recipe for SysML tutorials please return here.
You may wish to visit one of these tutorials next:
Visit more Systems Modeling Language v1 (SysML®) tutorial trails here.
Visit also these screencast tutorial videos
Please email or phone Webel IT Australia on +61 405 029 008 to arrange On-Site, Off-Site, or Live Online remote web training seminars and workshops.