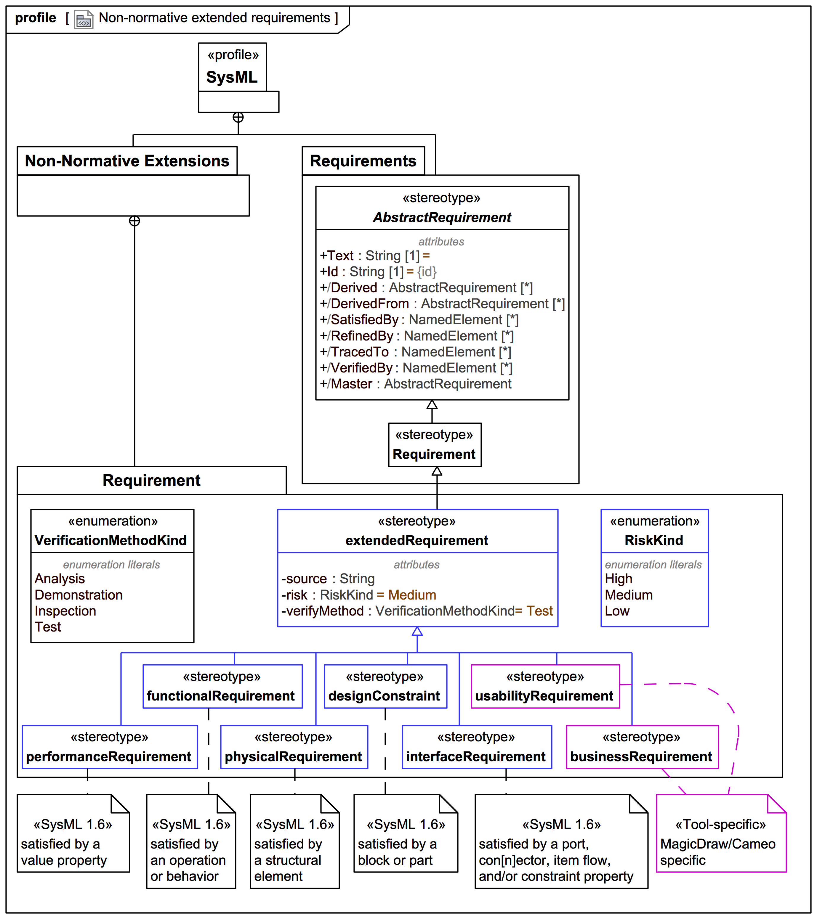
Requirement