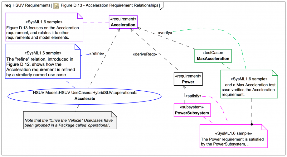
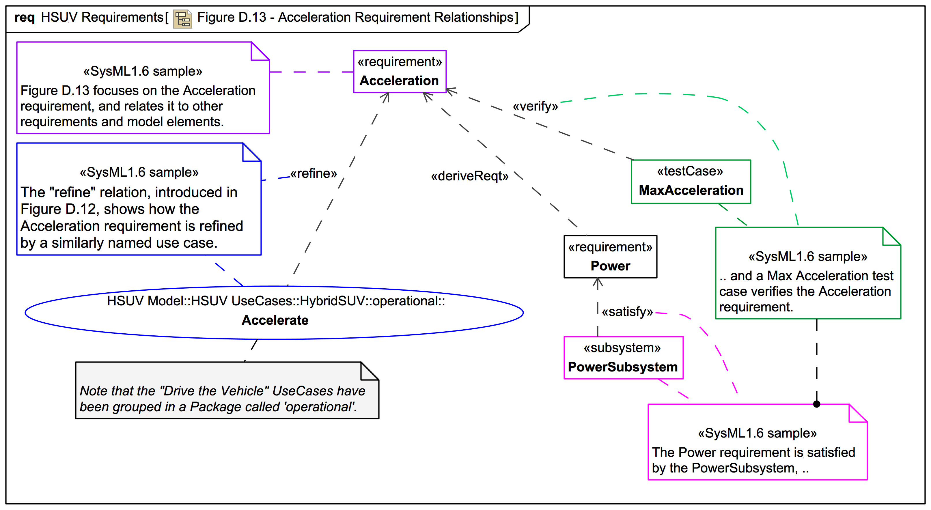
Figure D.13 - Acceleration Requirement Relationships

Gallery
Tutorial
Click on the image to view it full size
Note that in this trail the "Drive the Vehicle" UseCases have been grouped in a Package called 'operational'.
Notice how the it gets messy when the owner is shown because the spec sample has the HSUV acronym repeated within the Package hierarchy? For the tidier Webel approach please visit: "Trust the Namespace!"
Up next
Notes
Snippets (quotes/extracts)
Related slides (includes other tutorials)
Related slides (backlinks, includes other tutorials)
Visit also
Visit also (backlinks)