The Copy relationship

Gallery
Tutorial
The Copy relationship enables reuse of a Requirement from a read-only library and reuse of a child Requirement that is owned by a parent composite requirement (a.k.a. compound requirement):
Click on the image to view it full size

This is useful, for example, for "importing" a Requirement from a read-only model library of a Requirements to be used across multiple projects (such as a library of requirements from a building code).

And if you need to reuse a child Requirement from a composite requirement, you can make a Copy and make that a child of another composite requirement.

Please note that:

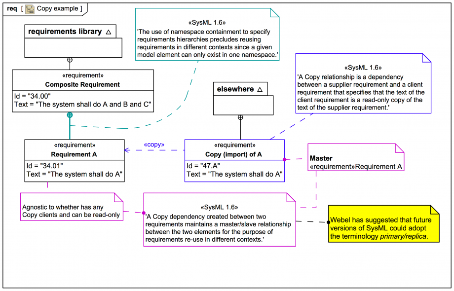
Another Copy example adapted from the SysMLv1 specs:

A minor tool warning: Validation engine to the rescue!

It's well known that you just "can't get no ... satisfaction" in requirements engineering unless you can easily see which requirements have or have not been satisfied, so we'll explore next how to use the Satisfy Requirement Matrix.
Up next
Notes
Snippets (quotes/extracts)
Related slides (includes other tutorials)
Related slides (backlinks, includes other tutorials)
Visit also
Visit also (backlinks)