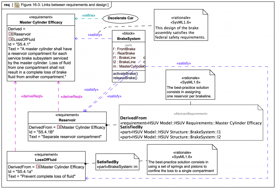
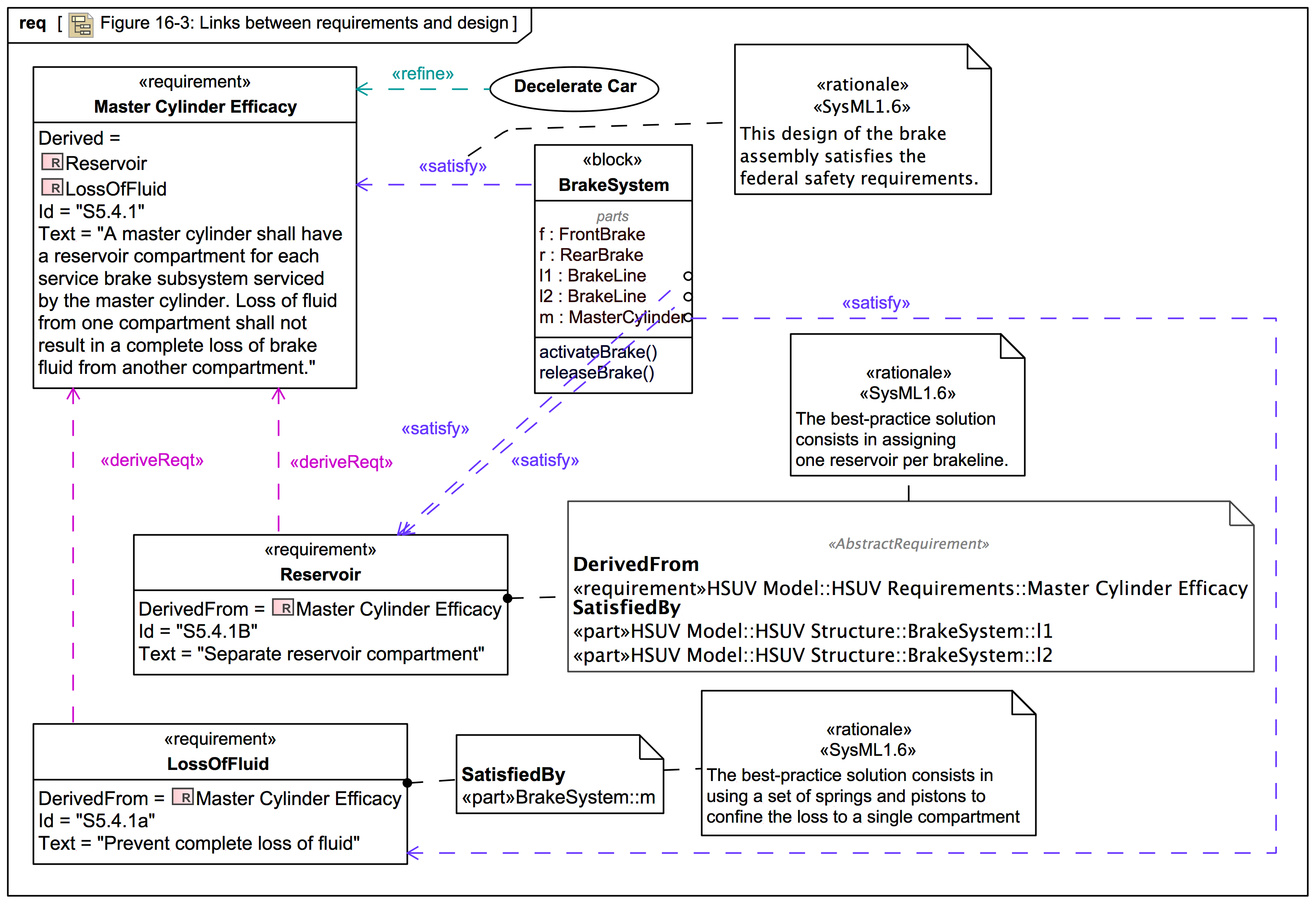
Figure 16-3: Links between requirements and design

Gallery
Tutorial
Click on the image to view it full size
Probable spec figure error: This trail version of this figure shows some additional callout information, as well as showing some additional element properties in the Requirement symbol compartments.

It also show some additional Satisfy relationships from part properties to Reservoir

Up next
Notes
Snippets (quotes/extracts)
Related slides (includes other tutorials)
Related slides (backlinks, includes other tutorials)
Visit also
Visit also (backlinks)