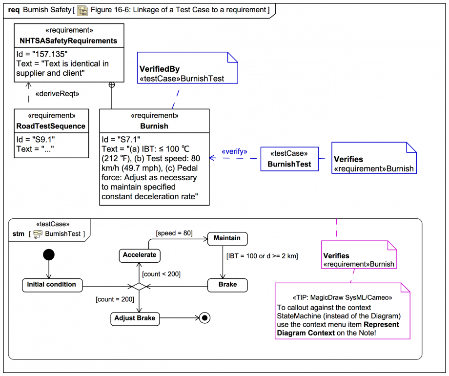
Gallery Tutorial TRAIL: The SysML-1.6 Hybrid SUV sample and specification diagrams in MagicDraw/Cameo (with annotations) [UNDERGOING UPDATE to SysML1.7] Section Section: SysML-1.6 specification diagrams: 16 Requirements Tags and keywords SysML keywords Verify AbstractRequirement::/verifiedBy Requirement TestCase VerdictKind Keywords requirements engineering Slide kind hybrid diagram SysML Requirement Diagram SysML StateMachine Diagram Click on the image to view it full size The spec Figures 16-6 and 16-7 have been combined here: MagicDraw/Cameo: Supports embedding of one or more Diagrams in another via the Diagram Overview feature. Awesome! This trick is also worth noting: MagicDraw/Cameo: To callout the element properties of Diagram's context Element into a Note in that Diagram use the context menu item Represent Diagram Context on the Note! — END OF TRAIL — Visit more Systems Modeling Language v1 (SysML®) tutorial trails here. Up next Notes [ISSUE] SysML-1.6: reference to 'Figure 17-1' should be 'Figure 16-7' [ISSUE, NAMING] SysML-1.6: Stereotype keyword consistency: «testCase» in Figure 16-6, «TestCase» in Figure 16-7 [CAPABILITY, FEATURE, TOOL] MagicDraw/Cameo: Supports embedding of one or more Diagrams in another via the Diagram Overview feature. Awesome! [CAPABILITY, DISPLAY, FEATURE, OPTION, TIP, TOOL] MagicDraw/Cameo: To callout the element properties of Diagram's context Element into a Note in that Diagram use the context menu item Represent Diagram Context on the Note! [ISSUE] SysML-1.6: text on Requirement 'Test and procedure conditions' is mangled in 'Figure 16-2: Requirements Derivation' (was OK in SysML-1.5) [and also on Figure 16-6] Snippets (quotes/extracts) [SysML-1.6] A test case is a method for verifying a requirement is satisfied. [SysML-1.6] TestCase::1_return_verdictkind The type of return parameter of the stereotyped model element shall be VerdictKind. (note this is consistent with the UML Testing Profile). [SysML-1.6] The example in Figure 16-6 is taken from the automotive safety domain, and shows a Burnish requirement contained in the NHTSASafetyRequirements requirement. Note that the text of the Burnish requirement indicates a specific sequence of steps and transitio [SysML-1.6] The Burnish requirement is shown as having a Verify relationship to the BurnishTest test case using callout notation on the diagram, indicating that the Burnish requirement is verified by the BurnishTest test case. [SysML-1.6] Figure 17-1 [Figure 16-7] is a state machine diagram of the BurnishTest test case, which expresses the textual sequence and criteria of the Burnish requirement in state machine form. [SysML-1.6] The Verify relationship is shown on Figure 16-7 using callout notation anchored to the diagram frame, which indicates that the BurnishTest test case verifies the Burnish requirement. Related slides (includes other tutorials) Related slides (backlinks, includes other tutorials) TestCase and Verify metamodel TestCase and Verify example - callout style The Copy relationship Visit also Visit also (backlinks) Flags Book traversal links for Figure 16-6: Linkage of a Test Case to a requirement (and Figure 16-7) Previous Up Next