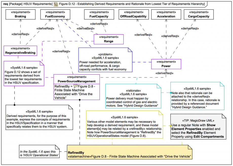
Figure D.12 - Establishing Derived Requirements and Rationale from Lowest Tier of Requirements Hierarchy

Gallery
Tutorial
Click on the image to view it full size
In the spec figure the StateMachine that refines the PowerSourceManagement block is called HSUV Operational States, in this trail it is verbosely named after the figure: Figure D.8 - Finite State Machine Associated with “Drive the Vehicle”
Up next
Notes
Snippets (quotes/extracts)
Related slides (includes other tutorials)
Related slides (backlinks, includes other tutorials)
Visit also
Visit also (backlinks)