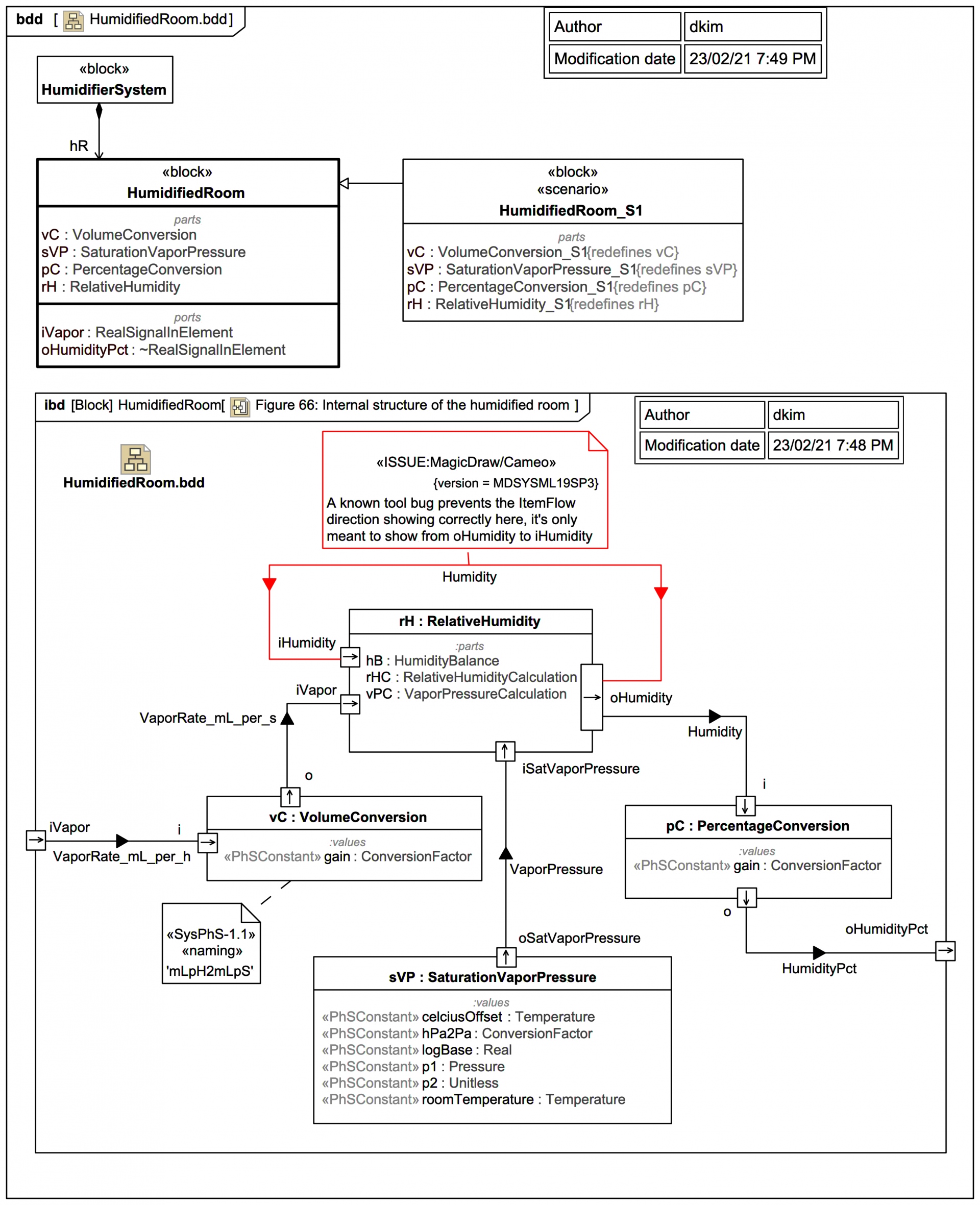
humidity

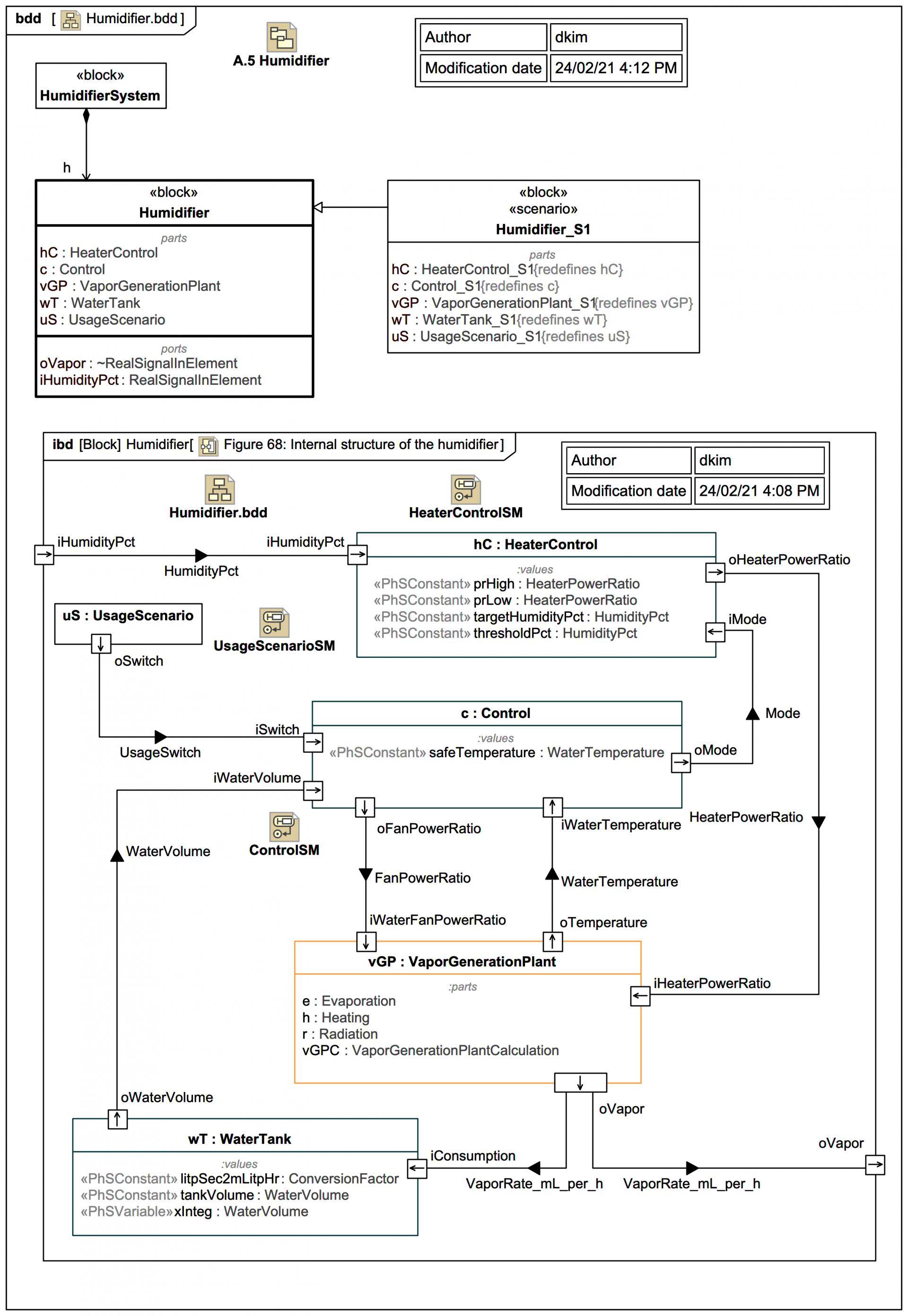
Annex A.5: Humidifier (with Units)