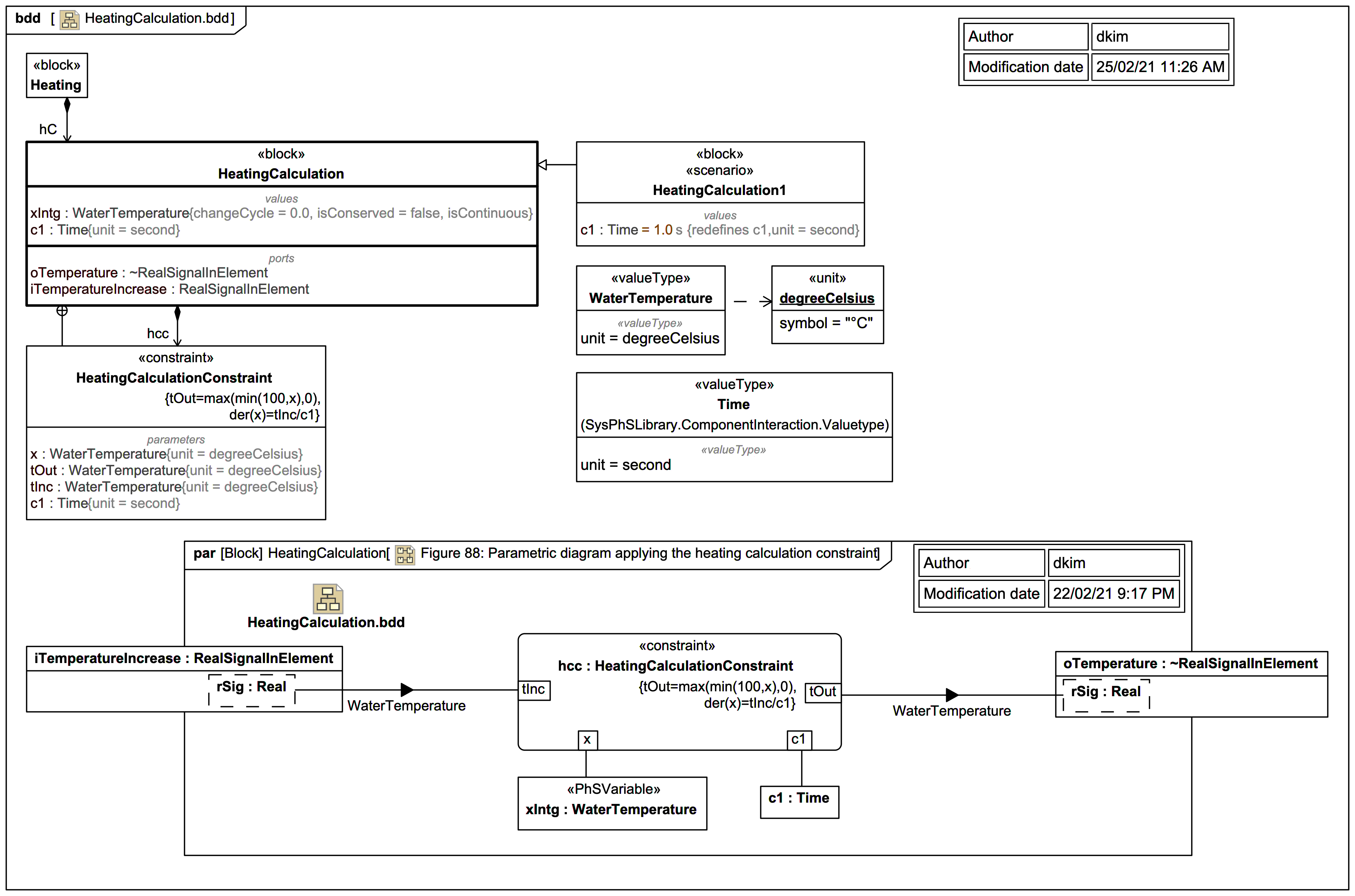
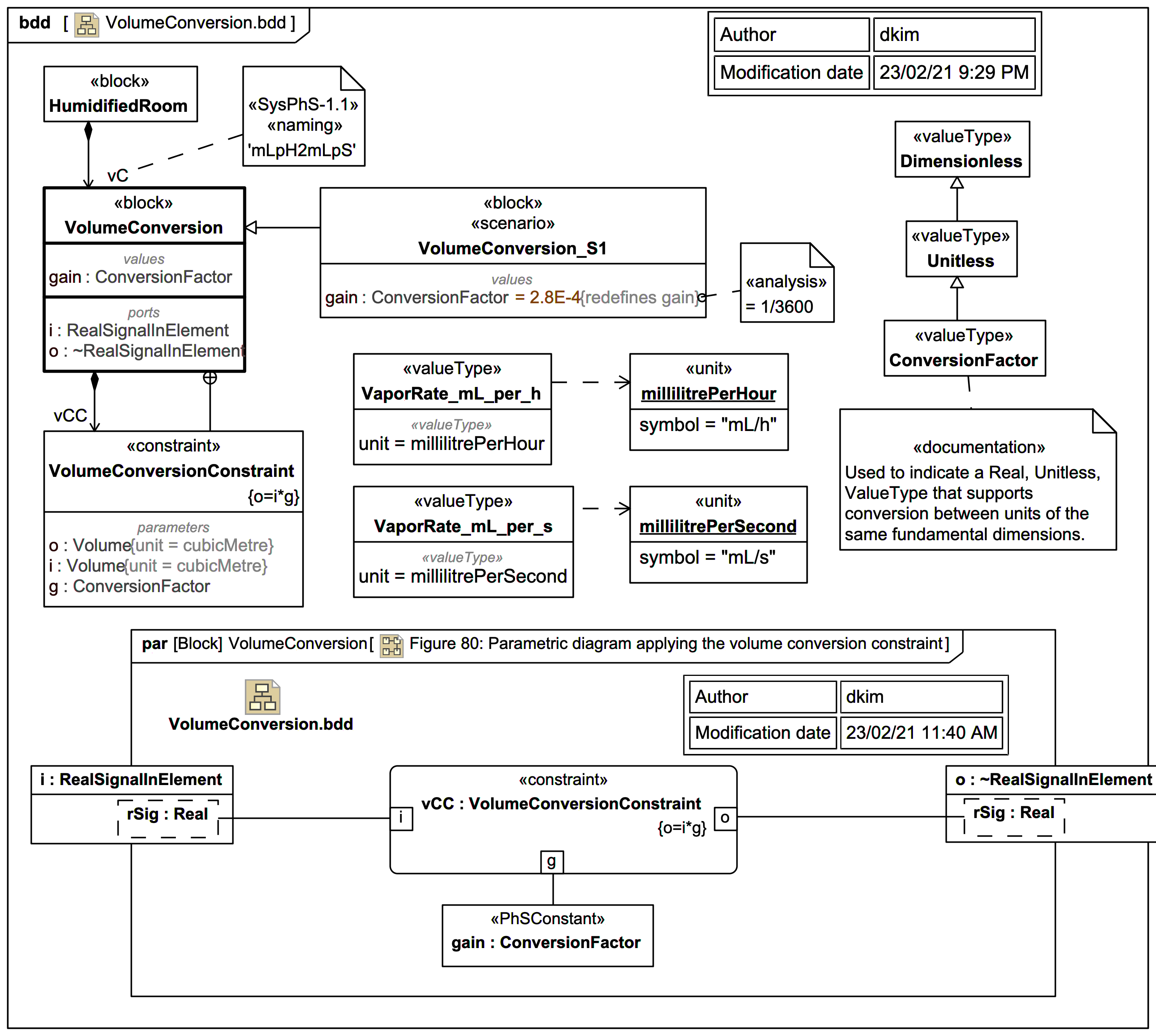
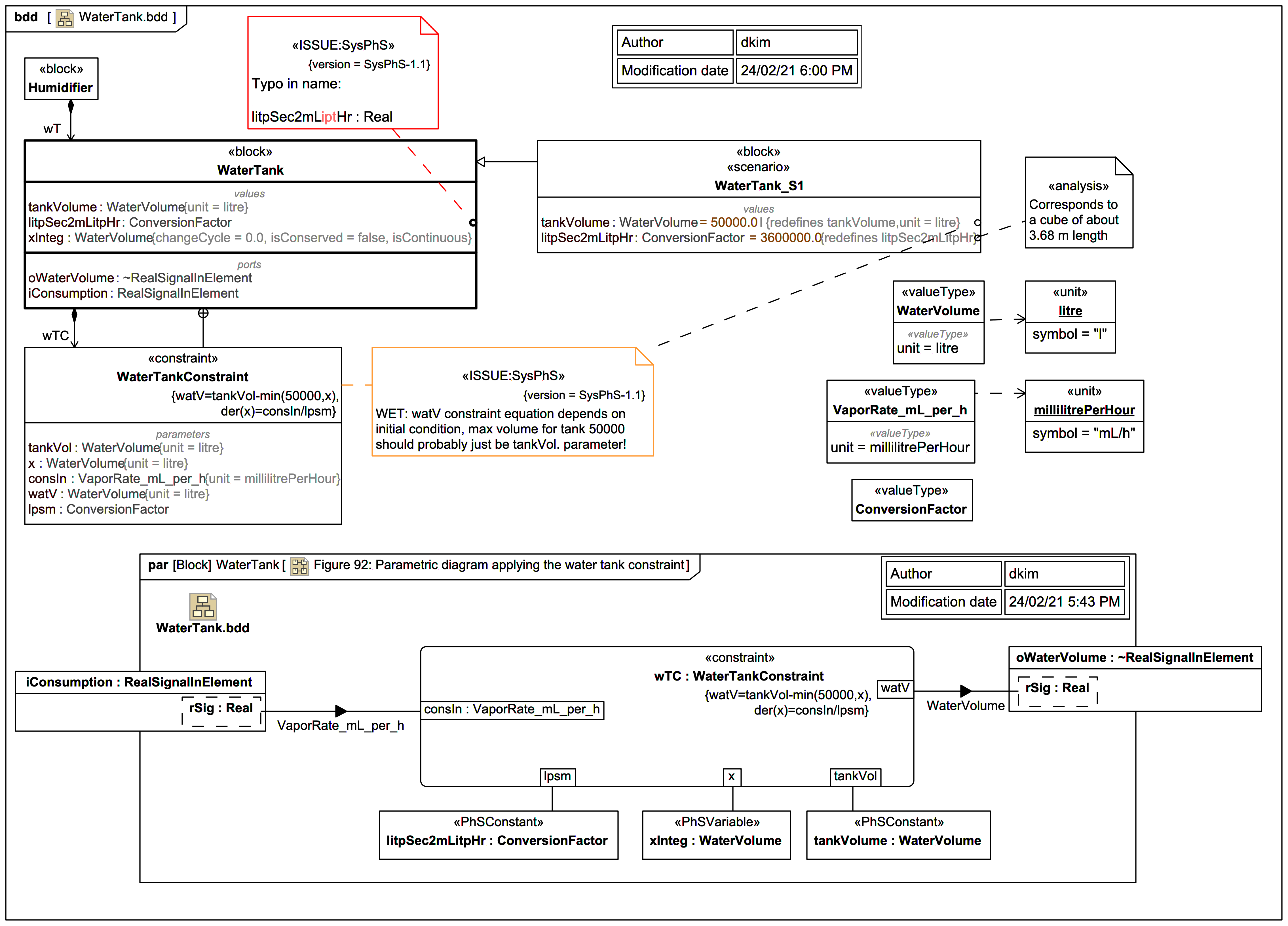
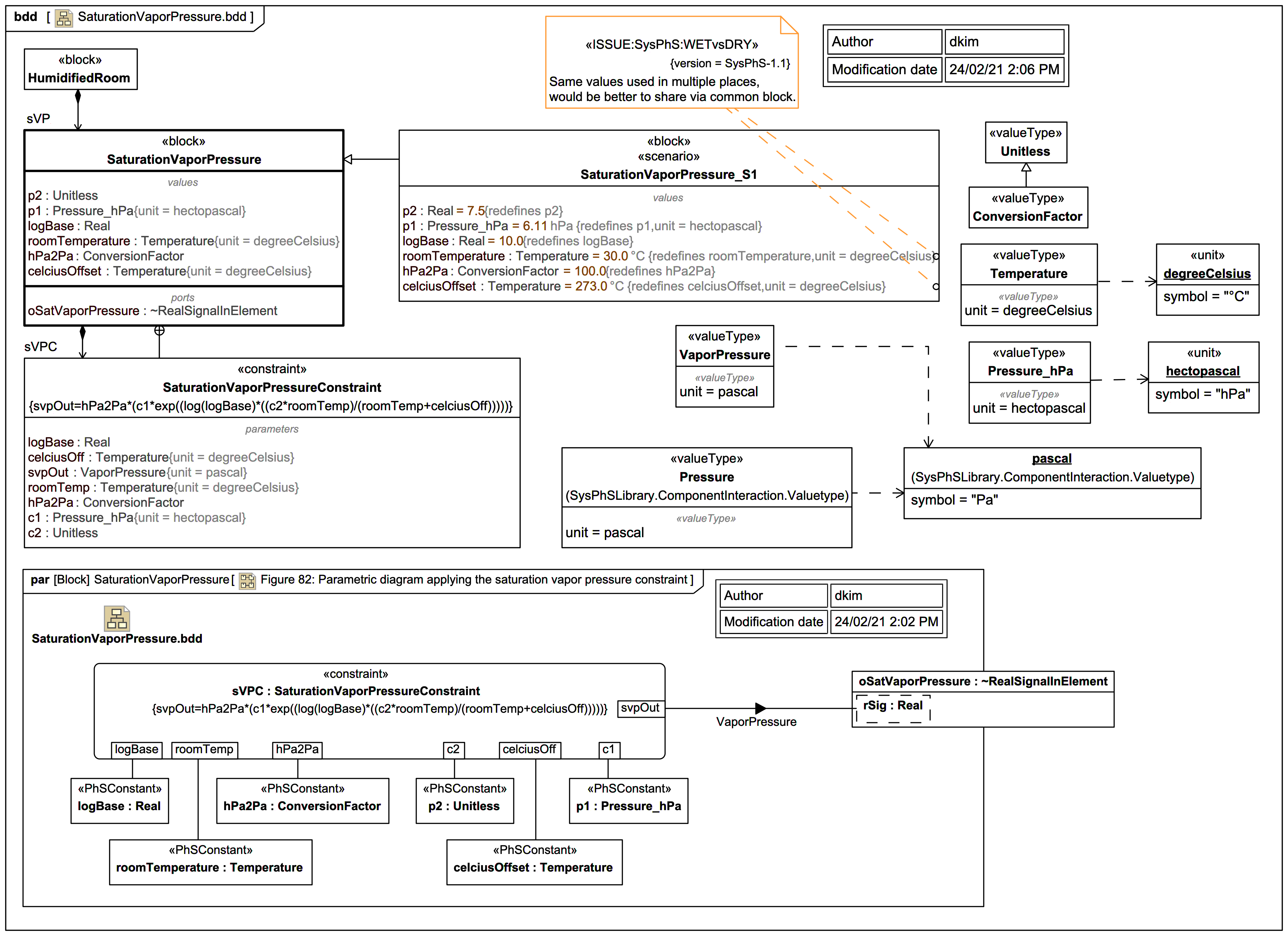
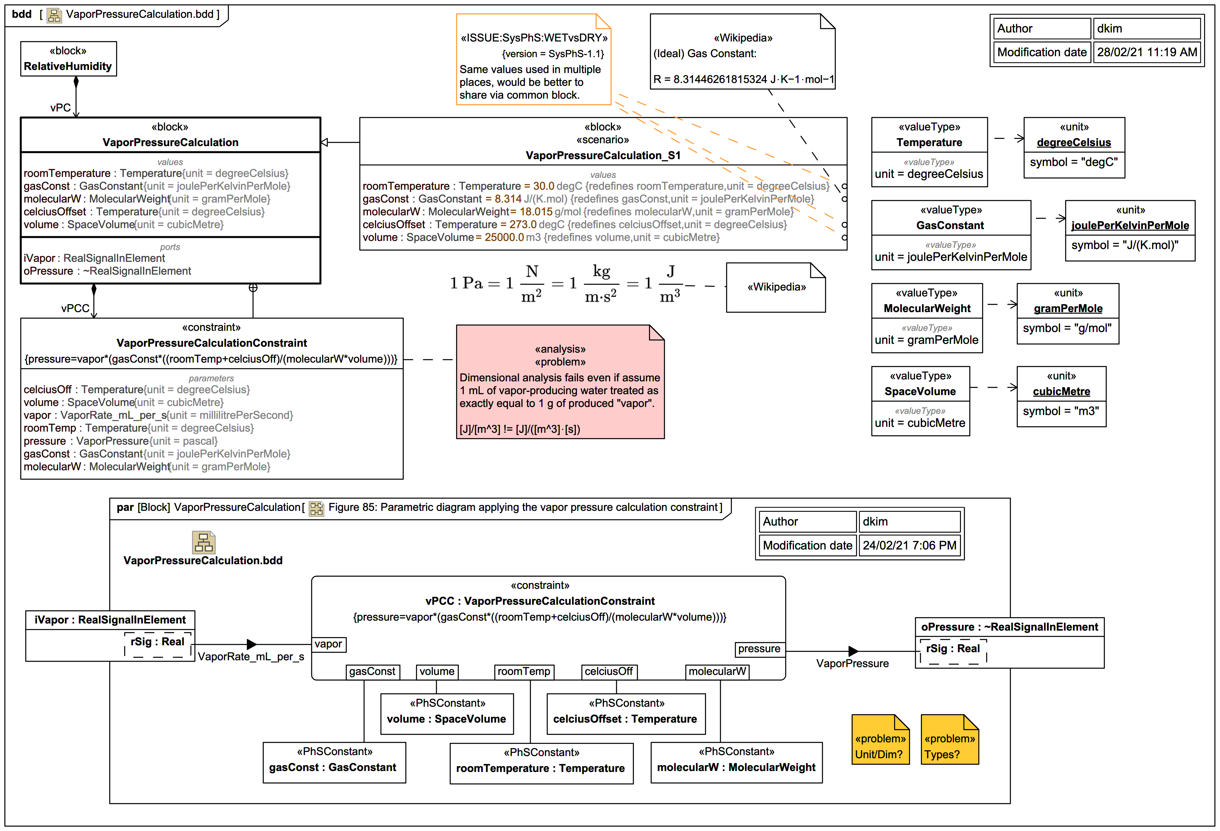
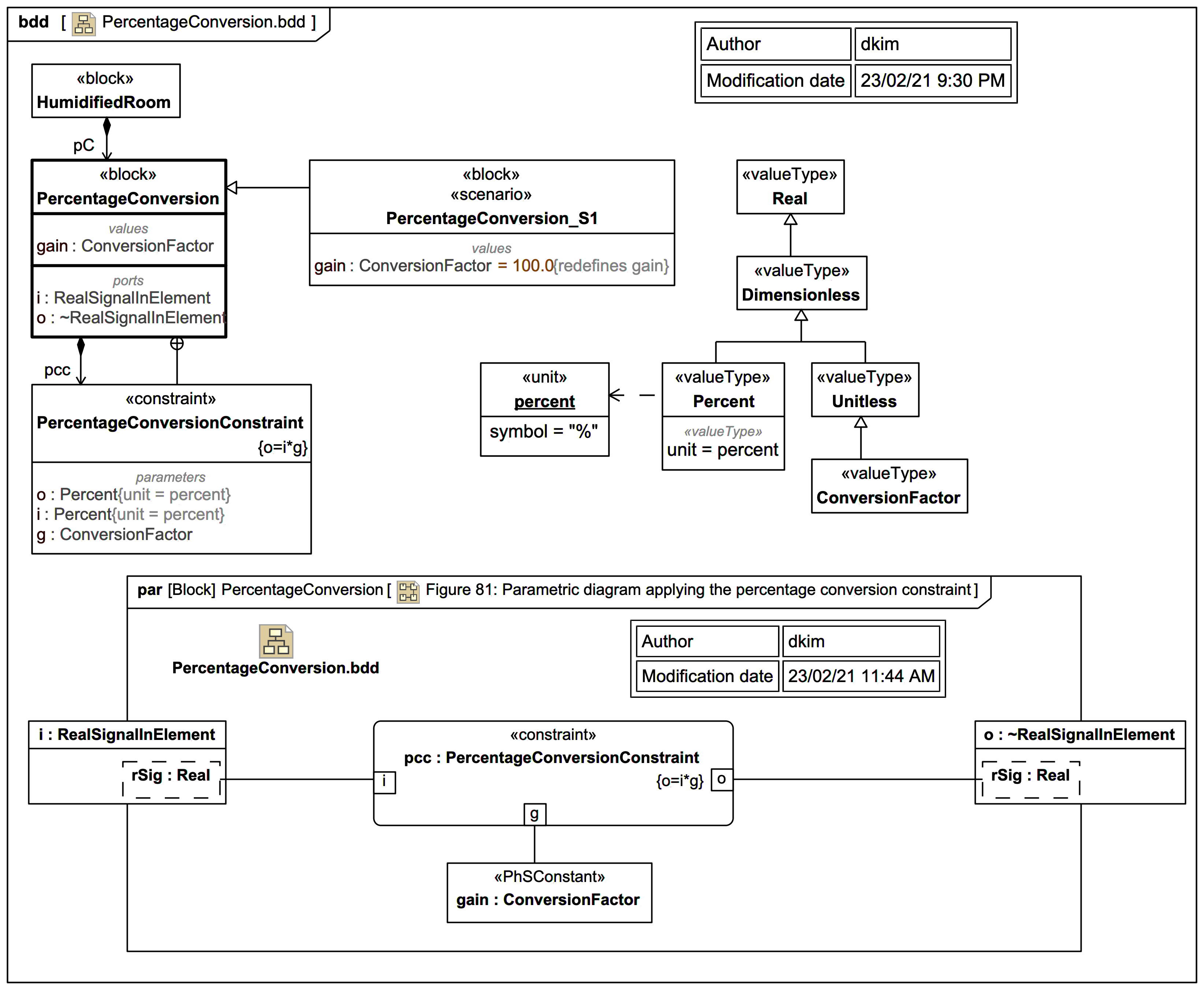
humidifier

Annex A.5: Humidifier (with Units)