- Home
- About
- SysML/MBSE Training
- SysML Q&A
- Services
- Model-Based Systems Engineering with SysML
- SysML/MBSE Training & e-Learning
- SysML/MBSE Educational Consultancy web sessions
- Model-Based Software Engineering
- Python and REST web service APIs and OpenAPI
- Docker application deployment for VPS and Traefik
- Data modelling: XML, JSON, databases
- Wolfram Mathematica: Data analysis & visualisation
- Spreadsheet data extraction and migration
- Physics simulations, technical animations, 3D modelling
- Technical Media: Video, Audio, Graphics
- Drupal CMS web sites & PHP
- Keywords
- Contact
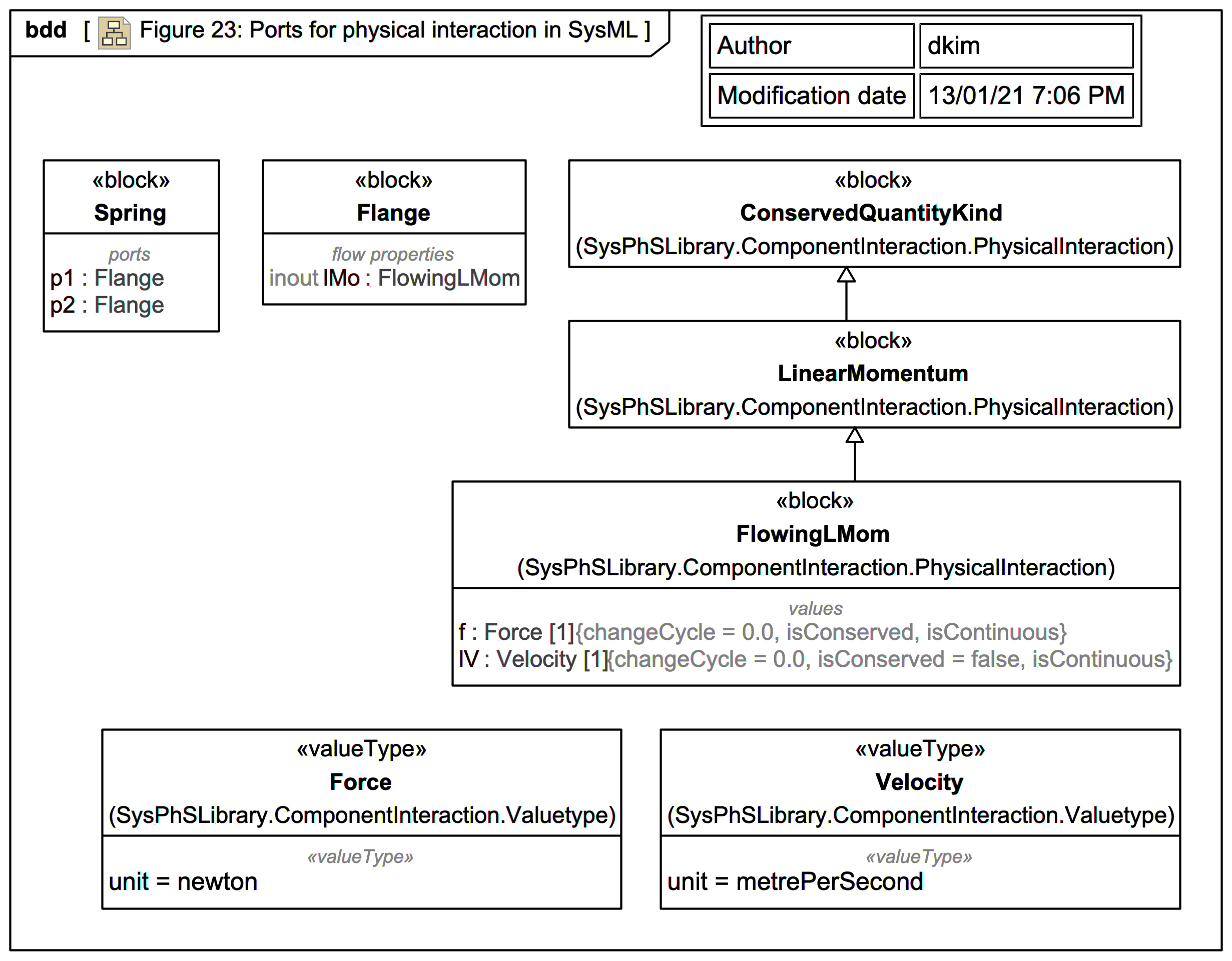
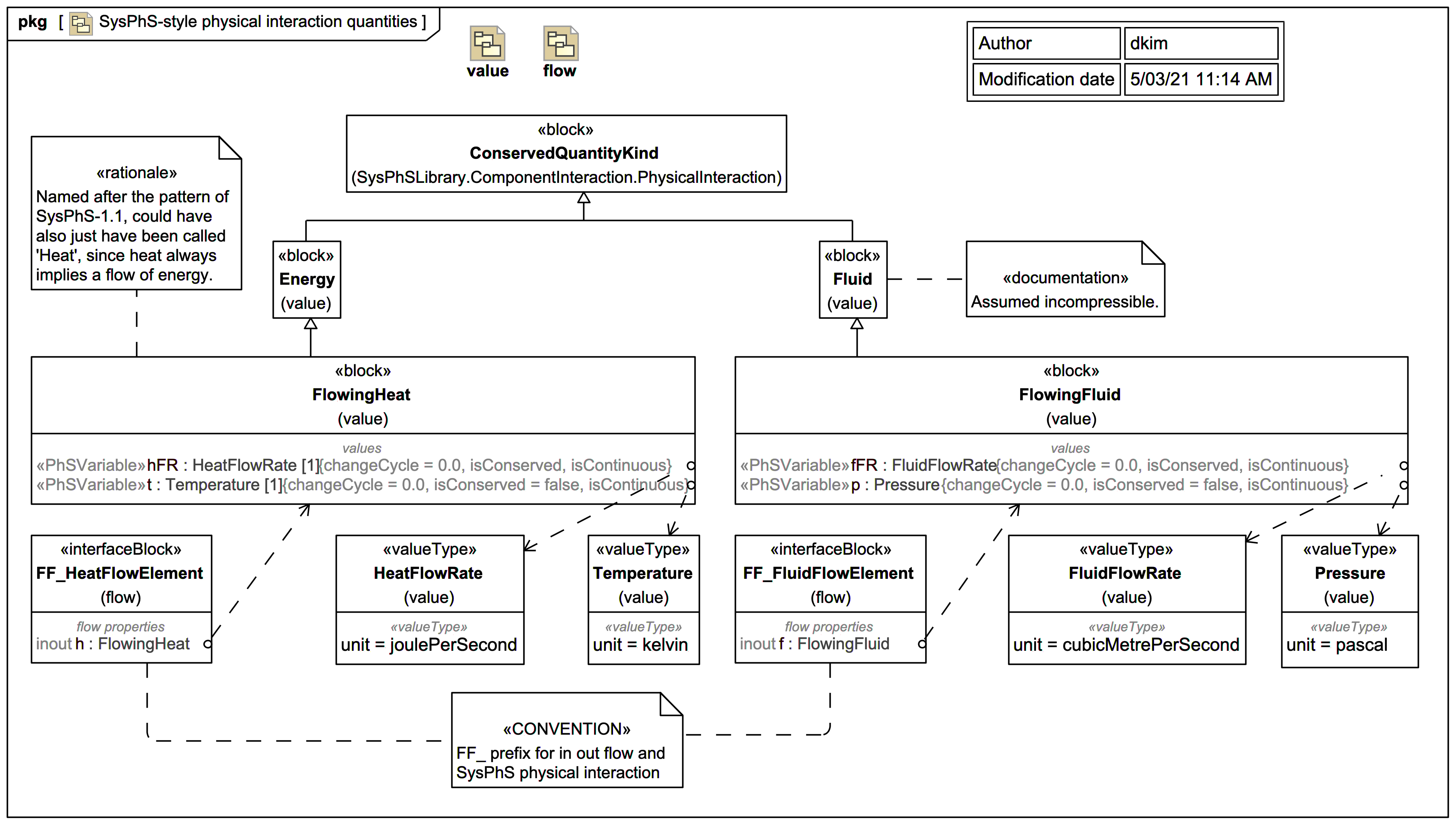
physical interaction
SysPhS-1.1: This specification: Provides a human-usable textual syntax for mathematical expressions.
Modelica zone
NEWS: SysML Extension for Physical Interaction and Signal Flow Simulation (SysPhS): New technology assessment trail: TRAIL: SysPhS-1.1 specification body figures in MagicDraw/Cameo SysML vs Modelica [using Wolfram SystemsModeler]
NEWS: SysML Extension for Physical Interaction and Signal Flow Simulation (SysPhS): New tech