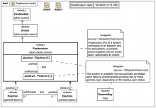
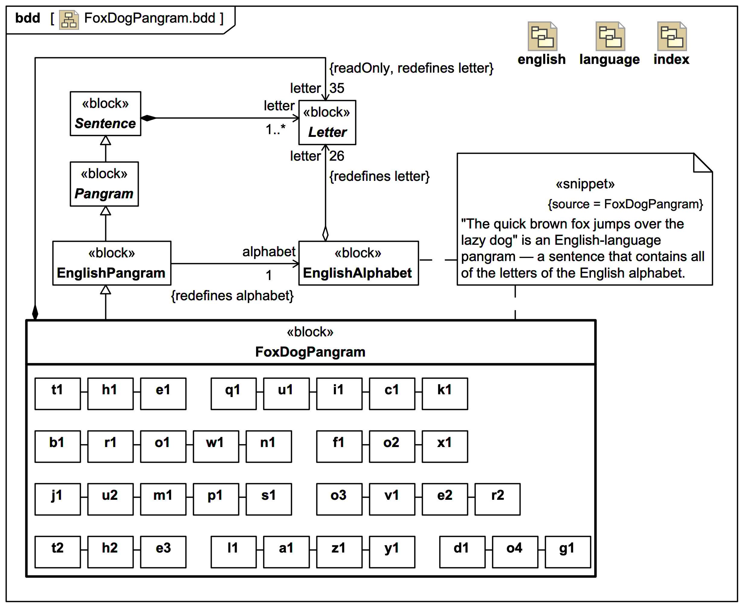
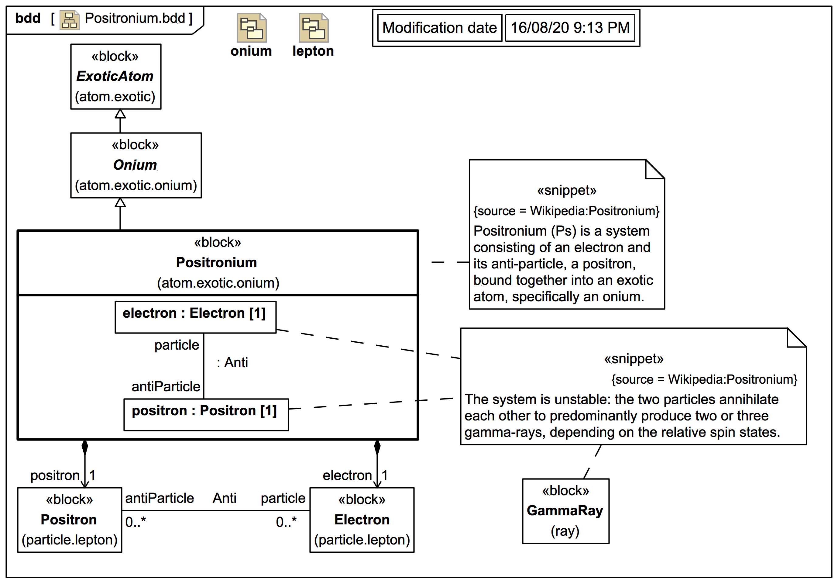
internal structure compartment