- Home
- About
- SysML/MBSE Training
- SysML Q&A
- Services
- Model-Based Systems Engineering with SysML
- SysML/MBSE Training & e-Learning
- SysML/MBSE Educational Consultancy web sessions
- Model-Based Software Engineering
- Python and REST web service APIs and OpenAPI
- Docker application deployment for VPS and Traefik
- Data modelling: XML, JSON, databases
- Wolfram Mathematica: Data analysis & visualisation
- Spreadsheet data extraction and migration
- Physics simulations, technical animations, 3D modelling
- Technical Media: Video, Audio, Graphics
- Drupal CMS web sites & PHP
- Keywords
- Contact
ElementGroup
Webel Parsing Analysis: A Parsing Analysis Container MAY own other child Parsing Analysis Containers
Webel Parsing Analysis: A Parsing Analysis Container MUST NOT be able to own the Elements it elicits
Screencast: Webel SysML Parsing Analysis demo - Behavior - Mars Society University Rover Challenge 2020
Video style
© Copyright 2020 Darren R C Kelly (Webel IT Australia). All rights reserved.
The Webel Parsing Analysis recipe for SysML was applied to some of the rules text from the Mars Society University Rover Challenge.
This informal narrated screencast records some Activity and StateMachine simulations in Cameo Simulation Toolkit.
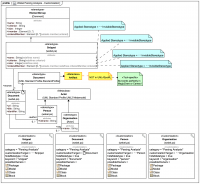
SysMLv1.x: Customizing the ElementGroup extensions for the Webel Parsing Analysis recipe (simplified)
This content has been marked as discussing an ADVANCED topic!
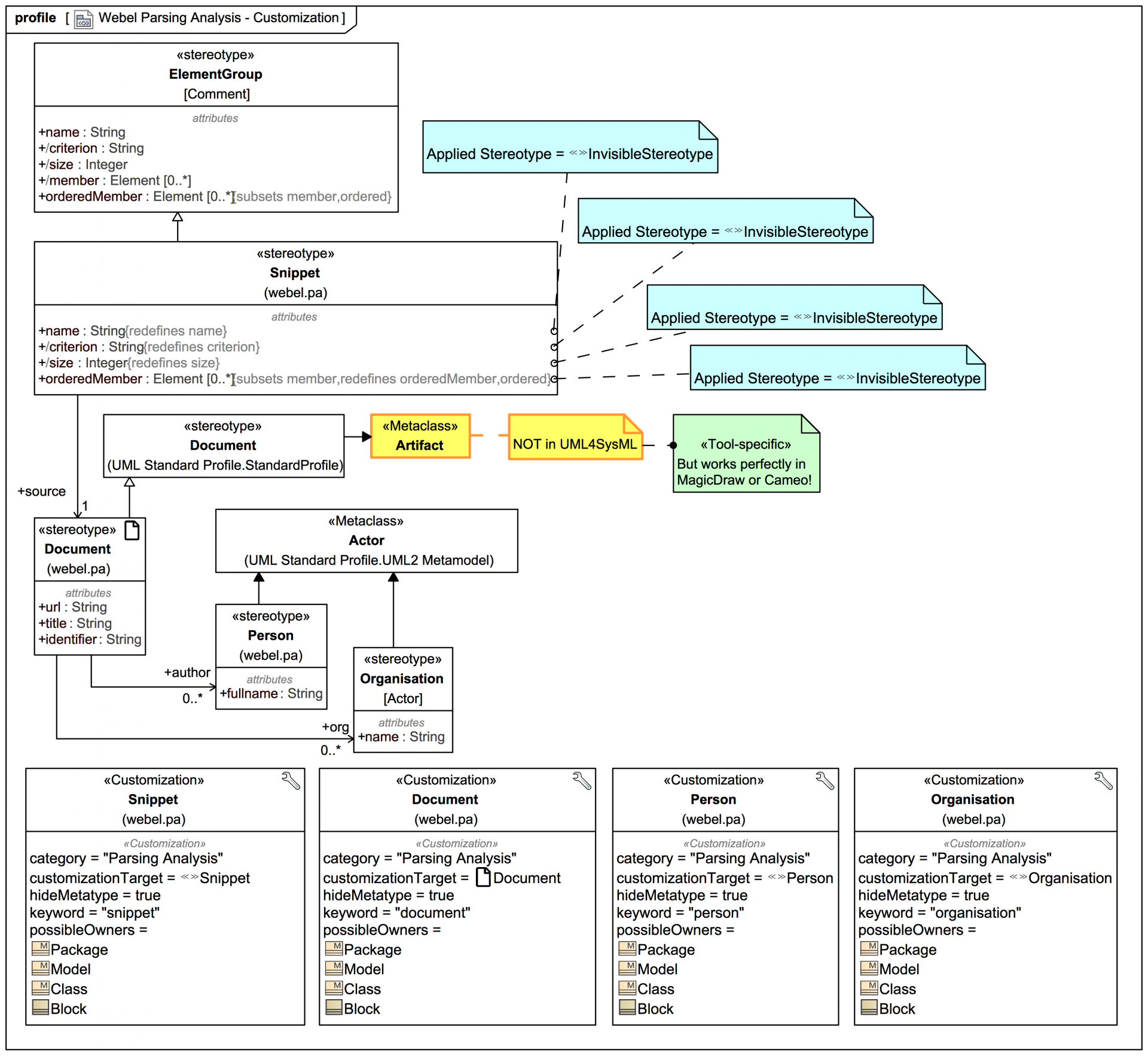
SysMLv1.x: Extending the ElementGroup for the Webel Parsing Analysis recipe (a quick look)
This content has been marked as discussing an ADVANCED topic!