- Home
- About
- SysML/MBSE Training
- SysML Q&A
- Services
- Model-Based Systems Engineering with SysML
- SysML/MBSE Training & e-Learning
- SysML/MBSE Educational Consultancy web sessions
- Model-Based Software Engineering
- Python and REST web service APIs and OpenAPI
- Docker application deployment for VPS and Traefik
- Data modelling: XML, JSON, databases
- Wolfram Mathematica: Data analysis & visualisation
- Spreadsheet data extraction and migration
- Physics simulations, technical animations, 3D modelling
- Technical Media: Video, Audio, Graphics
- Drupal CMS web sites & PHP
- Keywords
- Contact
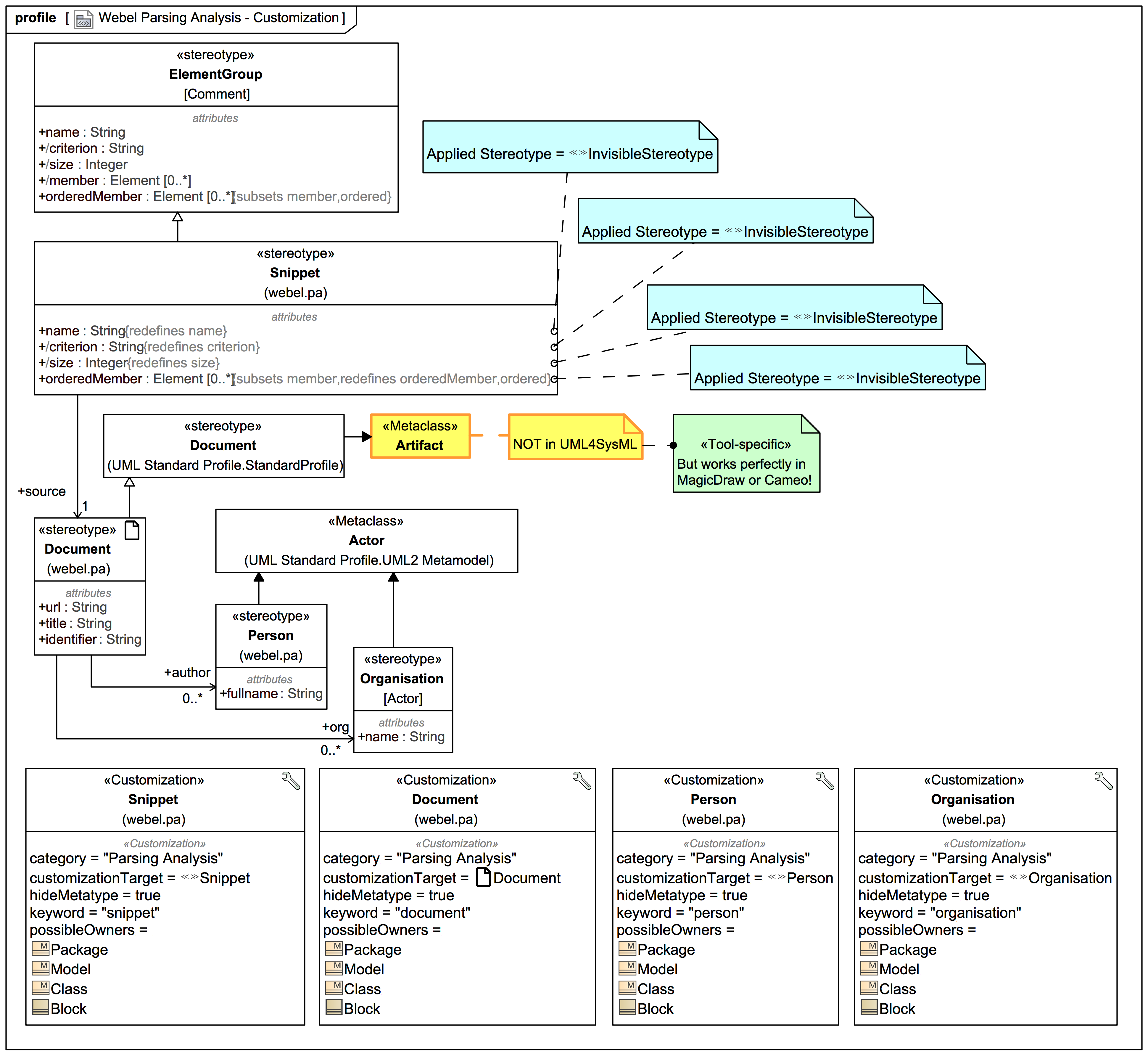
ElementGroup::name
SysMLv1.x: Customizing the ElementGroup extensions for the Webel Parsing Analysis recipe (simplified)
This content has been marked as discussing an ADVANCED topic!
SysMLv1.x: Extending the ElementGroup for the Webel Parsing Analysis recipe (a quick look)
This content has been marked as discussing an ADVANCED topic!