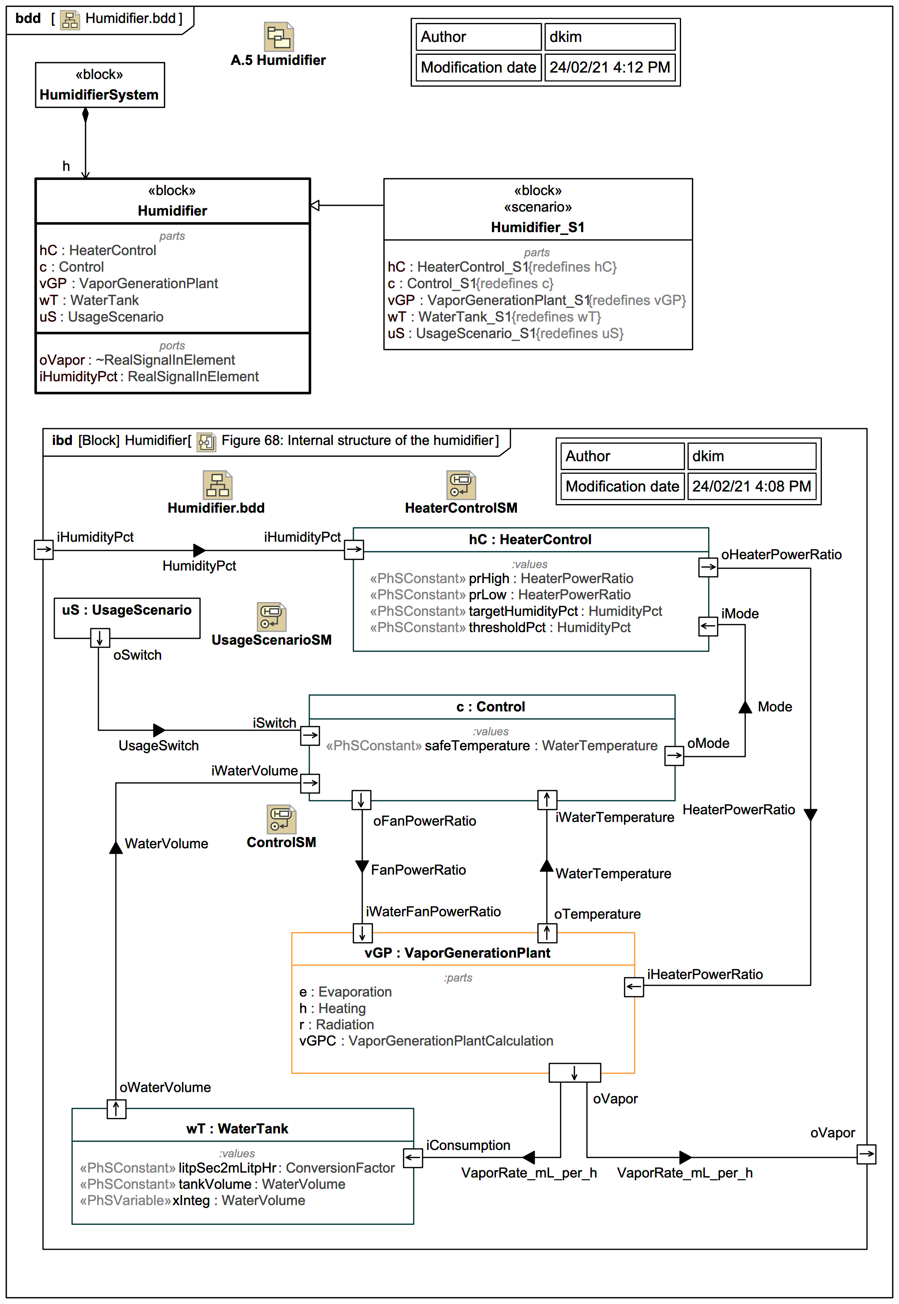
:parts compartment