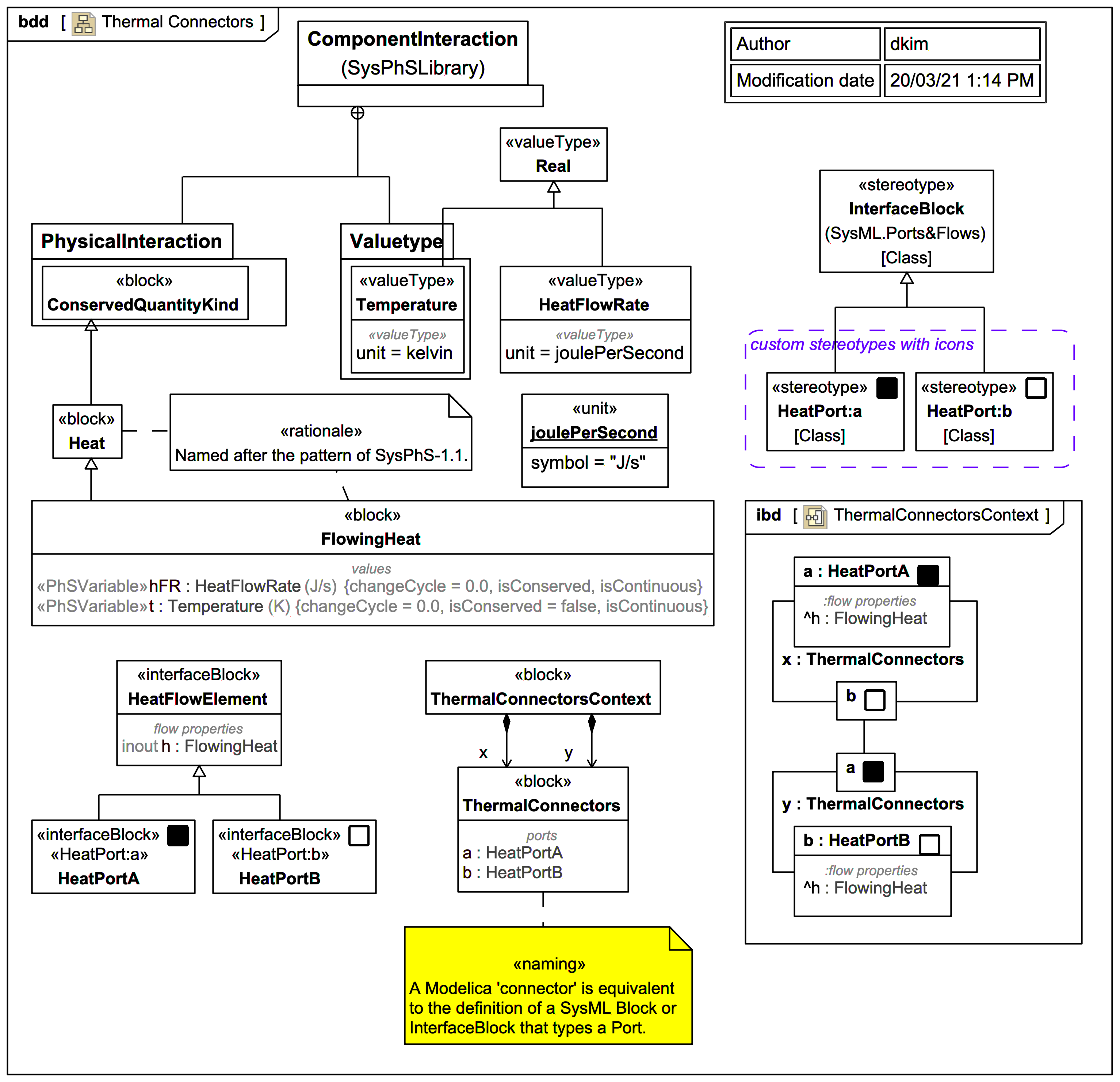
Integer