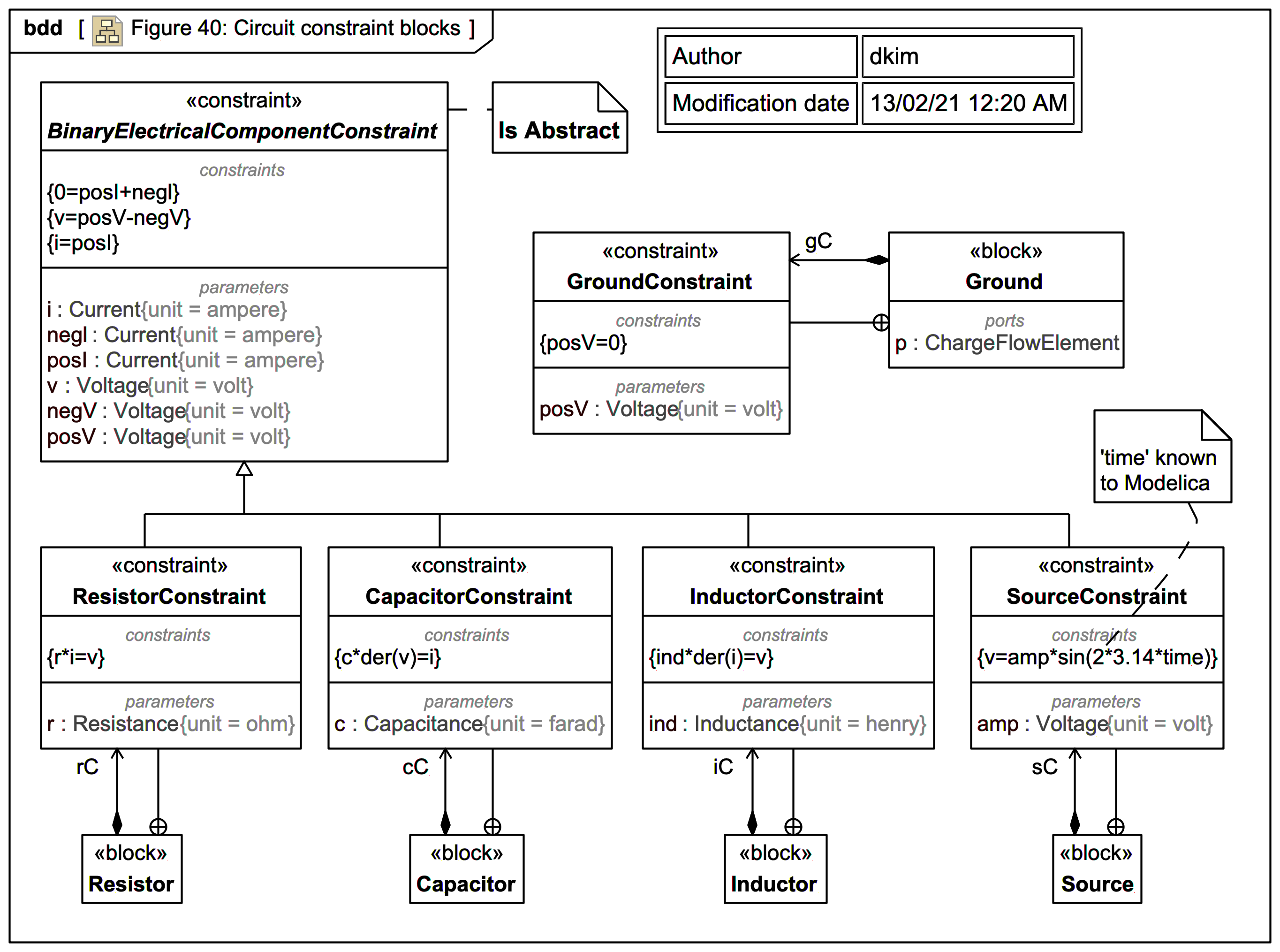
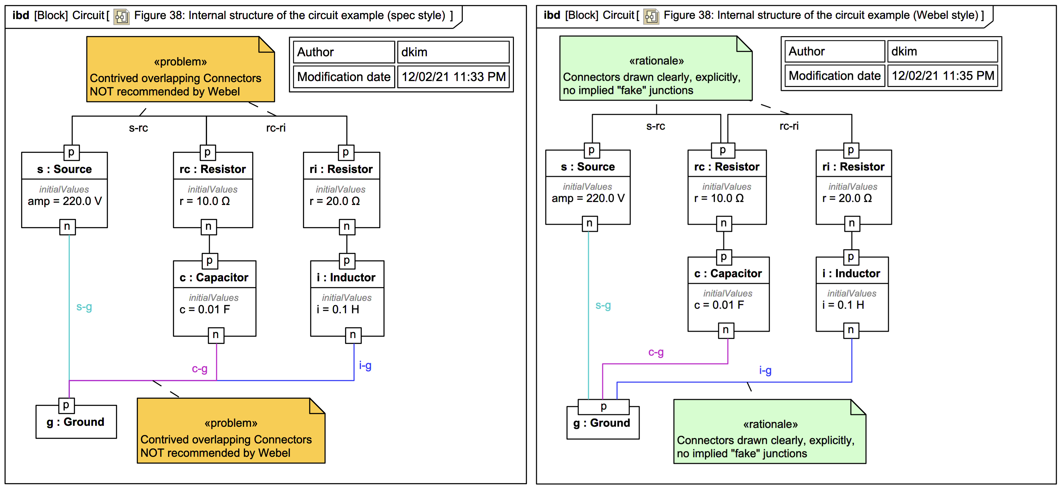
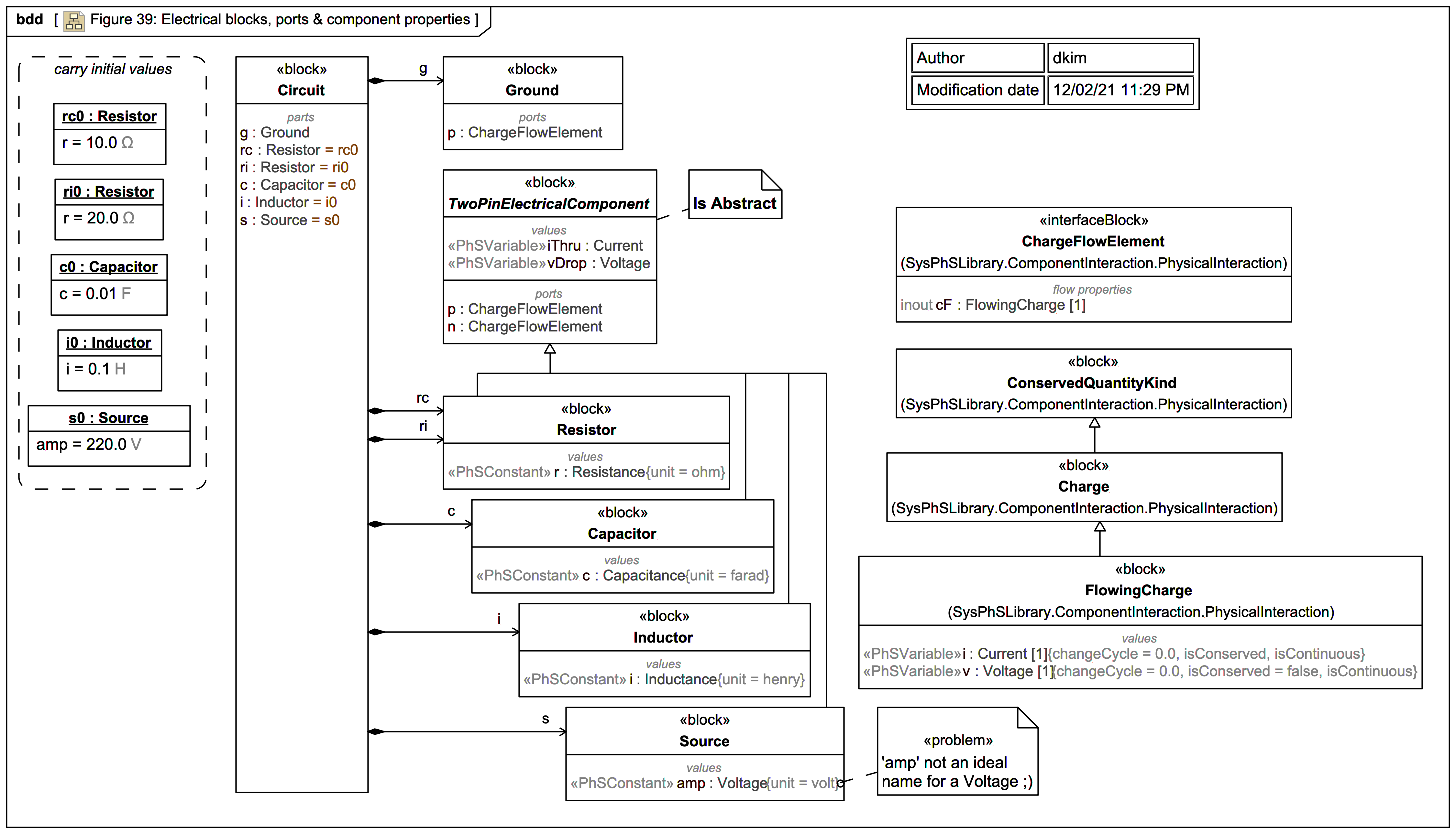
resistor