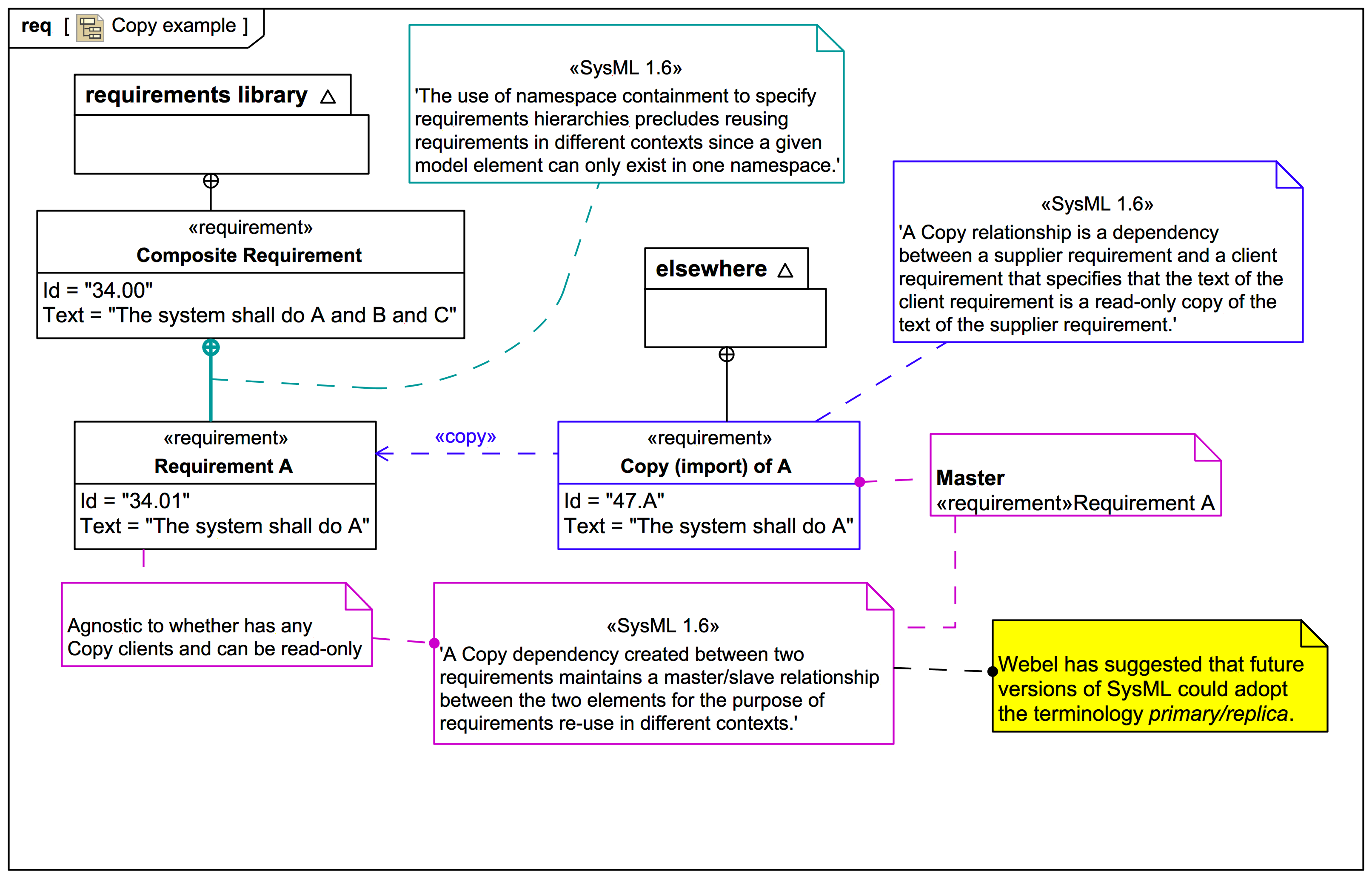
Copy