Figure D.39 - Flow Allocation to Power Subsystem (Power Functional Allocation)

Gallery
Tutorial
Click on the image to view it full size
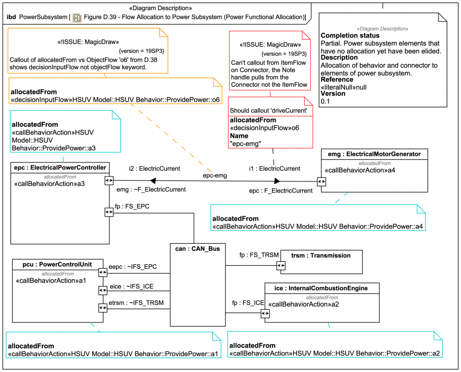
The elided Pin version of Figure D.38 (both the spec and Webel trail versions) show an allocation from an ObjectNode driveCurrent to the ItemFlow i1:ElectricCurrent. But the spec version of the allocation table Figure D.40 does not show this: It turns out that MagicDraw/Cameo can't handle the allocation callout from ItemFlow i1 in the diagram anyway: The explicit Pin version of Figure D.38 (the Webel trail version) show an allocation from an ObjectFlow o6 to the Connector epc-emg, consistent with the spec version of Figure D.38. But the tool does something strange with the callout for that allocation: It shows correctly in the allocation table shown next
Up next
Notes
Snippets (quotes/extracts)
Related slides (includes other tutorials)
Related slides (backlinks, includes other tutorials)
Visit also
Visit also (backlinks)