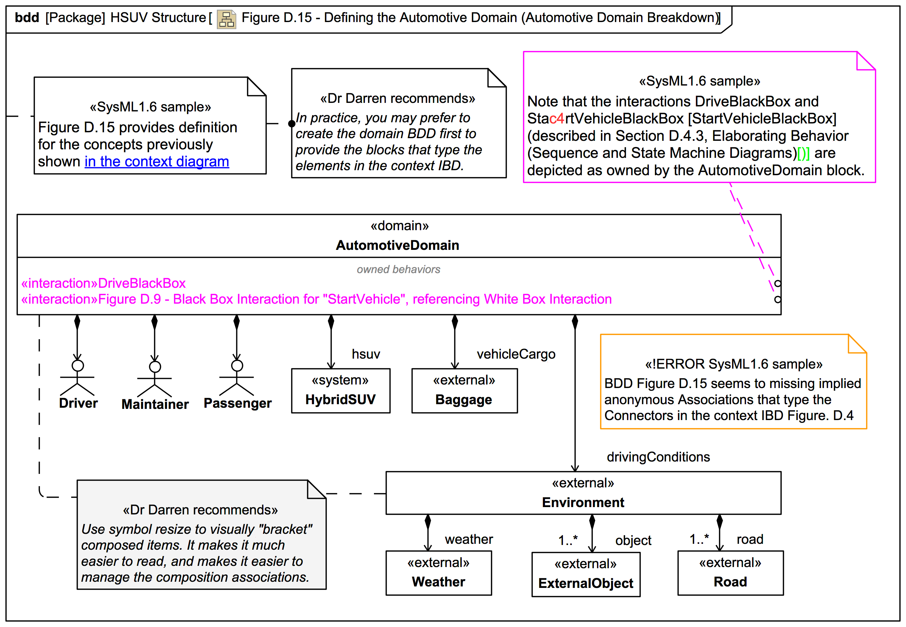
AggregationKind::composite