- Home
- About
- SysML/MBSE Training
- SysML Q&A
- Services
- Model-Based Systems Engineering with SysML
- SysML/MBSE Training & e-Learning
- SysML/MBSE Educational Consultancy web sessions
- Model-Based Software Engineering
- Python and REST web service APIs and OpenAPI
- Docker application deployment for VPS and Traefik
- Data modelling: XML, JSON, databases
- Wolfram Mathematica: Data analysis & visualisation
- Spreadsheet data extraction and migration
- Physics simulations, technical animations, 3D modelling
- Technical Media: Video, Audio, Graphics
- Drupal CMS web sites & PHP
- Keywords
- Contact
Trigger
SysMLv1: Cameo Simulation Toolkit: Cases for Transitions triggered by Signals sent direct to a remote target vs via Ports [with mini video]
This content has been marked as discussing an ADVANCED topic!
23: Mini StateMachine for DigitalTwin and DoAttach effect Activity
This content has been marked as discussing an ADVANCED topic!
22: Mini StateMachines for @Entity, PotentialPhysicalAsset, ActualPhysicalAsset
This content has been marked as discussing an ADVANCED topic!
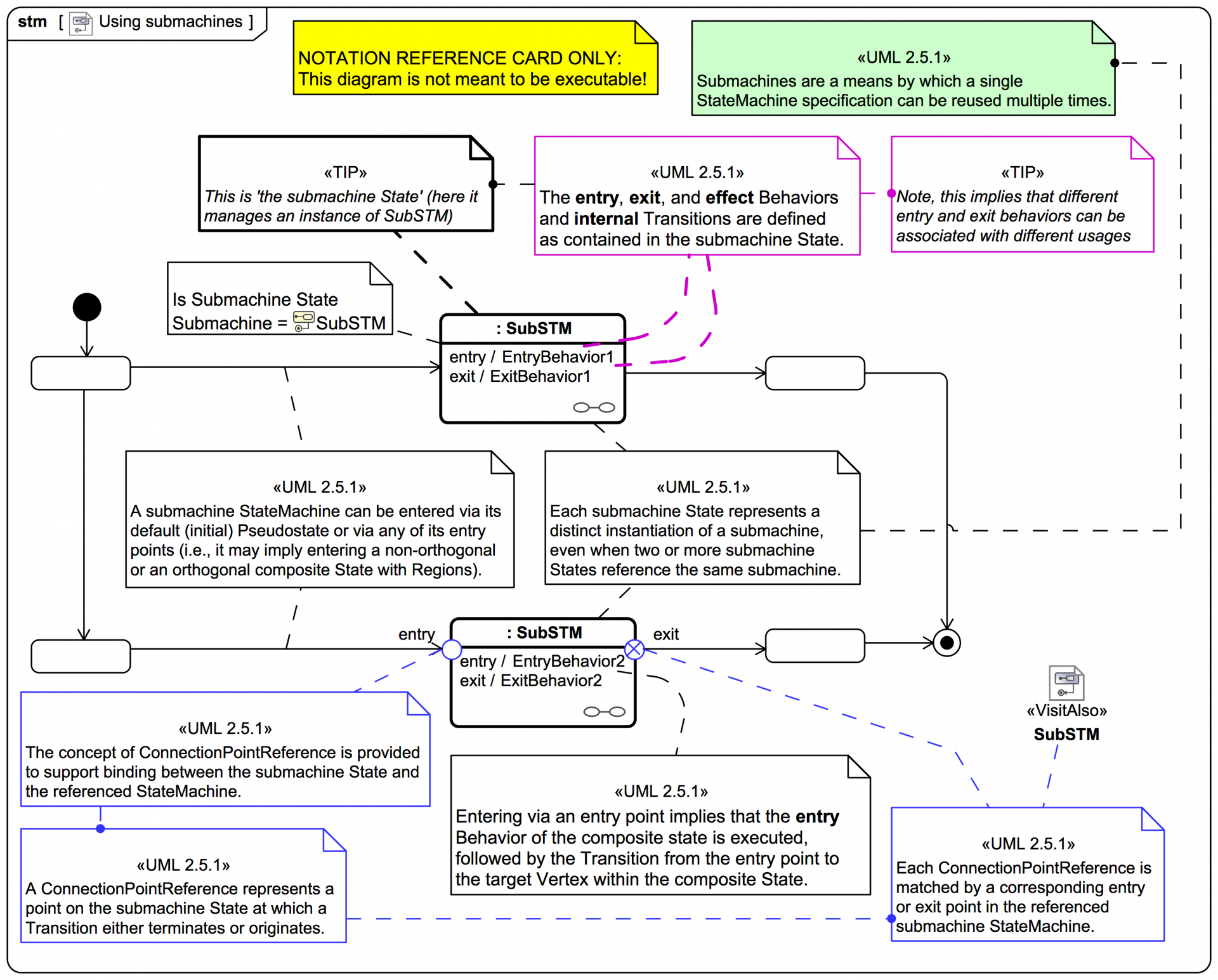
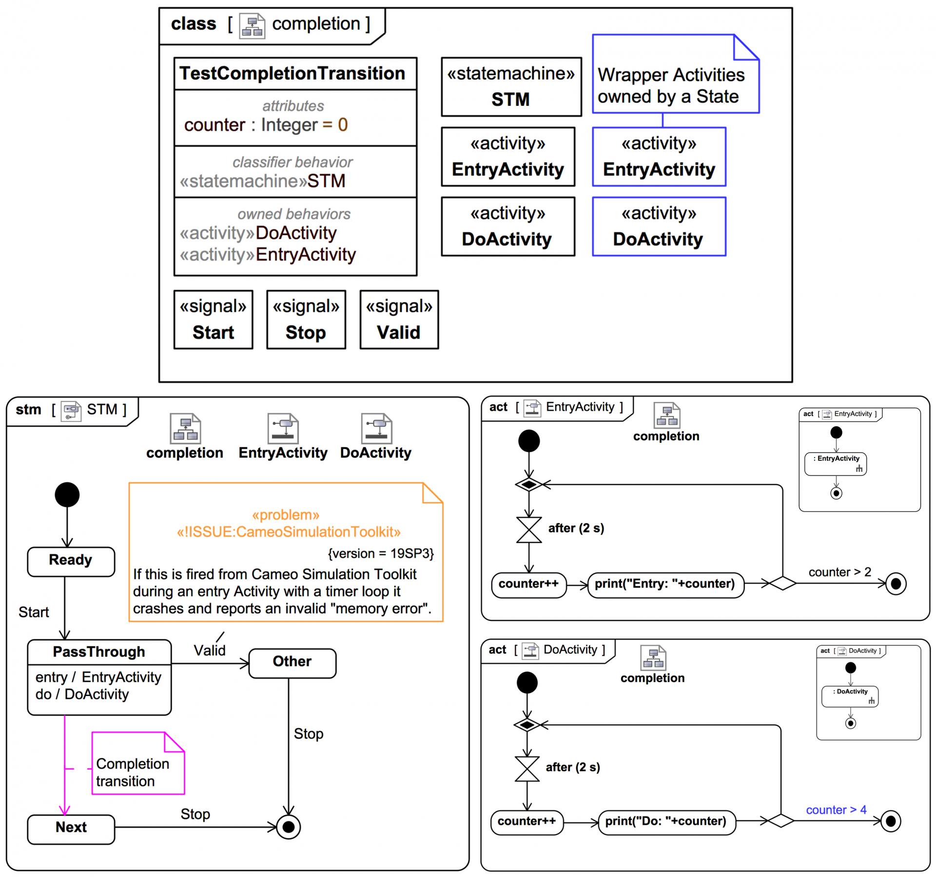
Screencast: UML/SysML StateMachines: How a completion transition works (and why you should avoid them)
Video style
Explains what a completion transition is and how to simulate and explore it in Cameo Simulation Toolkit for MagicDraw UML, MagicDraw SysML, or Cameo Systems Modeler.
Please note that this is NOT a recommendation to use completion transitions!
© Copyright 2020 Darren R C Kelly (Webel IT Australia). All rights reserved.
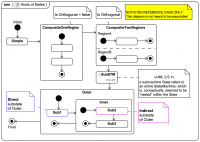
Transitions
This content has been marked as discussing an ADVANCED topic!
UML Event types for triggering Transitions
This content has been marked as discussing an ADVANCED topic!
Screencast: Mini tutorial: UML/SysML: Cameo Simulation Toolkit: StateMachine with doActivity and a Transition with a ChangeEvent trigger
Video style
A very simple demonstration of a StateMachine with a doActivity and a Transition that uses a trigger with a ChangeEvent for checking a value. Uses SysML but the same applies to UML.
Uses Magic Model Analyst® (Cameo Simulation Toolkit®) for MagicDraw SysML and Cameo System Modeler Enterprise Edition.
© Copyright 2020 Darren R C Kelly (Webel IT Australia). All rights reserved.