Using submachines

Gallery
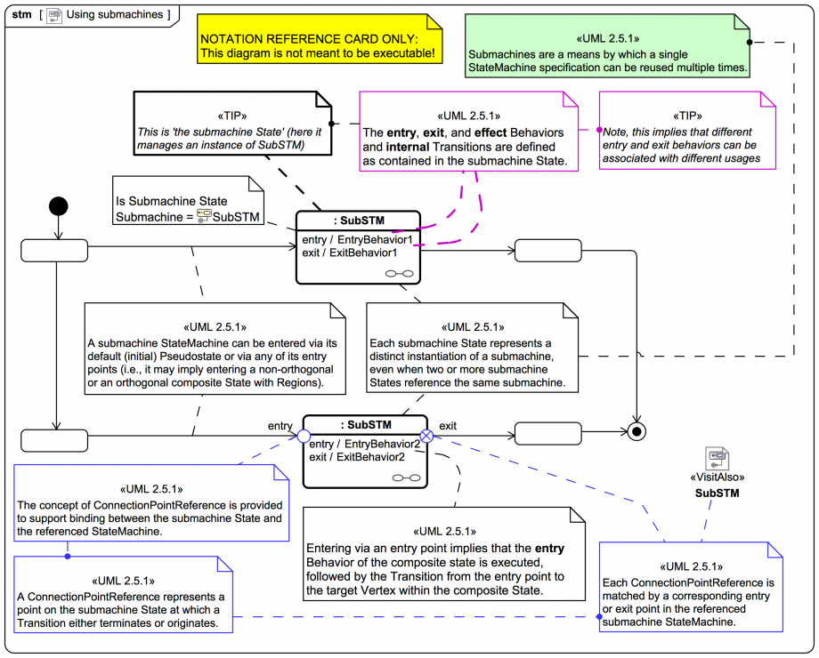
Tutorial
NOTATION REFERENCE ONLY: This diagram is not meant to be executable!
Click on the image to view it full size
The absence of explicit triggers or guards on Transition symbols in this diagram is for brevity only and does not imply completion Transitions with implicit triggers.
Up next
Notes
Snippets (quotes/extracts)
Related slides (includes other tutorials)
Related slides (backlinks, includes other tutorials)
Visit also
Visit also (backlinks)