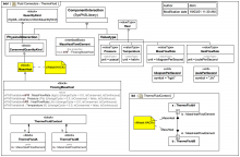
MultiDomainControl Gallery Tutorial TRAIL: SysML+SysPhS vs Modelica By Example in MagicDraw/Cameo SysML [tested with the Wolfram SystemsModeler for Modelica] Section 07. Components [MOST] Slide kind hybrid diagram SysML Block Definition Diagram (BDD) SysML Parametric Diagram
NewtonCoolingWithBlocks Gallery Tutorial TRAIL: SysML+SysPhS vs Modelica By Example in MagicDraw/Cameo SysML [tested with the Wolfram SystemsModeler for Modelica] Section 07. Components [MOST] Slide kind hybrid diagram SysML Block Definition Diagram (BDD) SysML Internal Block Diagram (IBD)
Block Diagram Components - S0 - DISO Gallery Tutorial TRAIL: SysML+SysPhS vs Modelica By Example in MagicDraw/Cameo SysML [tested with the Wolfram SystemsModeler for Modelica] Section 07. Components [MOST] Slide kind hybrid diagram SysML Block Definition Diagram (BDD) SysML Parametric Diagram
Block Diagram Components - SO - SISO Gallery Tutorial TRAIL: SysML+SysPhS vs Modelica By Example in MagicDraw/Cameo SysML [tested with the Wolfram SystemsModeler for Modelica] Section 07. Components [MOST] Slide kind hybrid diagram SysML Block Definition Diagram (BDD) SysML Parametric Diagram
UngroundedGearComparison - comparison Gallery Tutorial TRAIL: SysML+SysPhS vs Modelica By Example in MagicDraw/Cameo SysML [tested with the Wolfram SystemsModeler for Modelica] Section 07. Components [MOST] Slide kind hybrid diagram SysML Block Definition Diagram (BDD) SysML Internal Block Diagram (IBD) SysML Parametric Diagram
GroundedGear - comparison Gallery Tutorial TRAIL: SysML+SysPhS vs Modelica By Example in MagicDraw/Cameo SysML [tested with the Wolfram SystemsModeler for Modelica] Section 07. Components [MOST] Slide kind hybrid diagram SysML Block Definition Diagram (BDD) SysML Internal Block Diagram (IBD) SysML Parametric Diagram
SMD_WithBacklash Gallery Tutorial TRAIL: SysML+SysPhS vs Modelica By Example in MagicDraw/Cameo SysML [tested with the Wolfram SystemsModeler for Modelica] Section 07. Components [MOST] Slide kind hybrid diagram SysML Block Definition Diagram (BDD) SysML Internal Block Diagram (IBD) SysML Parametric Diagram
SMD Gallery Tutorial TRAIL: SysML+SysPhS vs Modelica By Example in MagicDraw/Cameo SysML [tested with the Wolfram SystemsModeler for Modelica] Section 07. Components [MOST] Slide kind hybrid diagram SysML Block Definition Diagram (BDD) SysML Internal Block Diagram (IBD)
Compliant - RotationalInertia - Spring - Damper - Ground Gallery Tutorial TRAIL: SysML+SysPhS vs Modelica By Example in MagicDraw/Cameo SysML [tested with the Wolfram SystemsModeler for Modelica] Section 07. Components [MOST] Slide kind SysML Block Definition Diagram (BDD)
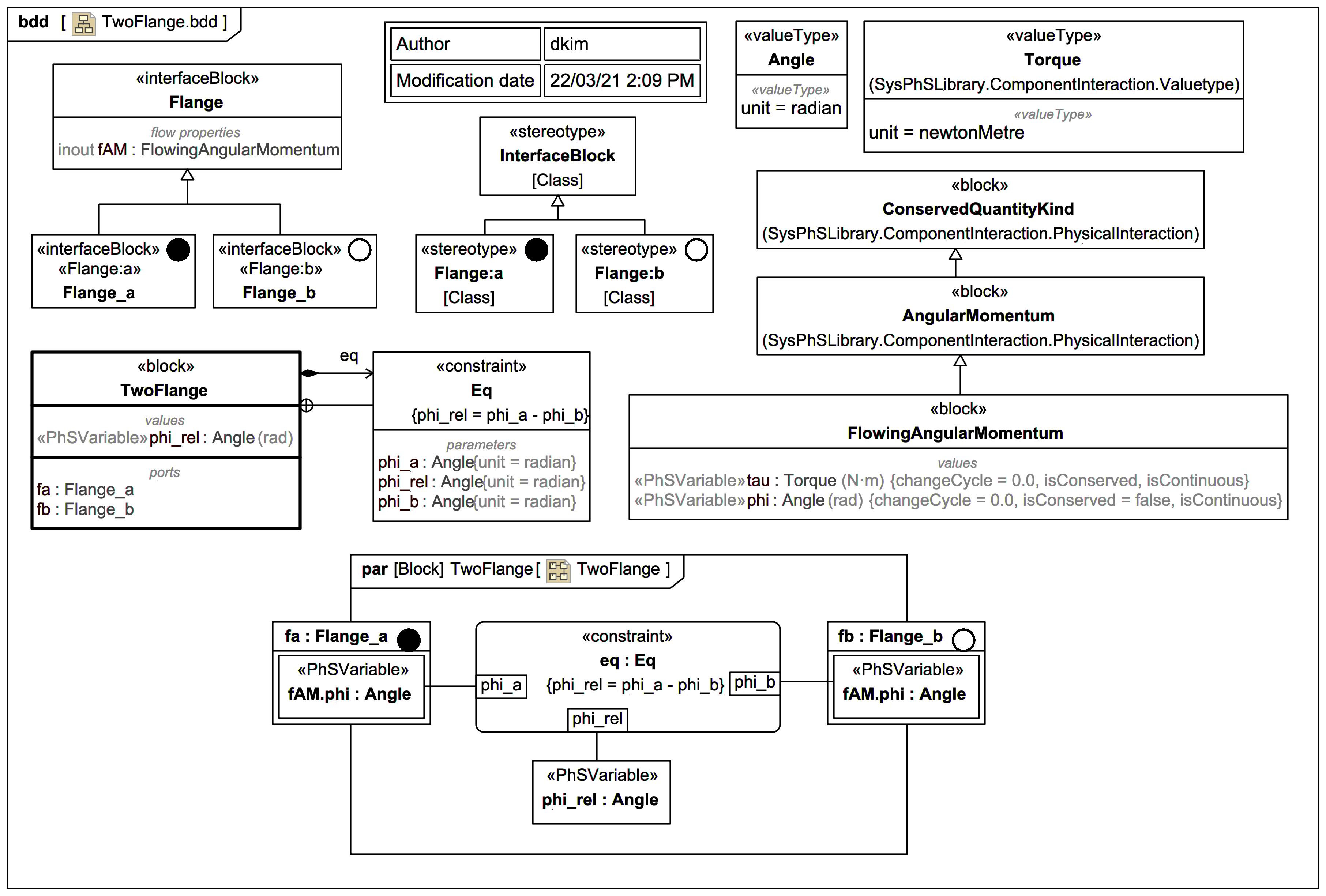
Basic Rotational Components - TwoFlange Gallery Tutorial TRAIL: SysML+SysPhS vs Modelica By Example in MagicDraw/Cameo SysML [tested with the Wolfram SystemsModeler for Modelica] Section 07. Components [MOST] Slide kind SysML Block Definition Diagram (BDD)
TwoPin - SwitchedRLC Gallery Tutorial TRAIL: SysML+SysPhS vs Modelica By Example in MagicDraw/Cameo SysML [tested with the Wolfram SystemsModeler for Modelica] Section 07. Components [MOST] Slide kind hybrid diagram SysML Block Definition Diagram (BDD)
Resistor - Capacitor - Inductor - StepVoltage - Ground Gallery Tutorial TRAIL: SysML+SysPhS vs Modelica By Example in MagicDraw/Cameo SysML [tested with the Wolfram SystemsModeler for Modelica] Section 07. Components [MOST] Slide kind hybrid diagram SysML Block Definition Diagram (BDD)
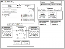
Electrical Components - TwoPin Gallery Tutorial TRAIL: SysML+SysPhS vs Modelica By Example in MagicDraw/Cameo SysML [tested with the Wolfram SystemsModeler for Modelica] Section 07. Components [MOST] Slide kind hybrid diagram SysML Block Definition Diagram (BDD) SysML Parametric Diagram
AmbientConvectionCapacitance (combined) Gallery Tutorial TRAIL: SysML+SysPhS vs Modelica By Example in MagicDraw/Cameo SysML [tested with the Wolfram SystemsModeler for Modelica] Section 07. Components [MOST] Slide kind hybrid diagram SysML Block Definition Diagram (BDD) SysML Internal Block Diagram (IBD)
Cooling Gallery Tutorial TRAIL: SysML+SysPhS vs Modelica By Example in MagicDraw/Cameo SysML [tested with the Wolfram SystemsModeler for Modelica] Section 07. Components [MOST] Slide kind hybrid diagram SysML Block Definition Diagram (BDD) SysML Internal Block Diagram (IBD)
AmbientCondition Gallery Tutorial TRAIL: SysML+SysPhS vs Modelica By Example in MagicDraw/Cameo SysML [tested with the Wolfram SystemsModeler for Modelica] Section 07. Components [MOST] Slide kind hybrid diagram SysML Block Definition Diagram (BDD) SysML Internal Block Diagram (IBD) SysML Parametric Diagram
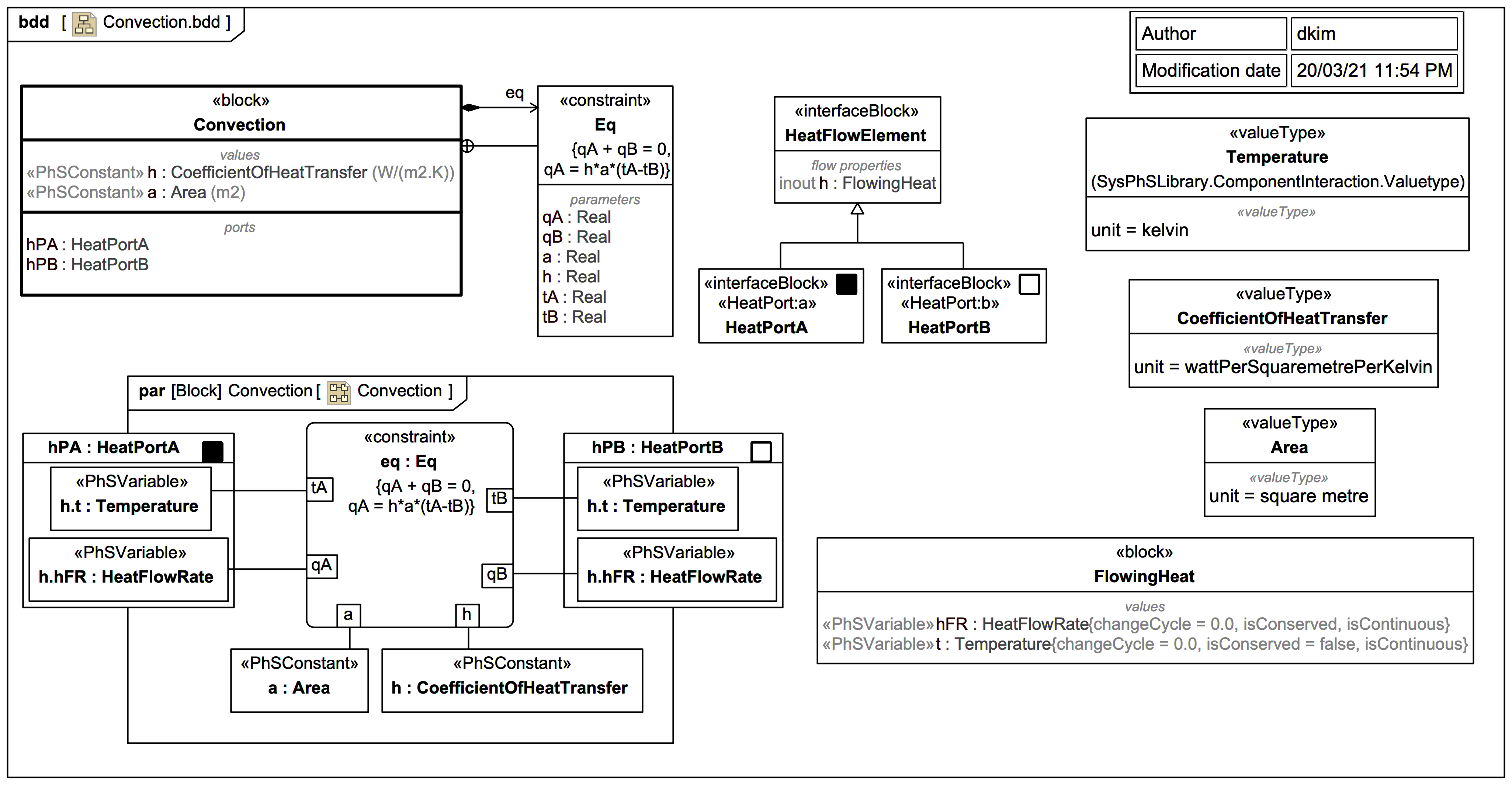
Convection Gallery Tutorial TRAIL: SysML+SysPhS vs Modelica By Example in MagicDraw/Cameo SysML [tested with the Wolfram SystemsModeler for Modelica] Section 07. Components [MOST] Slide kind hybrid diagram SysML Block Definition Diagram (BDD) SysML Internal Block Diagram (IBD) SysML Parametric Diagram
CoolingToAmbient Gallery Tutorial TRAIL: SysML+SysPhS vs Modelica By Example in MagicDraw/Cameo SysML [tested with the Wolfram SystemsModeler for Modelica] Section 07. Components [MOST] Slide kind hybrid diagram SysML Block Definition Diagram (BDD) SysML Internal Block Diagram (IBD) SysML Parametric Diagram
ThermalCapacitance - Adiabatic Gallery Tutorial TRAIL: SysML+SysPhS vs Modelica By Example in MagicDraw/Cameo SysML [tested with the Wolfram SystemsModeler for Modelica] Section 07. Components [MOST] Slide kind hybrid diagram SysML Block Definition Diagram (BDD) SysML Internal Block Diagram (IBD) SysML Parametric Diagram
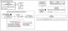
Thermal Connectors Gallery Tutorial TRAIL: SysML+SysPhS vs Modelica By Example in MagicDraw/Cameo SysML [tested with the Wolfram SystemsModeler for Modelica] Section 07. Components [MOST] Slide kind hybrid diagram SysML Block Definition Diagram (BDD) SysML Internal Block Diagram (IBD)
Graphical Connectors Gallery Tutorial TRAIL: SysML+SysPhS vs Modelica By Example in MagicDraw/Cameo SysML [tested with the Wolfram SystemsModeler for Modelica] Section 06. Connectors Slide kind hybrid diagram SysML Block Definition Diagram (BDD) SysML Internal Block Diagram (IBD)
Block Connectors Gallery Tutorial TRAIL: SysML+SysPhS vs Modelica By Example in MagicDraw/Cameo SysML [tested with the Wolfram SystemsModeler for Modelica] Section 06. Connectors Slide kind hybrid diagram SysML Block Definition Diagram (BDD) SysML Internal Block Diagram (IBD)
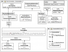
Fluid Connectors - ThermoFluid Gallery Tutorial TRAIL: SysML+SysPhS vs Modelica By Example in MagicDraw/Cameo SysML [tested with the Wolfram SystemsModeler for Modelica] Section 06. Connectors Slide kind hybrid diagram SysML Block Definition Diagram (BDD) SysML Internal Block Diagram (IBD)
Fluid Connectors - Compressible Gallery Tutorial TRAIL: SysML+SysPhS vs Modelica By Example in MagicDraw/Cameo SysML [tested with the Wolfram SystemsModeler for Modelica] Section 06. Connectors Slide kind hybrid diagram SysML Block Definition Diagram (BDD) SysML Internal Block Diagram (IBD)
Fluid Connectors - Incompressible Gallery Tutorial TRAIL: SysML+SysPhS vs Modelica By Example in MagicDraw/Cameo SysML [tested with the Wolfram SystemsModeler for Modelica] Section 06. Connectors Slide kind hybrid diagram SysML Block Definition Diagram (BDD) SysML Internal Block Diagram (IBD)
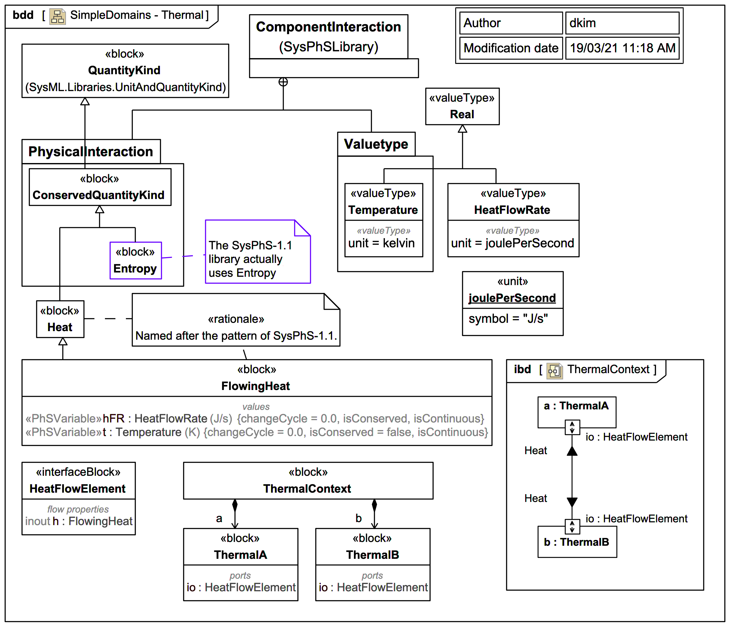
SimpleDomains - Thermal Gallery Tutorial TRAIL: SysML+SysPhS vs Modelica By Example in MagicDraw/Cameo SysML [tested with the Wolfram SystemsModeler for Modelica] Section 06. Connectors Slide kind hybrid diagram SysML Block Definition Diagram (BDD) SysML Internal Block Diagram (IBD)
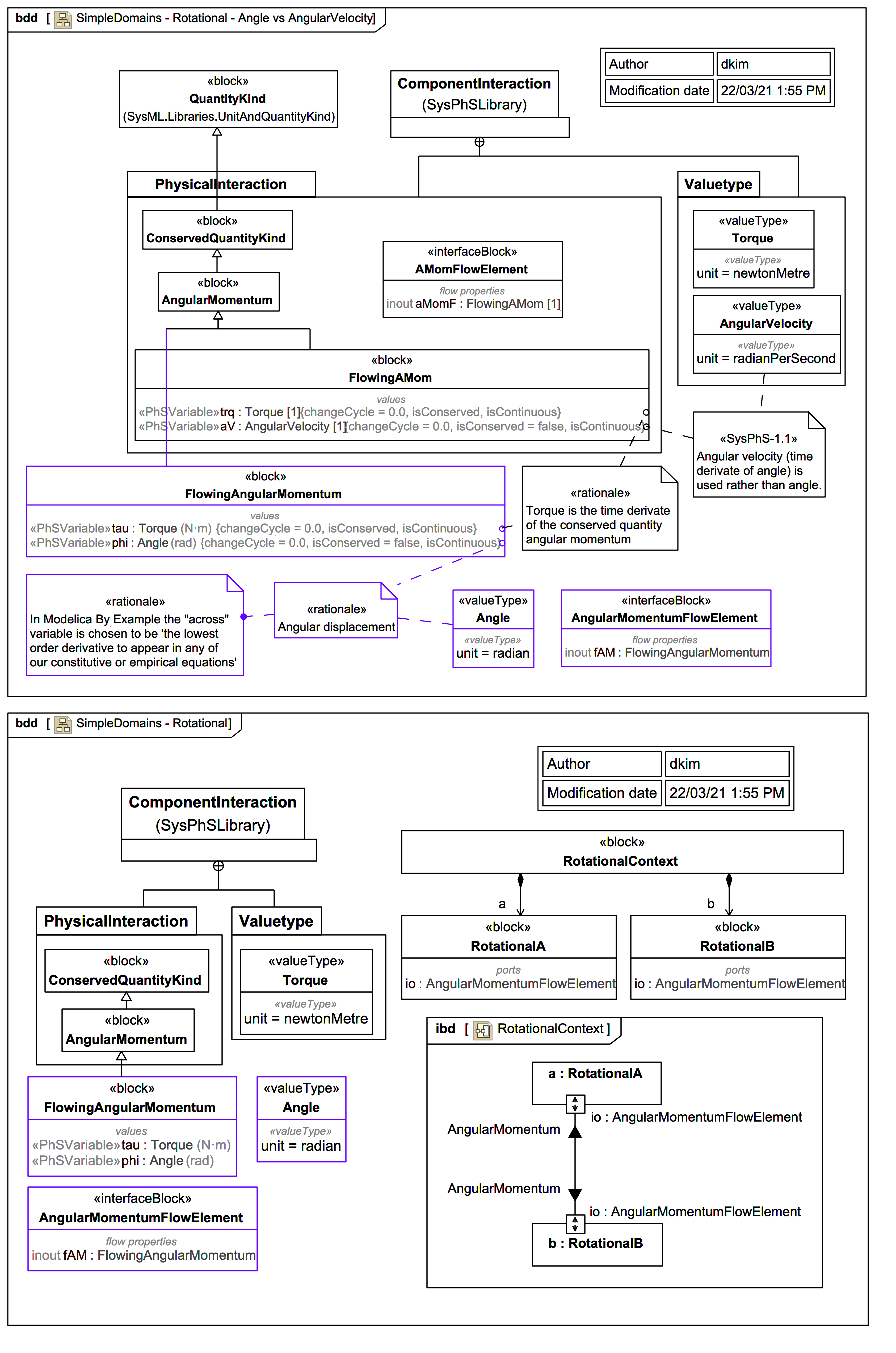
SimpleDomains - Rotational Gallery Tutorial TRAIL: SysML+SysPhS vs Modelica By Example in MagicDraw/Cameo SysML [tested with the Wolfram SystemsModeler for Modelica] Section 06. Connectors Slide kind hybrid diagram SysML Block Definition Diagram (BDD) SysML Internal Block Diagram (IBD)
SimpleDomains - Translational Gallery Tutorial TRAIL: SysML+SysPhS vs Modelica By Example in MagicDraw/Cameo SysML [tested with the Wolfram SystemsModeler for Modelica] Section 06. Connectors Slide kind hybrid diagram SysML Block Definition Diagram (BDD) SysML Internal Block Diagram (IBD)
SimpleDomains - Electrical Gallery Tutorial TRAIL: SysML+SysPhS vs Modelica By Example in MagicDraw/Cameo SysML [tested with the Wolfram SystemsModeler for Modelica] Section 06. Connectors Slide kind hybrid diagram SysML Block Definition Diagram (BDD) SysML Internal Block Diagram (IBD)
Speed Measurement - SampleAndHold Gallery Tutorial TRAIL: SysML+SysPhS vs Modelica By Example in MagicDraw/Cameo SysML [tested with the Wolfram SystemsModeler for Modelica] Section 02. Discrete Behavior Slide kind hybrid diagram plot SysML Block Definition Diagram (BDD) SysML Parametric Diagram
Cooling Revisited - NewtonCoolingDynamic Gallery Tutorial TRAIL: SysML+SysPhS vs Modelica By Example in MagicDraw/Cameo SysML [tested with the Wolfram SystemsModeler for Modelica] Section 02. Discrete Behavior Slide kind hybrid diagram plot SysML Block Definition Diagram (BDD) SysML Parametric Diagram
Lotka-Volterra Systems - QuiescentModelWithModifications Gallery Tutorial TRAIL: SysML+SysPhS vs Modelica By Example in MagicDraw/Cameo SysML [tested with the Wolfram SystemsModeler for Modelica] Section 01. Basic Equations Slide kind hybrid diagram plot SysML Block Definition Diagram (BDD) SysML Parametric Diagram
A Mechanical Example - SecondOrderSystem Gallery Tutorial TRAIL: SysML+SysPhS vs Modelica By Example in MagicDraw/Cameo SysML [tested with the Wolfram SystemsModeler for Modelica] Section 01. Basic Equations Slide kind hybrid diagram plot SysML Block Definition Diagram (BDD) SysML Parametric Diagram
An Electrical Example - RLC1 Gallery Tutorial TRAIL: SysML+SysPhS vs Modelica By Example in MagicDraw/Cameo SysML [tested with the Wolfram SystemsModeler for Modelica] Section 01. Basic Equations Slide kind hybrid diagram plot SysML Block Definition Diagram (BDD) SysML Parametric Diagram
SysPhSLibrary and ISO-80000 ModelLibrary: Some ValueType names and Unit symbols are not Modelica-friendly
MagicDraw SysML/Cameo: For export of more complex physical interaction and flow cases to Modelica or Simulink/Simscape/Stateflow load the SysPhS ModelLibrary using SysPhSLibrary.mdzip as a shared project.
MagicDraw SysML/Cameo: You do not always need to load the entire SysPhS ModelLibrary for simpler black box exports to Modelica or Simulink/Simscape/Stateflow (sometimes the sysphs_profile within the MD Customization for SysML is enough)