REFERENCE CARD: Webel Parsing Analysis for SysML1.x: Snippet Customizations Gallery Tutorial TRAIL: Theory and best practices for the Webel Parsing Analysis recipe for SysMLv1.6+ Section Slide kind UML Profile Diagram
Unofficial Mega2560 pinout diagram (and official photo) Gallery Tutorial TRAIL: A SysMLv1.6+ model of the Arduino Mega2560Rev3 microcontroller board Section 1: A Webel recipe for modelling microcontrollers in SysML Slide kind SysML Package Diagram
Focus BDD for the LMV358LIST dual opamp Gallery Tutorial TRAIL: A SysMLv1.6+ model of the Arduino Mega2560Rev3 microcontroller board Section 1: A Webel recipe for modelling microcontrollers in SysML Slide kind hybrid diagram SysML Block Definition Diagram (BDD) SysML Internal Block Diagram (IBD)
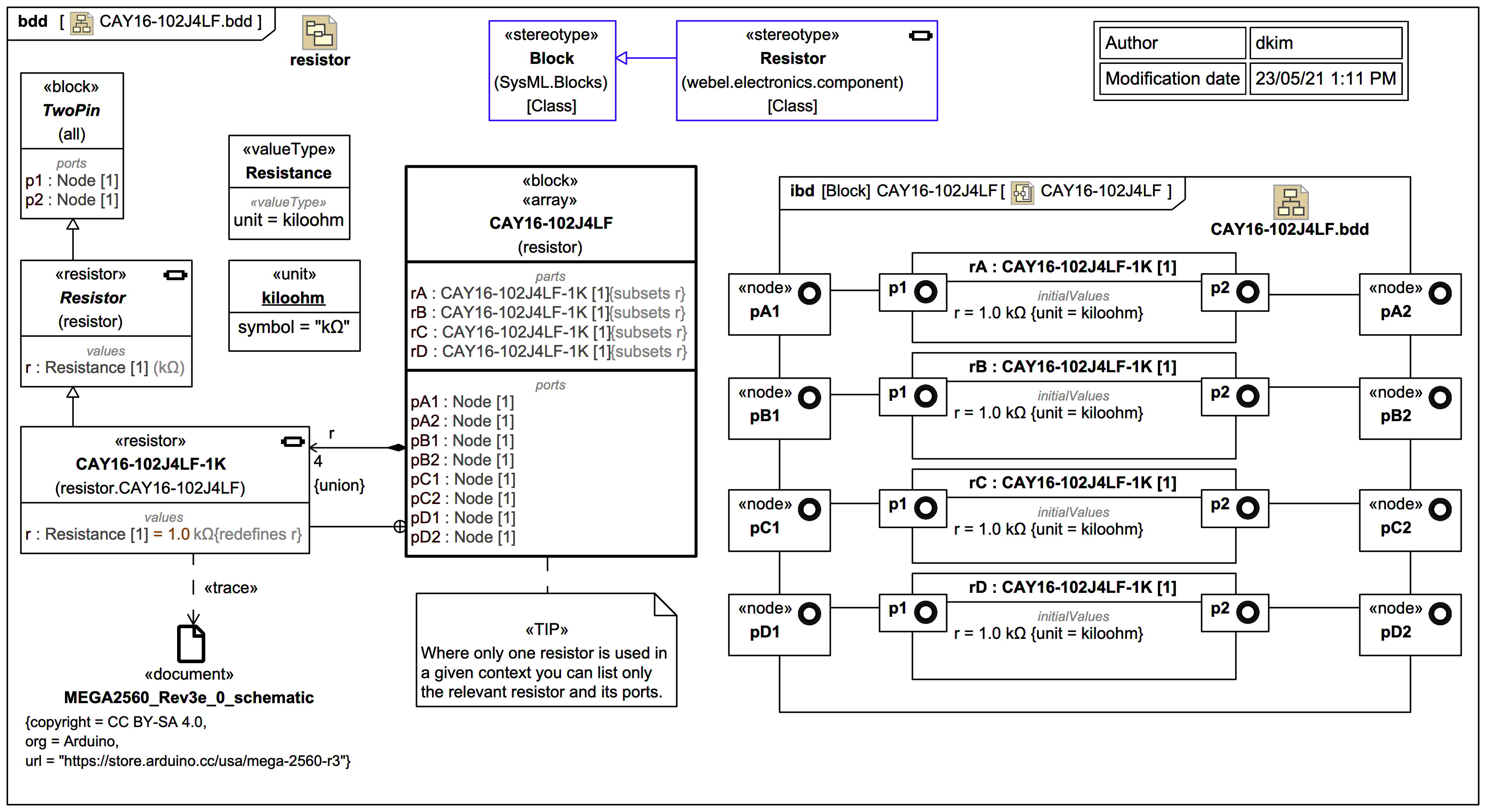
Focus BDD for the CAY16-102J4LF resistor array Gallery Tutorial TRAIL: A SysMLv1.6+ model of the Arduino Mega2560Rev3 microcontroller board Section 1: A Webel recipe for modelling microcontrollers in SysML Slide kind hybrid diagram SysML Block Definition Diagram (BDD) SysML Internal Block Diagram (IBD)
Focus BDD with embedded IBD and electrical schematic: for Group_AREF with a single capacitor Gallery Tutorial TRAIL: A SysMLv1.6+ model of the Arduino Mega2560Rev3 microcontroller board Section 1: A Webel recipe for modelling microcontrollers in SysML Slide kind electrical circuit diagram electrical schematic hybrid diagram SysML Block Definition Diagram (BDD) SysML Internal Block Diagram (IBD)
Package overview diagram for a basic two pin Capacitor Gallery Tutorial TRAIL: A SysMLv1.6+ model of the Arduino Mega2560Rev3 microcontroller board Section 1: A Webel recipe for modelling microcontrollers in SysML Slide kind SysML Package Diagram
IBD: Header3 on an Arduino Mega2560R3 - connections Gallery Tutorial TRAIL: A SysMLv1.6+ model of the Arduino Mega2560Rev3 microcontroller board Section 1: A Webel recipe for modelling microcontrollers in SysML Slide kind SysML Internal Block Diagram (IBD)
IBD: Header2 on an Arduino Mega2560R3 - connections Gallery Tutorial TRAIL: A SysMLv1.6+ model of the Arduino Mega2560Rev3 microcontroller board Section 1: A Webel recipe for modelling microcontrollers in SysML Slide kind SysML Internal Block Diagram (IBD)
IBD: Header1 on an Arduino Mega2560R3 - connections Gallery Tutorial TRAIL: A SysMLv1.6+ model of the Arduino Mega2560Rev3 microcontroller board Section 1: A Webel recipe for modelling microcontrollers in SysML Slide kind SysML Internal Block Diagram (IBD)
IBD: ATmega16U2 with pin Ports in context of Arduino Mega2560R3 Gallery Tutorial TRAIL: A SysMLv1.6+ model of the Arduino Mega2560Rev3 microcontroller board Section 1: A Webel recipe for modelling microcontrollers in SysML Slide kind SysML Internal Block Diagram (IBD)
IBD: ATmega2560 with pin Ports in context of Arduino Mega2560R3 Gallery Tutorial TRAIL: A SysMLv1.6+ model of the Arduino Mega2560Rev3 microcontroller board Section 1: A Webel recipe for modelling microcontrollers in SysML Slide kind SysML Internal Block Diagram (IBD)
IBD: Arduino Mega2560R3 - headers with pins and logical ports Gallery Tutorial TRAIL: A SysMLv1.6+ model of the Arduino Mega2560Rev3 microcontroller board Section 1: A Webel recipe for modelling microcontrollers in SysML Slide kind SysML Internal Block Diagram (IBD)
BDD: Header2 on an Arduino Mega2560R3 Gallery Tutorial TRAIL: A SysMLv1.6+ model of the Arduino Mega2560Rev3 microcontroller board Section 1: A Webel recipe for modelling microcontrollers in SysML Slide kind SysML Block Definition Diagram (BDD)
BDD: Header3 on an Arduino Mega2560R3 Gallery Tutorial TRAIL: A SysMLv1.6+ model of the Arduino Mega2560Rev3 microcontroller board Section 1: A Webel recipe for modelling microcontrollers in SysML Slide kind SysML Block Definition Diagram (BDD)
BDD: Header1 on an Arduino Mega2560R3 Gallery Tutorial TRAIL: A SysMLv1.6+ model of the Arduino Mega2560Rev3 microcontroller board Section 1: A Webel recipe for modelling microcontrollers in SysML Slide kind SysML Block Definition Diagram (BDD)
Pin types for headers on an Arduino Mega2560R3 Gallery Tutorial TRAIL: A SysMLv1.6+ model of the Arduino Mega2560Rev3 microcontroller board Section 1: A Webel recipe for modelling microcontrollers in SysML Slide kind SysML Package Diagram
Female 0.1" pin header strips - redefinition "ladder" view Gallery Tutorial TRAIL: A SysMLv1.6+ model of the Arduino Mega2560Rev3 microcontroller board Section 1: A Webel recipe for modelling microcontrollers in SysML Slide kind SysML Package Diagram
Package overview diagram for Mega2560R3 Gallery Tutorial TRAIL: A SysMLv1.6+ model of the Arduino Mega2560Rev3 microcontroller board Section 1: A Webel recipe for modelling microcontrollers in SysML Slide kind SysML Package Diagram
Pin header strips for Arduino Mega2560R3 - compartments view Gallery Tutorial TRAIL: A SysMLv1.6+ model of the Arduino Mega2560Rev3 microcontroller board Section 1: A Webel recipe for modelling microcontrollers in SysML Slide kind hybrid diagram SysML Package Diagram
A «pin» Pin is a node with a physical contract and a location on a board. Gallery Tutorial TRAIL: A SysMLv1.6+ model of the Arduino Mega2560Rev3 microcontroller board Section 1: A Webel recipe for modelling microcontrollers in SysML Slide kind SysML Package Diagram
A «net» Net indicates a connected zone of essentially equal voltage Gallery Tutorial TRAIL: A SysMLv1.6+ model of the Arduino Mega2560Rev3 microcontroller board Section 1: A Webel recipe for modelling microcontrollers in SysML Slide kind SysML Package Diagram
A «node» Node as an electrical connection "point" within a single «net» Net Gallery Tutorial TRAIL: A SysMLv1.6+ model of the Arduino Mega2560Rev3 microcontroller board Section 1: A Webel recipe for modelling microcontrollers in SysML Slide kind SysML Package Diagram
REFERENCE CARD: Webel Parsing Analysis for SysML1.x: Auxiliary stereotypes Gallery Tutorial TRAIL: Theory and best practices for the Webel Parsing Analysis recipe for SysMLv1.6+ Section Slide kind UML Profile Diagram
For some kinds of Classifiers, optionally in the right hand corner an icon denoting the kind of Classifier can be displayed. Source Unified Modeling Language 2.5.1
MultiDomainControl Gallery Tutorial TRAIL: SysML+SysPhS vs Modelica By Example in MagicDraw/Cameo SysML [tested with the Wolfram SystemsModeler for Modelica] Section 07. Components [MOST] Slide kind hybrid diagram SysML Block Definition Diagram (BDD) SysML Parametric Diagram
NewtonCoolingWithBlocks Gallery Tutorial TRAIL: SysML+SysPhS vs Modelica By Example in MagicDraw/Cameo SysML [tested with the Wolfram SystemsModeler for Modelica] Section 07. Components [MOST] Slide kind hybrid diagram SysML Block Definition Diagram (BDD) SysML Internal Block Diagram (IBD)
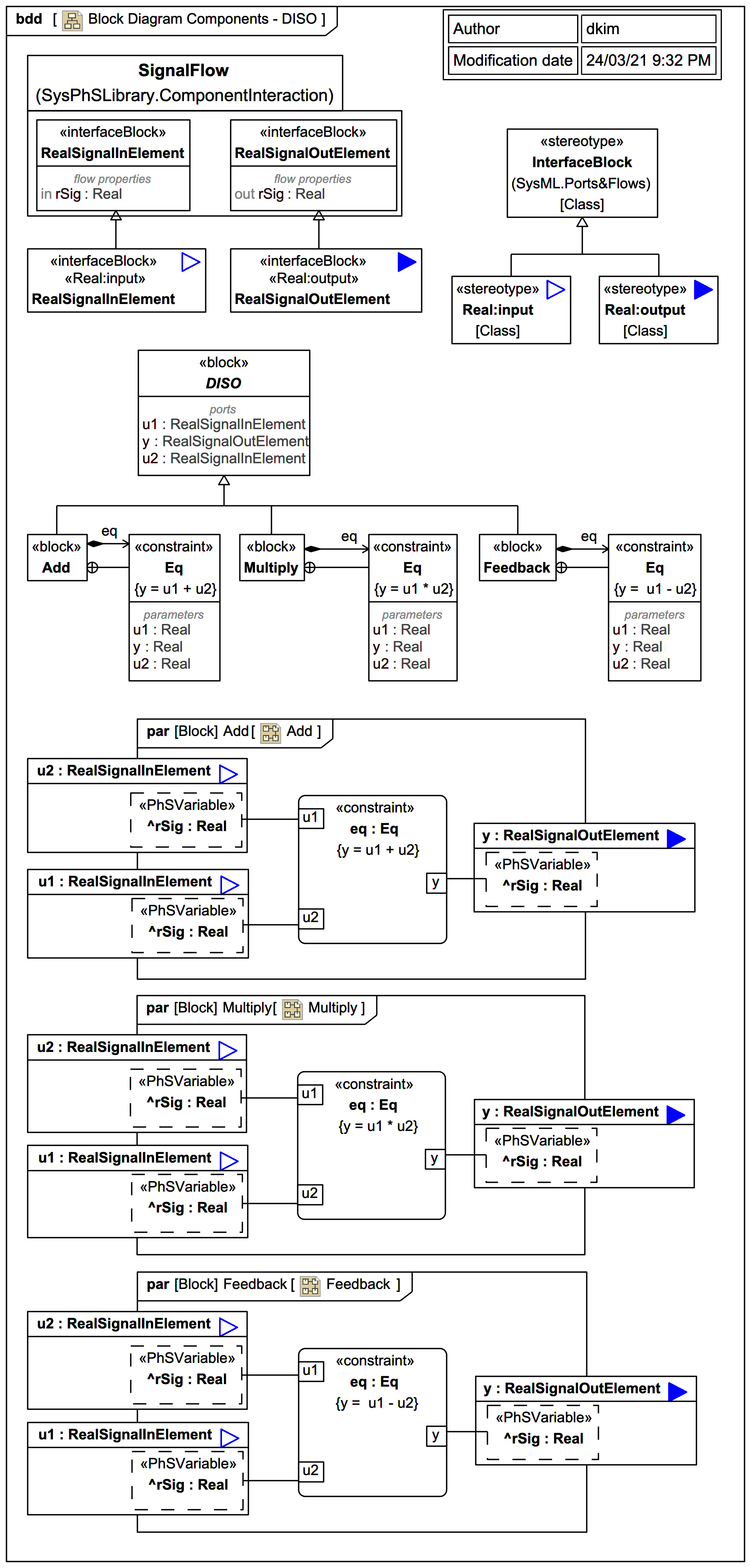
Block Diagram Components - S0 - DISO Gallery Tutorial TRAIL: SysML+SysPhS vs Modelica By Example in MagicDraw/Cameo SysML [tested with the Wolfram SystemsModeler for Modelica] Section 07. Components [MOST] Slide kind hybrid diagram SysML Block Definition Diagram (BDD) SysML Parametric Diagram
Block Diagram Components - SO - SISO Gallery Tutorial TRAIL: SysML+SysPhS vs Modelica By Example in MagicDraw/Cameo SysML [tested with the Wolfram SystemsModeler for Modelica] Section 07. Components [MOST] Slide kind hybrid diagram SysML Block Definition Diagram (BDD) SysML Parametric Diagram
MagicDraw/Cameo: You can control how or whether applied Sterotypes are displayed on most Element symbols using the 'Show Stereotypes' display option (and in some cases this affects how the entire symbol is displayed).
MagicDraw/Cameo has many tool-specific Stereotype icons, most of which can be hidden in most diagrams using Stereotype and icon display options.
Each model element depicted may include a graphical icon to help convey its intended meaning. Source OMG Systems Modeling Language (SysML) 1.6