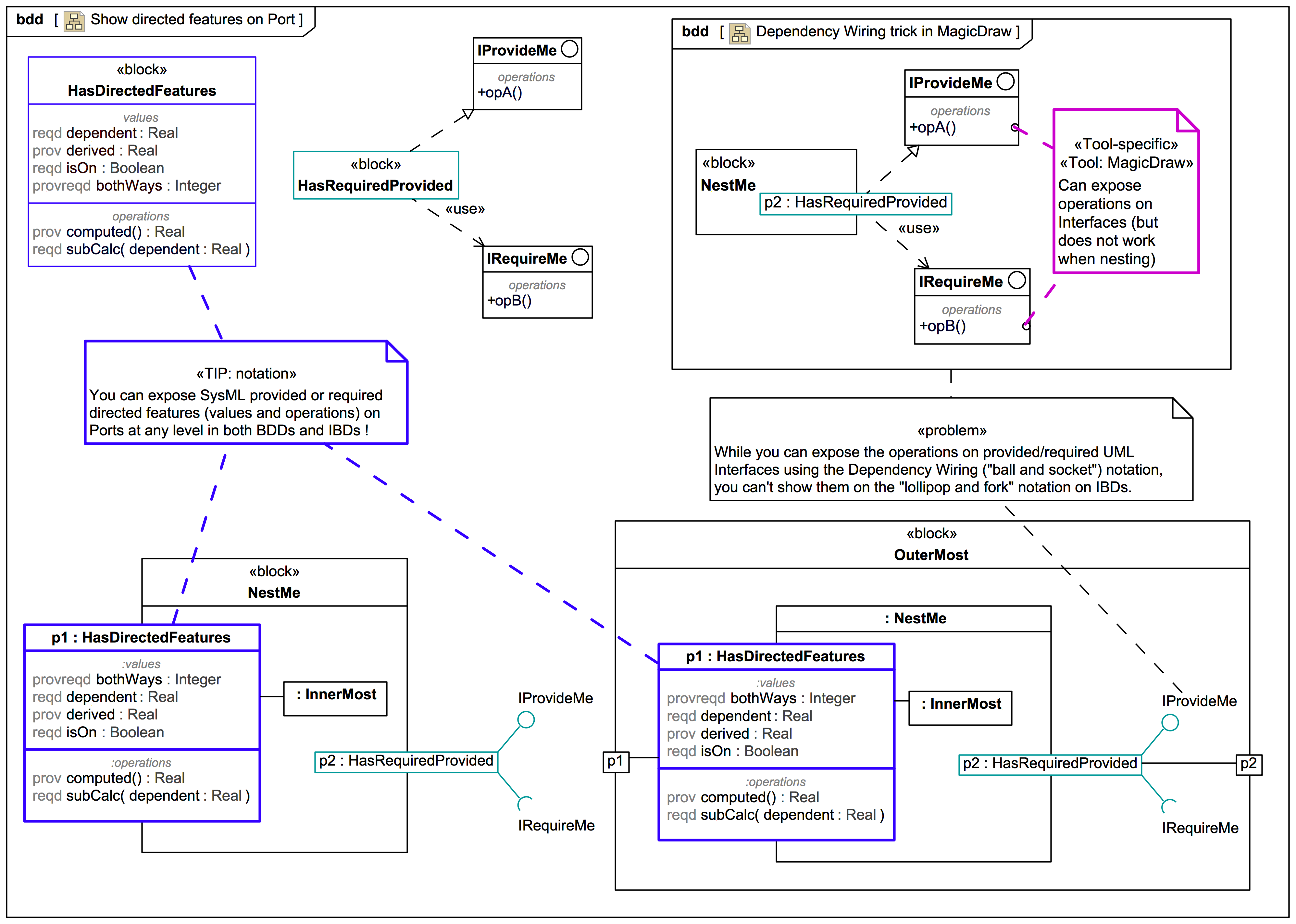
DirectedFeature