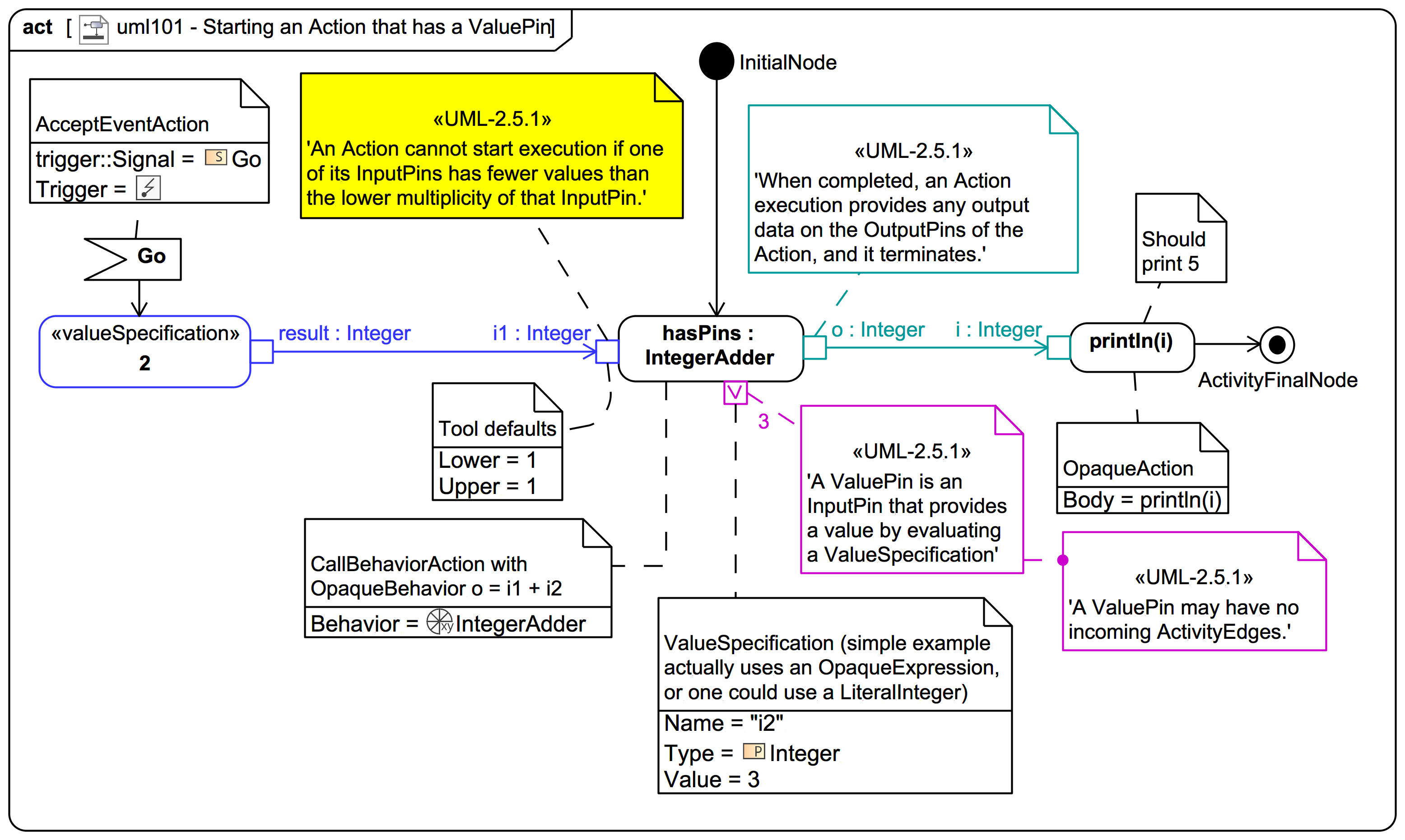
ValuePin