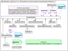
AggregationKind