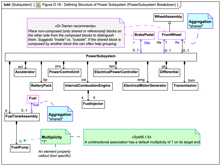
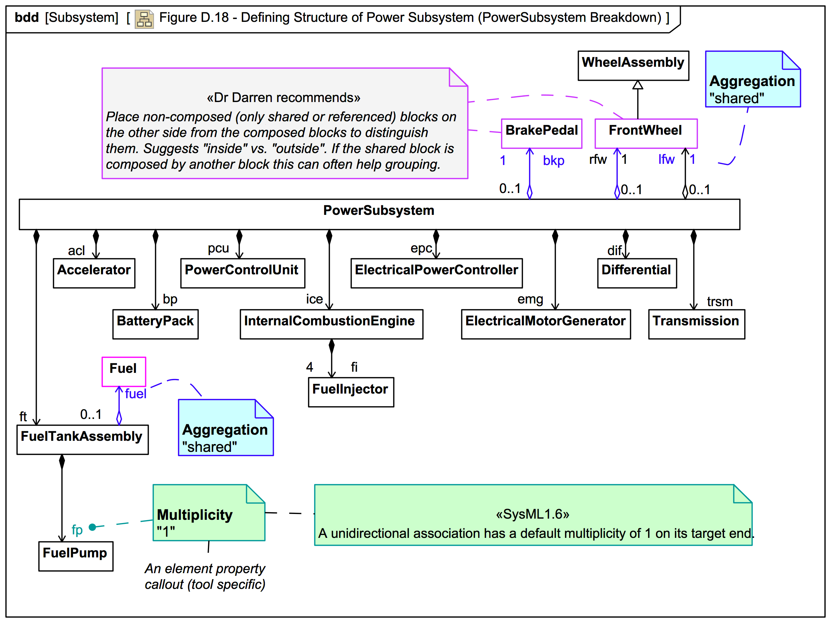
Figure D.18 - Defining Structure of Power Subsystem (PowerSubsystem Breakdown)

Gallery
Tutorial
Click on the image to view it full size
Up next
Notes
Snippets (quotes/extracts)
Related slides (includes other tutorials)
Related slides (backlinks, includes other tutorials)
Visit also
Visit also (backlinks)