- Home
- About
- SysML/MBSE Training
- SysML Q&A
- Services
- Model-Based Systems Engineering with SysML
- SysML/MBSE Training & e-Learning
- SysML/MBSE Educational Consultancy web sessions
- Model-Based Software Engineering
- Python and REST web service APIs and OpenAPI
- Docker application deployment for VPS and Traefik
- Data modelling: XML, JSON, databases
- Wolfram Mathematica: Data analysis & visualisation
- Spreadsheet data extraction and migration
- Physics simulations, technical animations, 3D modelling
- Technical Media: Video, Audio, Graphics
- Drupal CMS web sites & PHP
- Keywords
- Contact
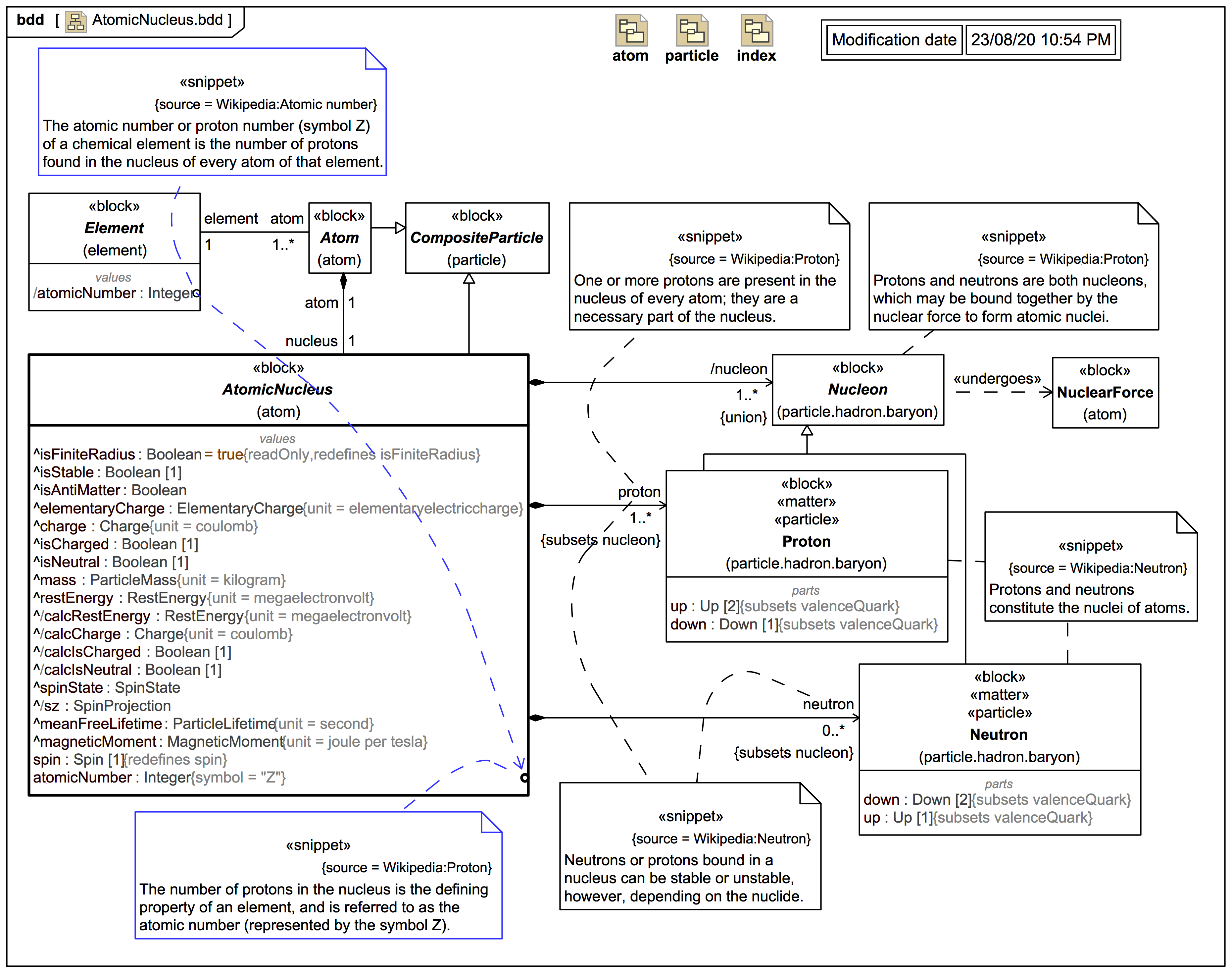
proton
An abstract Q(u)ark for M(u)ster M(u)ark
This content has been marked as discussing an ADVANCED topic!
Some more baryons (and even more baryons)
This content has been marked as discussing an ADVANCED topic!
[ARCHIVAL] Gallery: HERA particle collider electron beam analysis
Images in this gallery
Click on any image to view it larger in a viewer, click again to move through each image in the gallery. Click on the title link of an image to view the full image page.
ARCHIVAL