- Home
- About
- SysML/MBSE Training
- SysML Q&A
- Services
- Model-Based Systems Engineering with SysML
- SysML/MBSE Training & e-Learning
- SysML/MBSE Educational Consultancy web sessions
- Model-Based Software Engineering
- Python and REST web service APIs and OpenAPI
- Docker application deployment for VPS and Traefik
- Data modelling: XML, JSON, databases
- Wolfram Mathematica: Data analysis & visualisation
- Spreadsheet data extraction and migration
- Physics simulations, technical animations, 3D modelling
- Technical Media: Video, Audio, Graphics
- Drupal CMS web sites & PHP
- Keywords
- Contact
radio telescope
[ARCHIVAL] Gallery: A UML Parsing Analysis of an analysis of image formation in the MOST radiotelescope (from 2005)
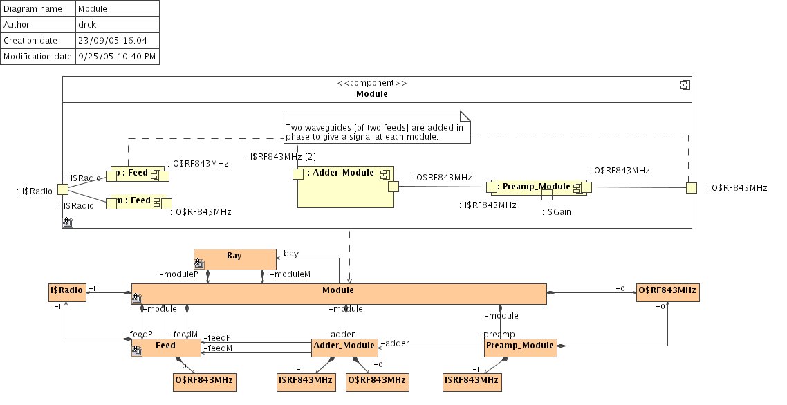
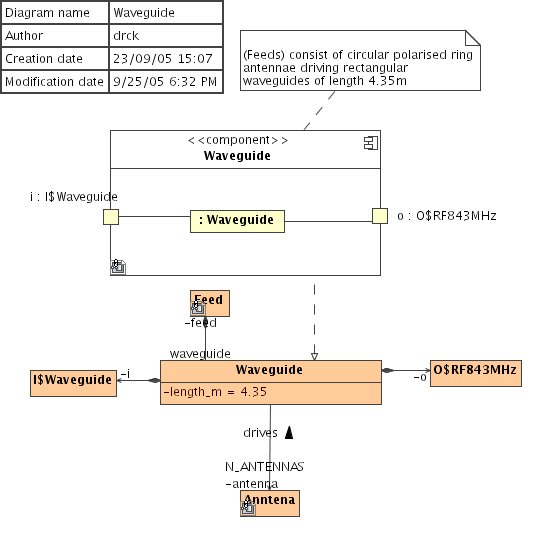
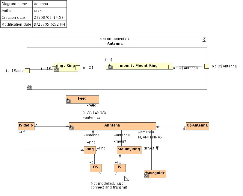
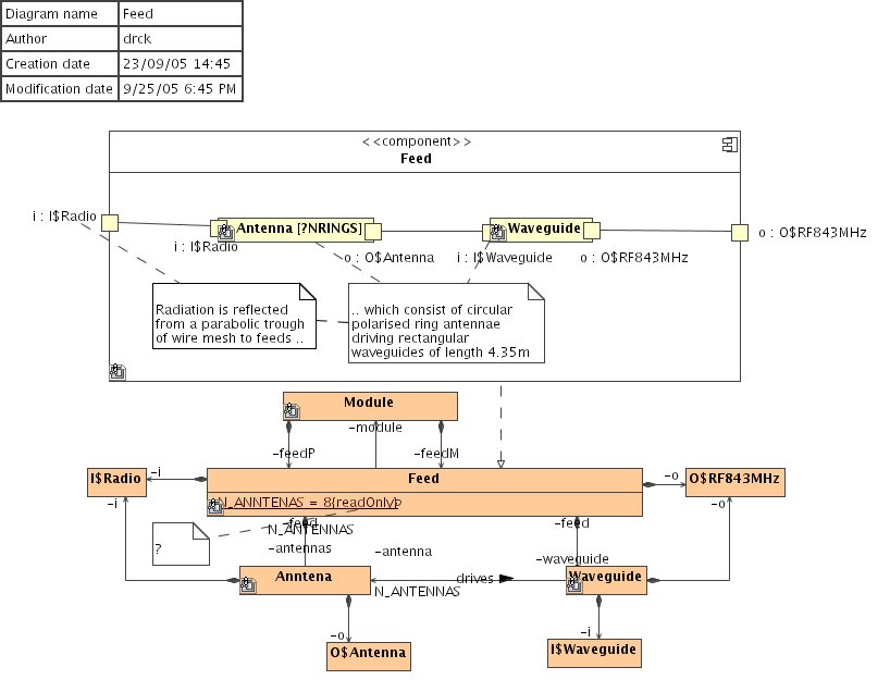
This page shows (for purposes of historical reference only) an OBSOLETE early attempt at re-appropriating Unified Modeling Language (UML®) for elicitation of model elements using graphical Parsing Analysis.
Images in this gallery
Click on any image to view it larger in a viewer, click again to move through each image in the gallery. Click on the title link of an image to view the full image page.
[ARCHIVAL] Gallery: the MOST radiotelescope in Java and UML
Some images and videos from a research project by Webel IT and Dr Darren Kelly involving the Molonglo Observatory Synthesis Telescope (MOST).
Images in this gallery
Click on any image to view it larger in a viewer, click again to move through each image in the gallery. Click on the title link of an image to view the full image page.
[ARCHIVAL] Gallery: MOST rotational aperture radiosynthesis figures (1988)
Some key diagrams about the Molonglo Observatory Synthesis Telescope (MOST) extracted from Dr Darren Kelly's honours thesis from 1988 'An analysis of image formation by MOST (Molonglo Observatory Synthesis radioTelescope)' completed at the Department of Astrophysics, School of Physics, University of Sydney.
Images in this gallery
Click on any image to view it larger in a viewer, click again to move through each image in the gallery. Click on the title link of an image to view the full image page.
ARCHIVAL
[ARCHIVAL] Gallery: Scans of Darren Kelly's MOST thesis report from 1988
The PostScript version is lost in time; these scans of the printed honours thesis report for 'An analysis of image formation by MOST (Molonglo Observatory Synthesis radioTelescope)' record the fundamental operations principle of rotational aperture radiosynthesis in the Molonglo Observatory Synthesis Telescope (MOST), as taught to me by staff at the Department of Astrophysics, School of Physics, University of Sydney in 1988.
Images in this gallery
Click on any image to view it larger in a viewer, click again to move through each image in the gallery. Click on the title link of an image to view the full image page.
[ARCHIVAL] The Molonglo Observatory Synthesis Telescope (MOST) zone
On Dr Darren's involvement with the MOST radiotelescope
In 1988 I was an honours physics student at the Department of Astrophysics, School of Physics, University of Sydney.