ARCHIVAL (2005): This content is now considered historical only!

MOST: UML: Feed

Keywords
Image kind
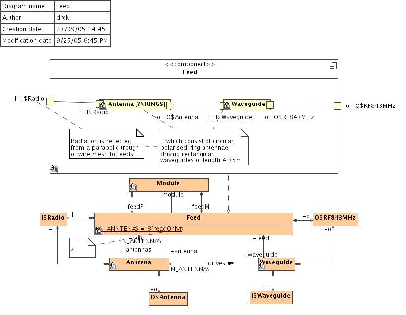
This page shows (for purposes of historical reference only) an OBSOLETE early attempt at re-appropriating Unified Modeling Language (UML®) for elicitation of model elements using graphical Parsing Analysis. Please see now instead for systems engineering the  Webel Parsing Analysis recipe for SysML!
Click on the image to view it full size
Gallery
Visit also
Visit also (backlinks)
Flags