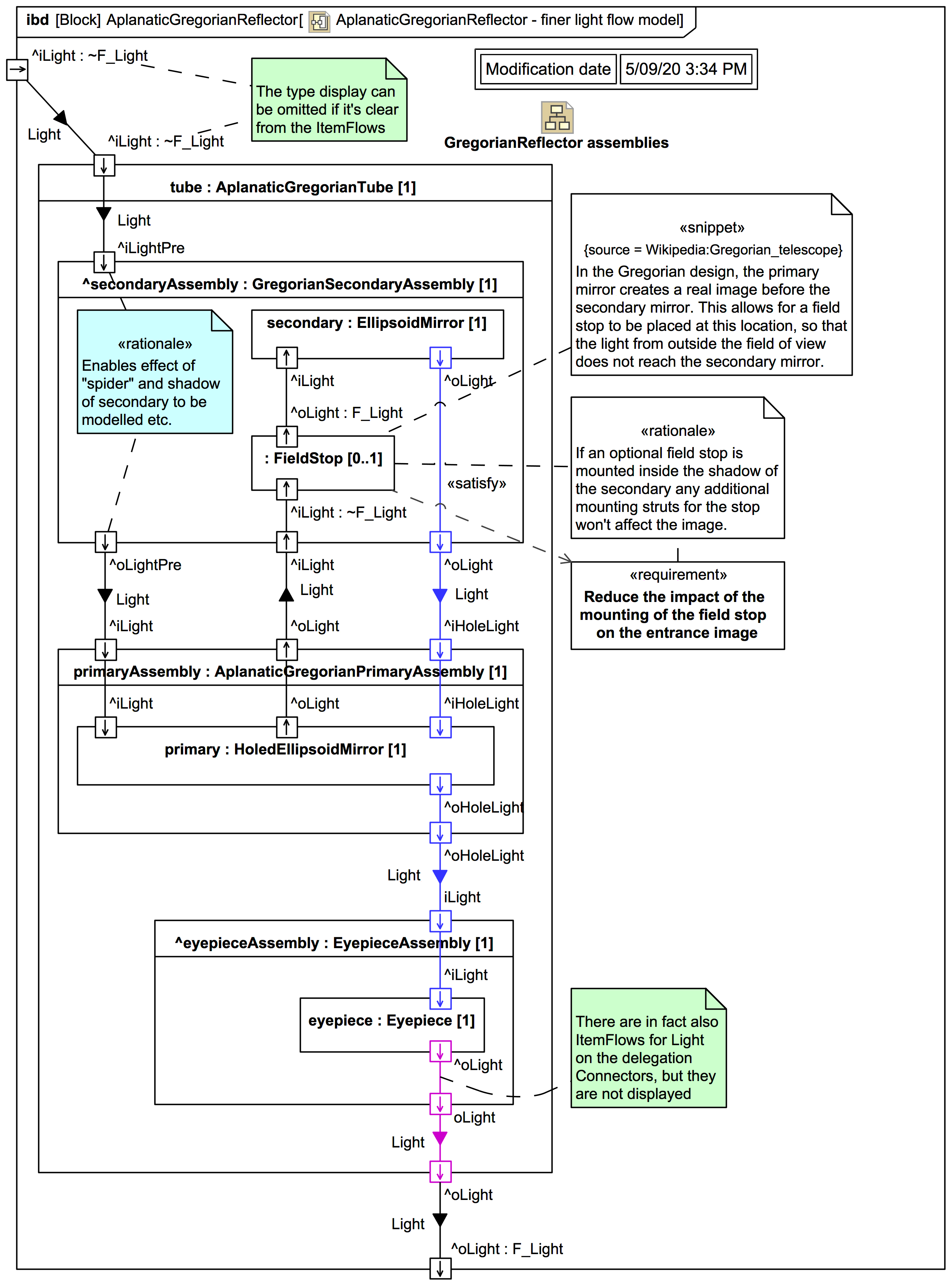
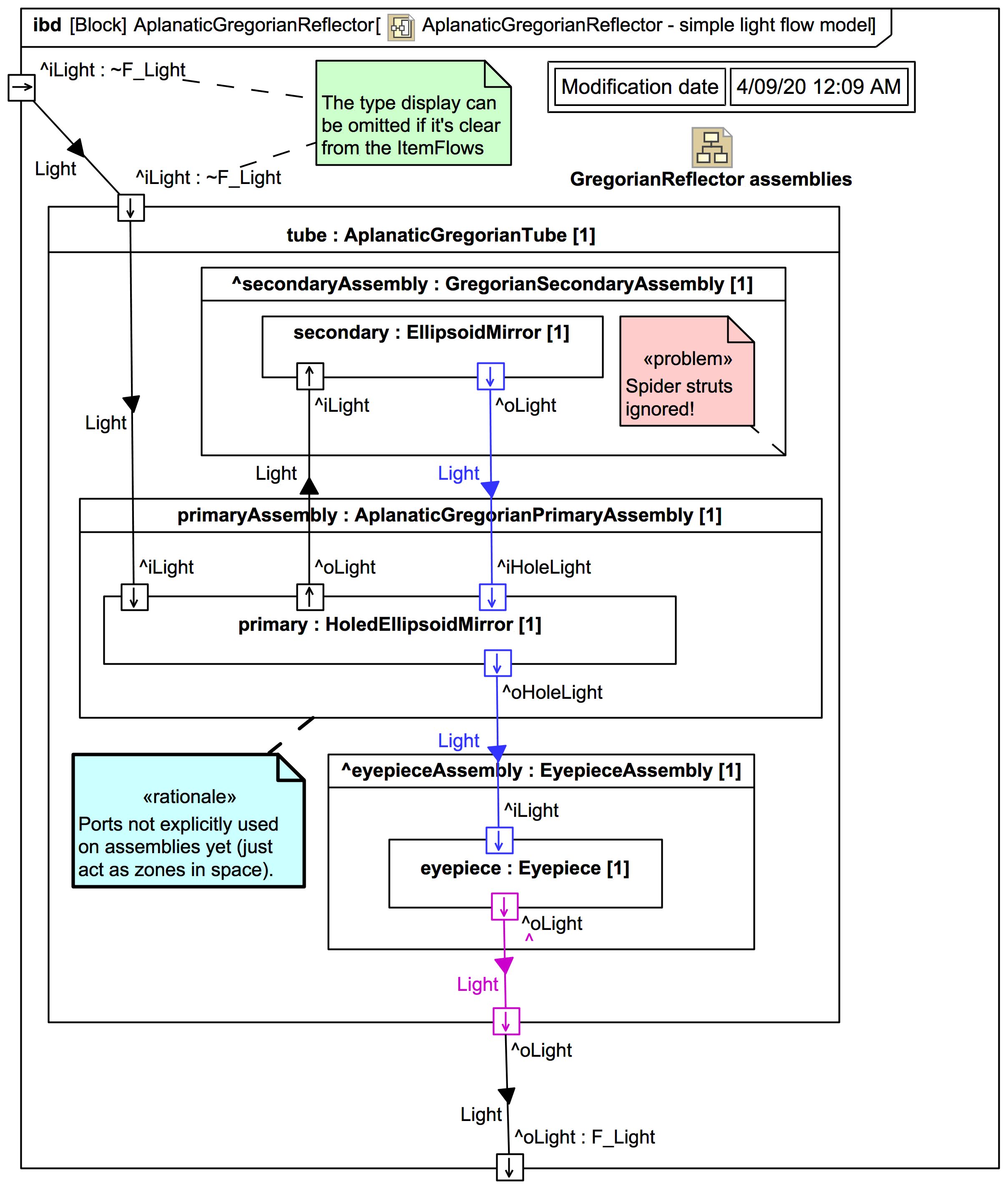
reflecting telescope