Tags and keywords
Please consider skipping instead to:
While the DirectedFeatures capability of SysML is extremely powerful (and indeed the display options of SysML make DirectedFeatures easy to expose on IBDs), some users may still wish to use good ol' UML Interfaces for contracts because:
While the DirectedFeatures capability of SysML is extremely powerful (and indeed the display options of SysML make DirectedFeatures easy to expose on IBDs), some users may still wish to use good ol' UML Interfaces for contracts because:
- You wish to use Interfaces in combination with model-driven software engineering.
- You wish to use the so-called Dependency Wiring tool support in MagicDraw/Cameo.
- You wish to use the active validation support for connections in MagicDraw/Cameo (which is not yet available for SysML DirectedFeatures).
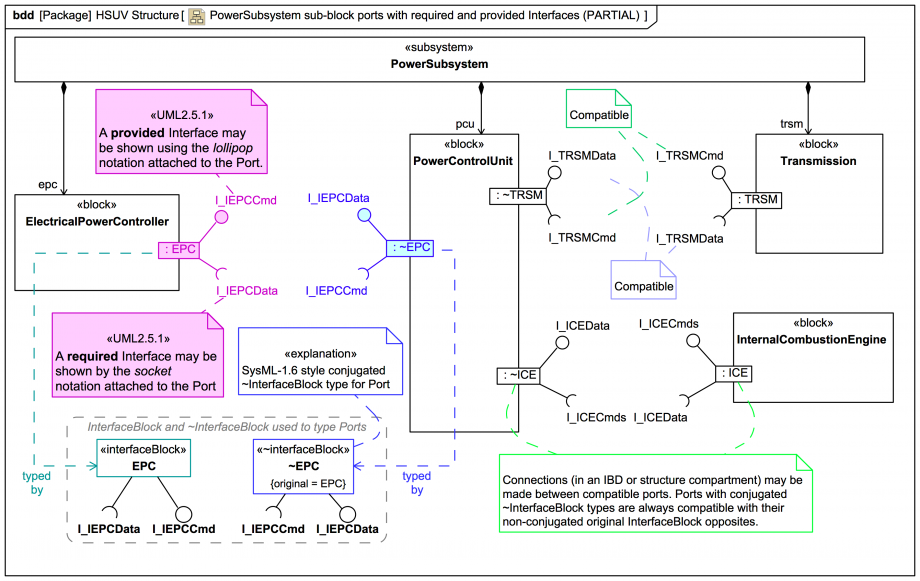
This diagram (adapted from the SysML spec's Hybrid SUV sample problem) shows the definitions of some Blocks with Ports that have types that provide (InterfaceRealization) or require (Usage) Interfaces.
A minor matter: the naming convention for the Port types in the spec's Hybrid SUV sample problem does not correspond with Webel Best Practice:
Webel Best Practice: For SysML Blocks and InterfaceBlocks used to type Ports with contracts use the naming convention 'I_UpperCamelCase' [may be combined with acronymn conventions]
It is also not Webel Best Practice to show the Port symbols this way in a BDD:
To show that it can be done, the Port labels have been shown inside the port symbols, but this does not always work well with provided/required Interface "lollipop" and "socket" notation.