ARCHIVAL (2020): This content is now considered historical only!

[HISTORICAL] UML-STYLE: Hybrid SUV example: Ports with required/provided Interfaces (Internal Definition Diagram)

Gallery
Tutorial
Please consider skipping instead to:

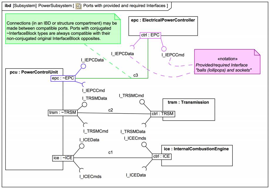
This diagram (adapted from and OLDER SysML spec's Hybrid SUV sample problem) shows some specific connections between Ports that have types that provide (InterfaceRealization) or require (Usage) Interfaces.

Click on the image to view it full size
Up next
Notes
Snippets (quotes/extracts)
Related slides (includes other tutorials)
Related slides (backlinks, includes other tutorials)
Visit also
Visit also (backlinks)