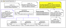
Element::owner