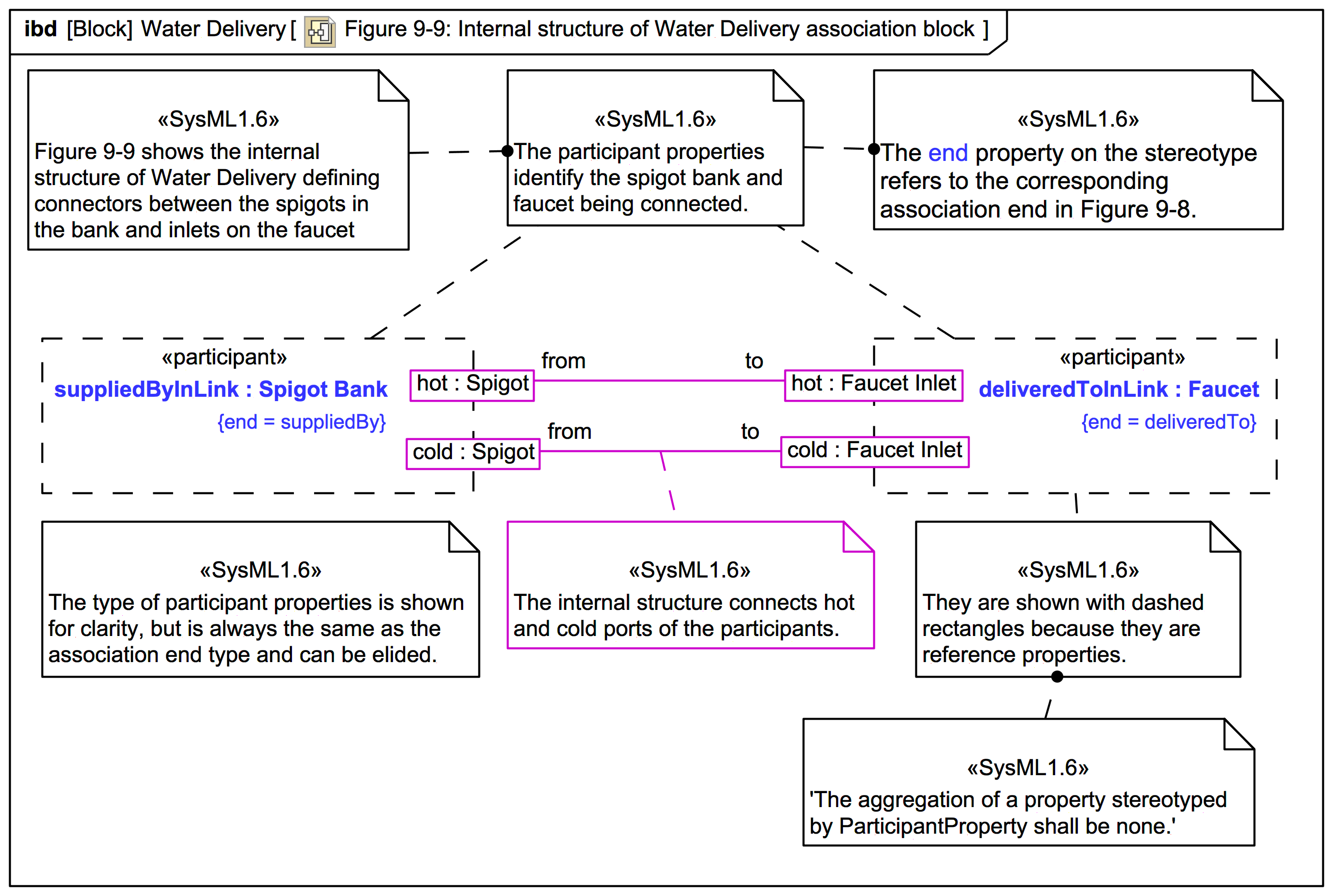
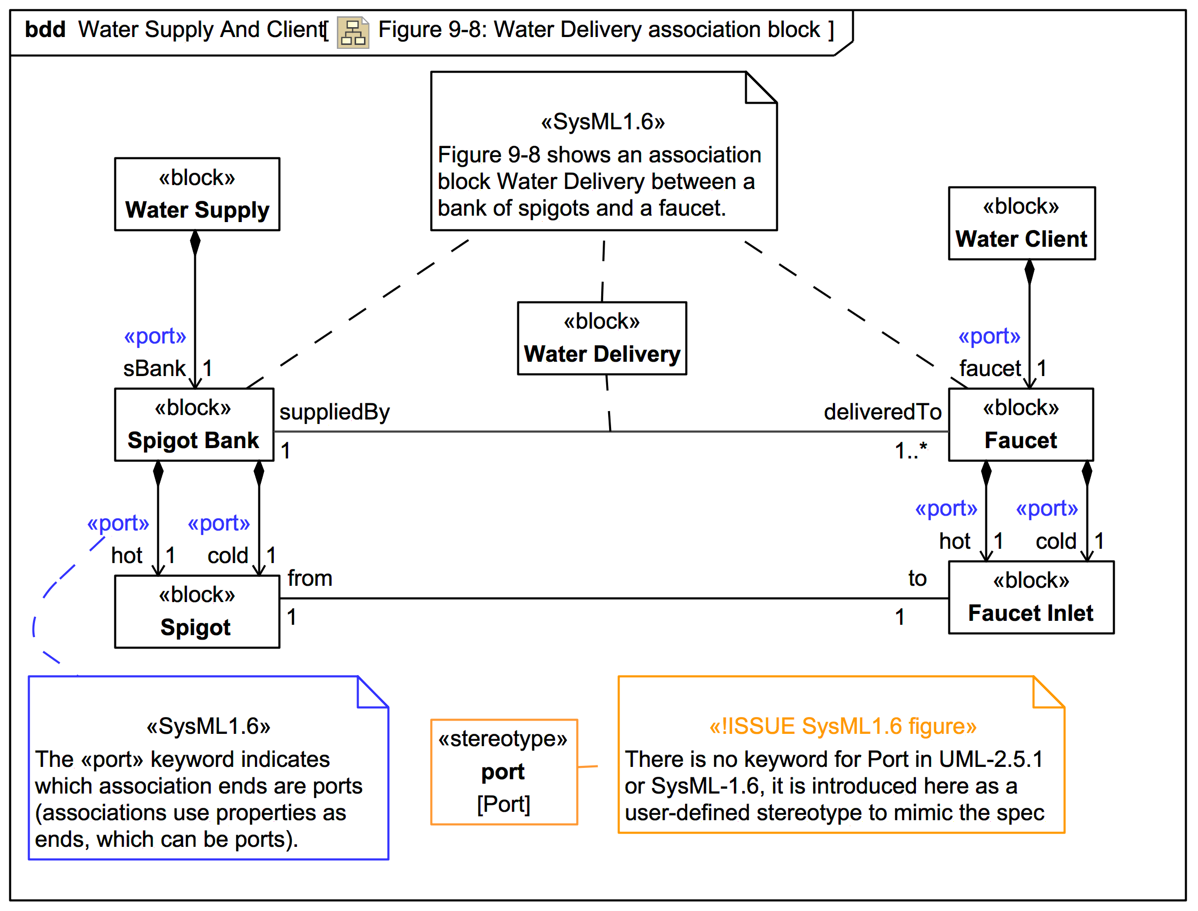
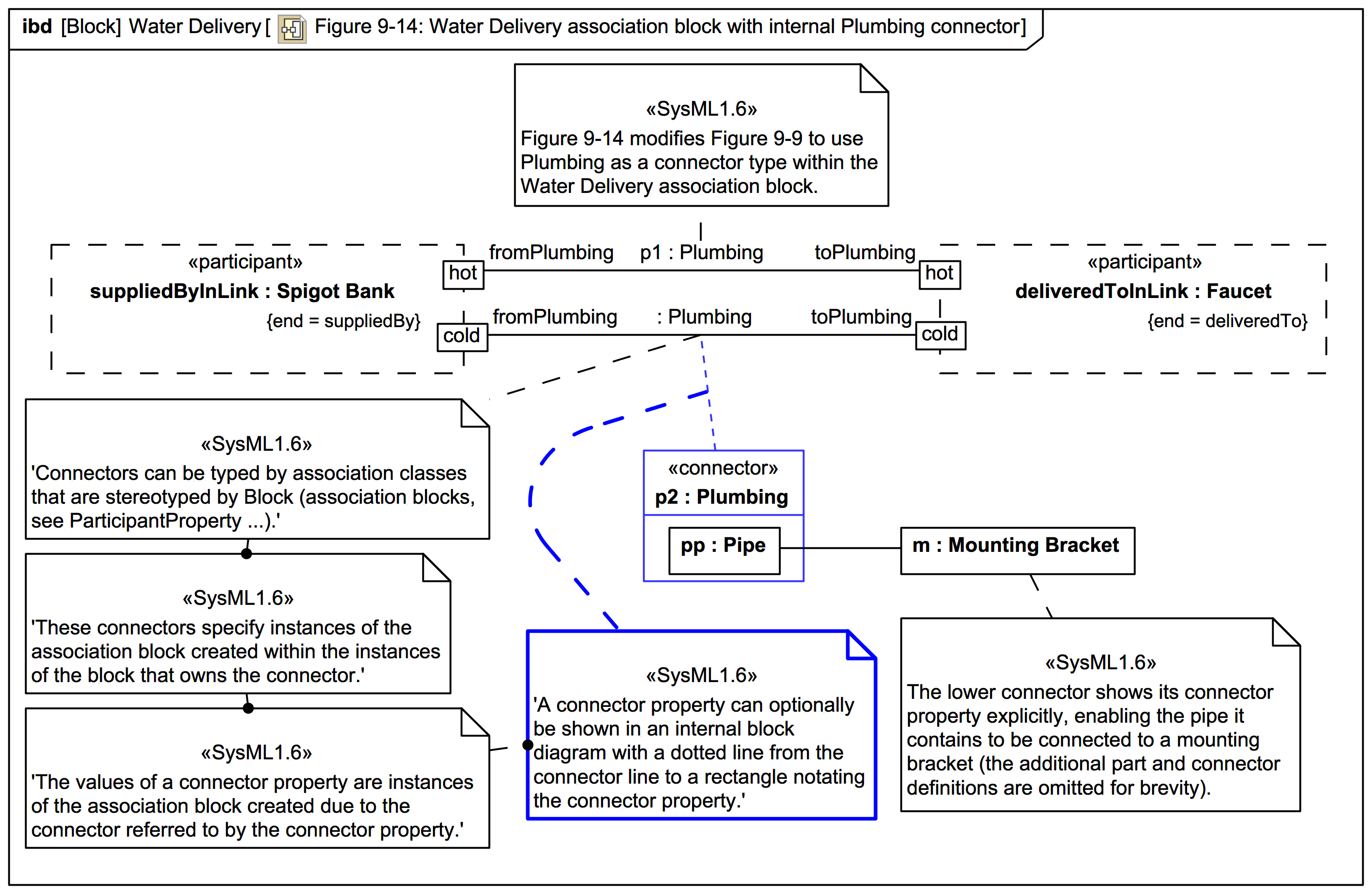
AssociationBlock