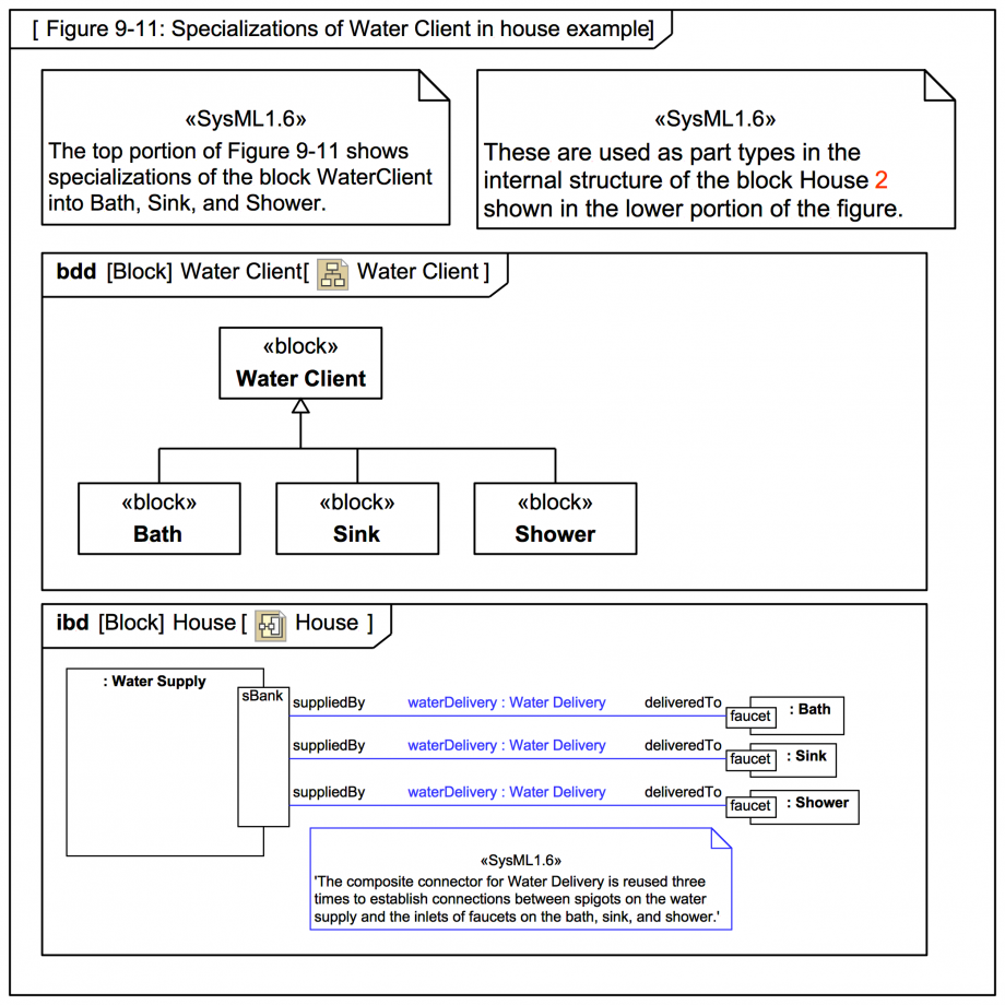
Gallery Tutorial TRAIL: The SysML-1.6 Hybrid SUV sample and specification diagrams in MagicDraw/Cameo (with annotations) [UNDERGOING UPDATE to SysML1.7] Section Section: SysML-1.6 specification diagrams: 09 Ports and Flows Tags and keywords UML keywords Connector SysML keywords SysML specification figure AssociationBlock ParticipantProperty Slide kind hybrid diagram SysML Block Definition Diagram (BDD) SysML Internal Block Diagram (IBD) Click on the image to view it full size SysML-1-6: 'The top portion of Figure 9-11 shows specializations of the block WaterClient into Bath, Sink, and Shower. These are used as part types in the internal structure of the block House 2 shown in the lower portion of the figure' SysML-1.6: Reference to 'House 2' for Figure 9-11 is inconsistent. Should probably just be 'House'. SysML-1-6: 'The composite connector for Water Delivery is reused three times to establish connections between spigots on the water supply and the inlets of faucets on the bath, sink, and shower.' The following feature has been used to show to IBDs together on a Package Diagram: MagicDraw/Cameo: Supports embedding of one or more Diagrams in another via the Diagram Overview feature. Awesome! Up next Figure 9-12: Plumbing association block Notes [CAPABILITY, FEATURE, TOOL] MagicDraw/Cameo: Supports embedding of one or more Diagrams in another via the Diagram Overview feature. Awesome! [ISSUE] SysML-1.6: Reference to 'House 2' for Figure 9-11 is inconsistent. Should probably just be 'House'. Snippets (quotes/extracts) [SysML-1.6] The top portion of Figure 9-11 shows specializations of the block WaterClient into Bath, Sink, and Shower. These are used as part types in the internal structure of the block House 2 shown in the lower portion of the figure [SysML-1.6] The composite connector for Water Delivery is reused three times to establish connections between spigots on the water supply and the inlets of faucets on the bath, sink, and shower. Related slides (includes other tutorials) Related slides (backlinks, includes other tutorials) Visit also Visit also (backlinks) Flags Book traversal links for Figure 9-11: Specializations of Water Client in house example Previous Up Next