UML provided/required Interfaces vs SysML DirectedFeatures on Ports

Gallery
Tutorial
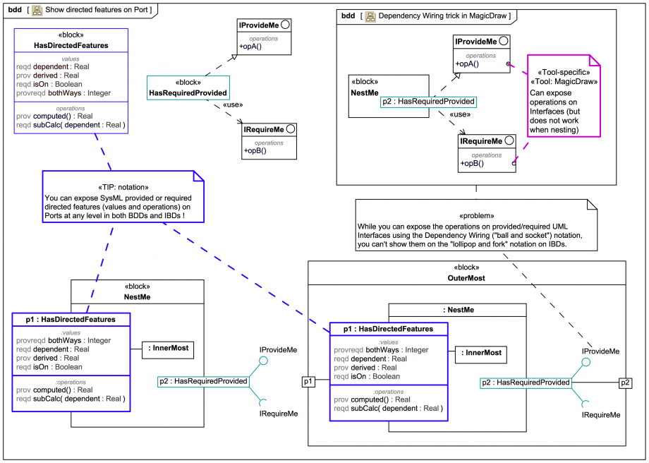
Let's see the UML provided/required Interface side-by-side against the SysML DirectedFeature approach:
Click on the image to view it full size

In the BDD the UML Interface operations can be read, but not in the IBD. SysMLv1 DirectedFeatures can be shown in IBDs:

And how about that, you can use the SysML DirectedFeature compartments on nested ports too! So you can, for example, use an outer Port for a physical contract and an inner Port for a logical contract (such as a channel) and expose the contract easily.

Up next
Notes
Snippets (quotes/extracts)
Related slides (includes other tutorials)
Related slides (backlinks, includes other tutorials)
Visit also
Visit also (backlinks)