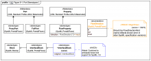
FlowDirectionKind