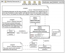
shared property