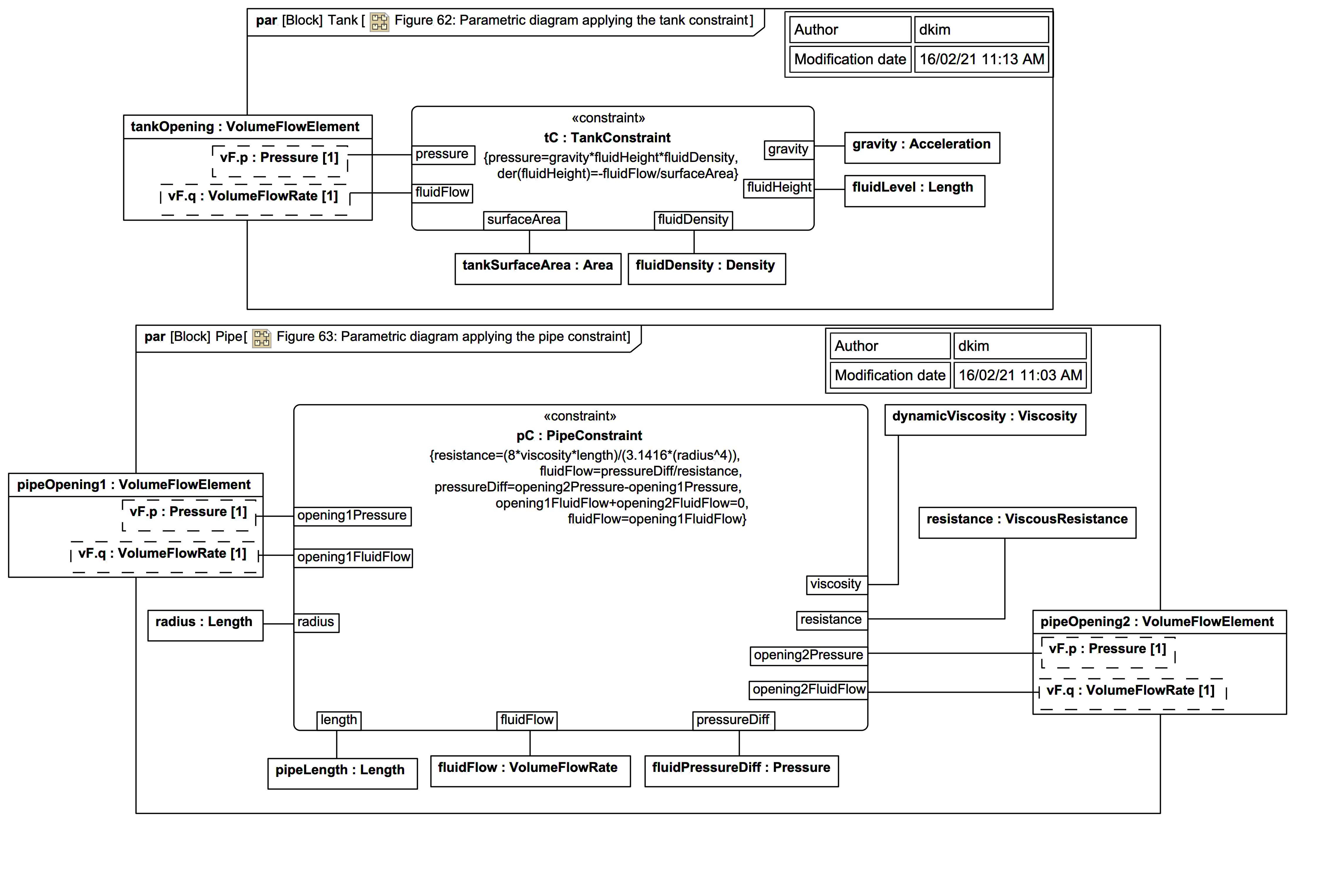
fluid flow