Skip to main content

User account menu

Show — User account menu Hide — User account menu
  • Log in
Home
Webel IT Australia
Model-based systems engineering, software, and IT Training for industry, science and education
  • Home
  • About
  • SysML/MBSE Training
  • SysML Q&A
  • Services
    • Model-Based Systems Engineering with SysML
    • SysML/MBSE Training & e-Learning
    • SysML/MBSE Educational Consultancy web sessions
    • Model-Based Software Engineering
    • Python and REST web service APIs and OpenAPI
    • Docker application deployment for VPS and Traefik
    • Data modelling: XML, JSON, databases
    • Wolfram Mathematica: Data analysis & visualisation
    • Spreadsheet data extraction and migration
    • Physics simulations, technical animations, 3D modelling
    • Technical Media: Video, Audio, Graphics
    • Drupal CMS web sites & PHP
  • Keywords
  • Contact

Breadcrumb

  1. Home

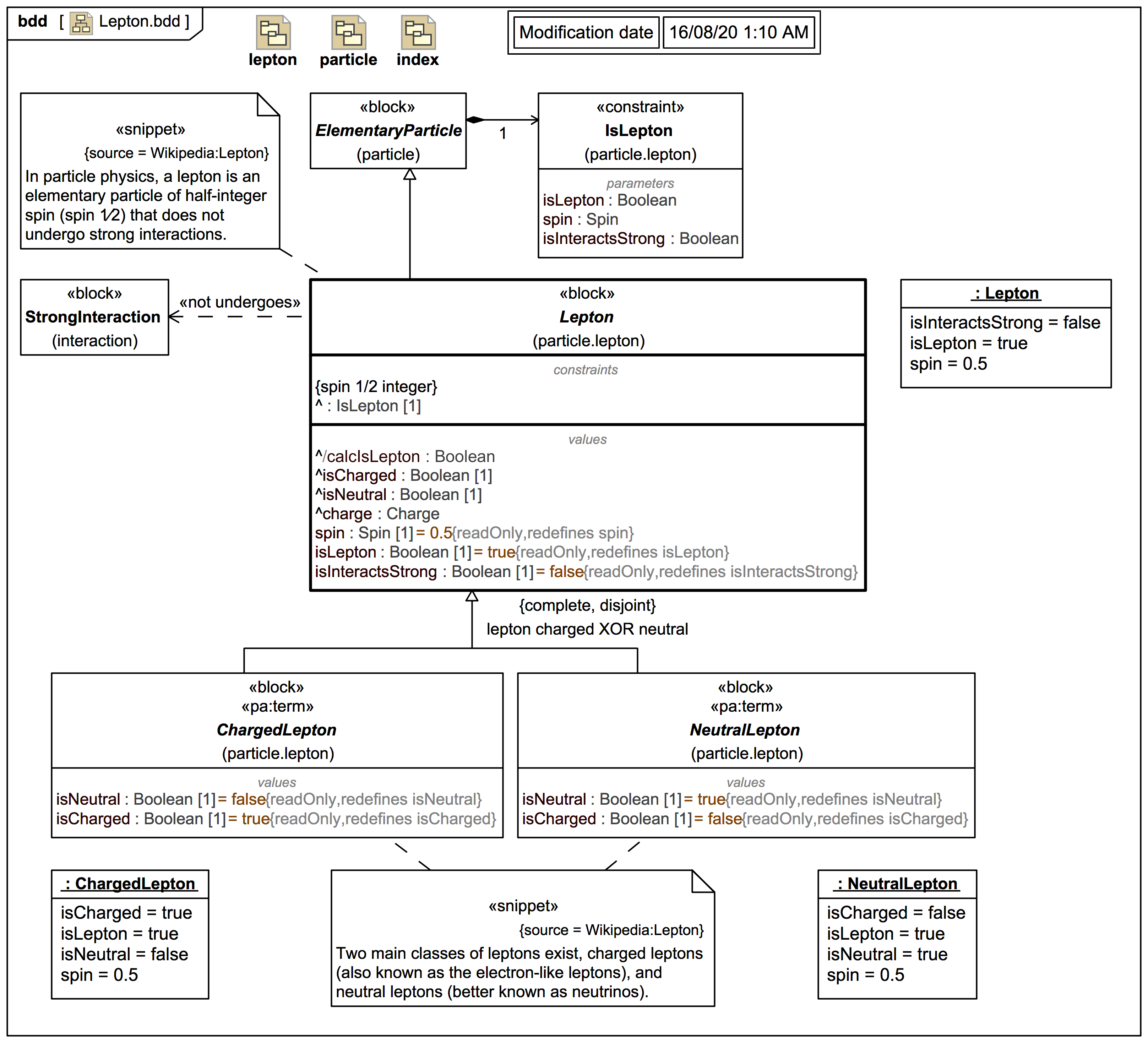
GeneralizationSet

Updated focus BDD for Lepton including charge

Gallery
Tutorial
TRAIL: Webel SysML Parsing Analysis example: A particle physics taxonomy from Wikipedia
Section
Slide kind
SysML Block Definition Diagram (BDD)

Lepton types by charge

Gallery
Tutorial
TRAIL: Webel SysML Parsing Analysis example: A particle physics taxonomy from Wikipedia
Section
Slide kind
SysML Block Definition Diagram (BDD)
Subscribe to GeneralizationSet
Site looks mangled? Get help here
We are Australia's Systems Modeling Language (SysML®) and Model-Based Systems Engineering (MBSE) specialists!
Catch our SysMLv1/MBSE course Early Bird Deal 50% off all courses fully pre-paid by 30th Nov 2025!
Save 50% off Live Online SysMLv1/MBSE web sessions for individuals before 30th Nov 2025!
Learn about our 50% off deals for all SysMLv1 training services, Webel Q&A access, and SysMLv1 slide sales!
SysMLv1 slide set PDFs now available for purchase!
Home of the  Webel Parsing Analysis recipe for Model-Based Systems Engineering with SysML®
Visit our Client showcase

Browse by content type

Show — Browse by content type Hide — Browse by content type
  • SysML Videos
  • Mini SysML/UML simulations
  • Tutorials & Trails
  • Slides
  • Images
  • Galleries
  • Snippets
  • Notes
  • Sources
  • Publications
  • Events
  • Activities
  • Organisations
  • Client showcase

Related sites

  •   SysML Q&A subscription portal
  • BUY Webel SysMLv1 slide set PDFs
  • SysML/MBSE videos on Vimeo
  • Webel's LinkedIn company page
  • Dr Darren's LinkedIn profile page
  • Webel's Photo and Maths Art sales

Technology Tips

Show — Technology Tips Hide — Technology Tips
  • Webel Best Practices for SysMLv1
  • Search UML/SysML keywords
  • Search SysPhS keywords
  • Search MagicDraw/Cameo issues
  • Search MagicDraw/Cameo tips
  • Search Mathematica tips
  • Search Modelica keywords
© Copyright 2000 - 2025 Webel IT Australia (WEBEL.COM.AU) (ABN 67 677 268 579). All rights reserved.
Excluded: Text from OMG™ specifications parsed into UML™ and SysML™ analysis models remains © Copyright The Object Management Group™.
Excluded: Text from Wikipedia articles quoted for educational purposes is subject to the Wikipedia Creative Commons Attribution ShareAlike Licence
Excluded: Text from Java™ tutorials and documentation - parsed into UML™ analysis models - remains © Copyright Oracle
UML® is a registered trademark of the Object Management Group.
SysML® is a registered trademark of the Object Management Group.
OMG® is a registered trademark of the Object Management Group.