Tags and keywords
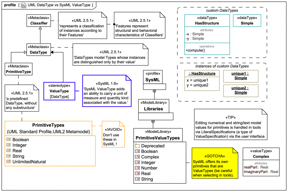
A ValueType is a special extension of the UML DataType:
Please note again that:
Note that, in general, a DataType, and thus a ValueType, being a Classifier, may have Features such as Operations and substructure:
SysML-1.6: 'A SysML ValueType may define its own properties and/or operations, just as for a UML DataType.'
But see next about PrimitiveTypes.